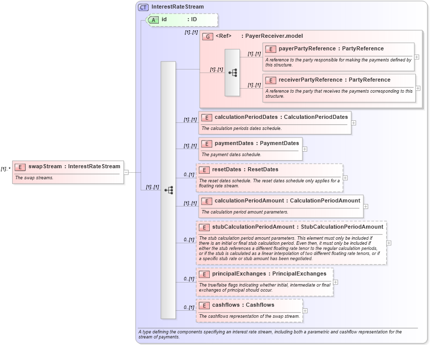
Definition Type: Element
Name: swapStream
Namespace: http://www.fpml.org/2003/FpML-4-0
Type: nsA:InterestRateStream
Containing Schema: fpml-ird-4-0.xsd
MinOccurs (1)
MaxOccurs unbounded
Abstract
Documentation:
The swap streams.
Collapse XSD Schema Diagram:
Drilldown into cashflows in schema fpml-ird-4-0_xsd Drilldown into principalExchanges in schema fpml-ird-4-0_xsd Drilldown into stubCalculationPeriodAmount in schema fpml-ird-4-0_xsd Drilldown into calculationPeriodAmount in schema fpml-ird-4-0_xsd Drilldown into resetDates in schema fpml-ird-4-0_xsd Drilldown into paymentDates in schema fpml-ird-4-0_xsd Drilldown into calculationPeriodDates in schema fpml-ird-4-0_xsd Drilldown into receiverPartyReference in schema fpml-shared-4-0_xsd Drilldown into payerPartyReference in schema fpml-shared-4-0_xsd Drilldown into PayerReceiver.model in schema fpml-shared-4-0_xsd Drilldown into id in schema fpml-ird-4-0_xsd Drilldown into InterestRateStream in schema fpml-ird-4-0_xsdXSD Diagram of swapStream in schema fpml-ird-4-0_xsd (Financial products Markup Language (FpML®))
Collapse XSD Schema Code:
<xsd:element name="swapStream" type="InterestRateStream" maxOccurs="unbounded">
    <xsd:annotation>
        <xsd:documentation xml:lang="en">The swap streams.</xsd:documentation>
    </xsd:annotation>
</xsd:element>
Collapse Child Elements:
Name Type Min Occurs Max Occurs
payerPartyReference nsA:payerPartyReference (1) (1)
receiverPartyReference nsA:receiverPartyReference (1) (1)
calculationPeriodDates nsA:calculationPeriodDates (1) (1)
paymentDates nsA:paymentDates (1) (1)
resetDates nsA:resetDates 0 (1)
calculationPeriodAmount nsA:calculationPeriodAmount (1) (1)
stubCalculationPeriodAmount nsA:stubCalculationPeriodAmount 0 (1)
principalExchanges nsA:principalExchanges 0 (1)
cashflows nsA:cashflows 0 (1)
<xs:group> nsA:PayerReceiver.model (1) (1)
Collapse Child Attributes:
Name Type Default Value Use
id nsA:id (Optional)
Collapse Derivation Tree: