Definition Type: ComplexType
Name: TradeAlleged
Namespace: http://www.fpml.org/2003/FpML-4-0
Type: nsA:NotificationMessage
Containing Schema: fpml-msg-4-0.xsd
Abstract
Documentation:
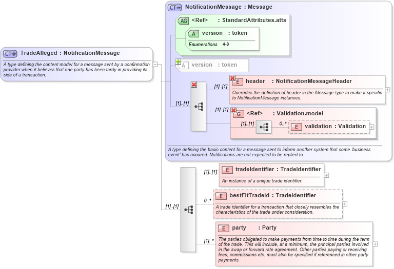
A type defining the content model for a message sent by a confirmation provider when it believes that one party has been tardy in providing its side of a transaction.
Collapse XSD Schema Diagram:
Drilldown into party in schema fpml-msg-4-0_xsd Drilldown into bestFitTradeId in schema fpml-msg-4-0_xsd Drilldown into tradeIdentifier in schema fpml-msg-4-0_xsd Drilldown into validation in schema fpml-doc-4-0_xsd Drilldown into Validation.model in schema fpml-doc-4-0_xsd Drilldown into header in schema fpml-msg-4-0_xsd Drilldown into version in schema fpml-doc-4-0_xsd Drilldown into version in schema fpml-doc-4-0_xsd Drilldown into StandardAttributes.atts in schema fpml-doc-4-0_xsd Drilldown into NotificationMessage in schema fpml-msg-4-0_xsdXSD Diagram of TradeAlleged in schema fpml-msg-4-0_xsd (Financial products Markup Language (FpML®))
Collapse XSD Schema Code:
<xsd:complexType name="TradeAlleged">
    <xsd:annotation>
        <xsd:documentation xml:lang="en">A type defining the content model for a message sent by a confirmation provider when it believes that one party has been tardy in providing its side of a transaction.</xsd:documentation>
    </xsd:annotation>
    <xsd:complexContent>
        <xsd:extension base="NotificationMessage">
            <xsd:sequence>
                <xsd:element name="tradeIdentifier" type="TradeIdentifier">
                    <xsd:annotation>
                        <xsd:documentation xml:lang="en">An instance of a unique trade identifier.</xsd:documentation>
                    </xsd:annotation>
                </xsd:element>
                <xsd:element name="bestFitTradeId" type="TradeIdentifier" minOccurs="0" maxOccurs="unbounded">
                    <xsd:annotation>
                        <xsd:documentation xml:lang="en">A trade identifier for a transaction that closely resembles the characteristics of the trade under consideration.</xsd:documentation>
                    </xsd:annotation>
                </xsd:element>
                <xsd:element name="party" type="Party" maxOccurs="unbounded">
                    <xsd:annotation>
                        <xsd:documentation xml:lang="en">The parties obligated to make payments from time to time during the term of the trade. This will include, at a minimum, the principal parties involved in the swap or forward rate agreement. Other parties paying or receiving fees, commissions etc. must also be specified if referenced in other party payments.</xsd:documentation>
                    </xsd:annotation>
                </xsd:element>
            </xsd:sequence>
        </xsd:extension>
    </xsd:complexContent>
</xsd:complexType>
Collapse Child Elements:
Name Type Min Occurs Max Occurs
header nsA:header (1) (1)
validation nsA:validation 0 unbounded
header nsA:header (1) (1)
tradeIdentifier nsA:tradeIdentifier (1) (1)
bestFitTradeId nsA:bestFitTradeId 0 unbounded
party nsA:party (1) unbounded
<xs:group> nsA:Validation.model (1) (1)
<xs:group> nsA:Validation.model (1) (1)
Collapse Child Attributes:
Name Type Default Value Use
version nsA:version Required
Collapse Derivation Tree: