Definition Type: Element
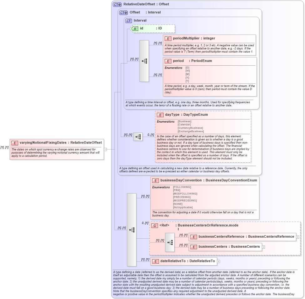
Name: varyingNotionalFixingDates
Namespace: http://www.fpml.org/2003/FpML-4-0
Type: nsA:RelativeDateOffset
Containing Schema: fpml-ird-4-0.xsd
MinOccurs (1)
MaxOccurs (1)
Abstract
Documentation:
The dates on which spot currency exchange rates are observed for purposes of determining the varying notional currency amount that will apply to a calculation period.
Collapse XSD Schema Diagram:
Drilldown into dateRelativeTo in schema fpml-shared-4-0_xsd Drilldown into businessCenters in schema fpml-shared-4-0_xsd Drilldown into businessCentersReference in schema fpml-shared-4-0_xsd Drilldown into BusinessCentersOrReference.model in schema fpml-shared-4-0_xsd Drilldown into businessDayConvention in schema fpml-shared-4-0_xsd Drilldown into dayType in schema fpml-shared-4-0_xsd Drilldown into period in schema fpml-shared-4-0_xsd Drilldown into periodMultiplier in schema fpml-shared-4-0_xsd Drilldown into id in schema fpml-shared-4-0_xsd Drilldown into Interval in schema fpml-shared-4-0_xsd Drilldown into Offset in schema fpml-shared-4-0_xsd Drilldown into RelativeDateOffset in schema fpml-shared-4-0_xsdXSD Diagram of varyingNotionalFixingDates in schema fpml-ird-4-0_xsd (Financial products Markup Language (FpML®))
Collapse XSD Schema Code:
<xsd:element name="varyingNotionalFixingDates" type="RelativeDateOffset">
    <xsd:annotation>
        <xsd:documentation xml:lang="en">The dates on which spot currency exchange rates are observed for purposes of determining the varying notional currency amount that will apply to a calculation period.</xsd:documentation>
    </xsd:annotation>
</xsd:element>
Collapse Child Elements:
Name Type Min Occurs Max Occurs
periodMultiplier nsA:periodMultiplier (1) (1)
period nsA:period (1) (1)
dayType nsA:dayType 0 (1)
businessDayConvention nsA:businessDayConvention (1) (1)
businessCentersReference nsA:businessCentersReference (1) (1)
businessCenters nsA:businessCenters (1) (1)
dateRelativeTo nsA:dateRelativeTo (1) (1)
<xs:group> nsA:BusinessCentersOrReference.model 0 (1)
Collapse Child Attributes:
Name Type Default Value Use
id nsA:id (Optional)
Collapse Derivation Tree: