Definition Type: ComplexType
Name: ConvertibleBond
Namespace: http://www.fpml.org/2005/FpML-4-2
Type: fpml:Bond
Containing Schema: fpml-asset-4-2.xsd
Abstract
Collapse XSD Schema Diagram:
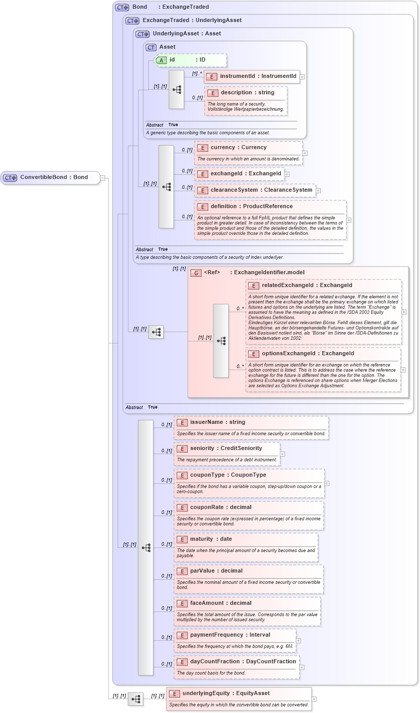
Drilldown into underlyingEquity in schema fpml-asset-4-2_xsd Drilldown into dayCountFraction in schema fpml-asset-4-2_xsd Drilldown into paymentFrequency in schema fpml-asset-4-2_xsd Drilldown into faceAmount in schema fpml-asset-4-2_xsd Drilldown into parValue in schema fpml-asset-4-2_xsd Drilldown into maturity in schema fpml-asset-4-2_xsd Drilldown into couponRate in schema fpml-asset-4-2_xsd Drilldown into couponType in schema fpml-asset-4-2_xsd Drilldown into seniority in schema fpml-asset-4-2_xsd Drilldown into issuerName in schema fpml-asset-4-2_xsd Drilldown into optionsExchangeId in schema fpml-asset-4-2_xsd Drilldown into relatedExchangeId in schema fpml-asset-4-2_xsd Drilldown into ExchangeIdentifier.model in schema fpml-asset-4-2_xsd Drilldown into definition in schema fpml-asset-4-2_xsd Drilldown into clearanceSystem in schema fpml-asset-4-2_xsd Drilldown into exchangeId in schema fpml-asset-4-2_xsd Drilldown into currency in schema fpml-asset-4-2_xsd Drilldown into description in schema fpml-asset-4-2_xsd Drilldown into instrumentId in schema fpml-asset-4-2_xsd Drilldown into id in schema fpml-asset-4-2_xsd Drilldown into Asset in schema fpml-asset-4-2_xsd Drilldown into UnderlyingAsset in schema fpml-asset-4-2_xsd Drilldown into ExchangeTraded in schema fpml-asset-4-2_xsd Drilldown into Bond in schema fpml-asset-4-2_xsdXSD Diagram of ConvertibleBond in schema fpml-asset-4-2_xsd (Financial products Markup Language (FpML®))
Collapse XSD Schema Code:
<xsd:complexType name="ConvertibleBond">
    <xsd:complexContent>
        <xsd:extension base="Bond">
            <xsd:sequence>
                <xsd:element name="underlyingEquity" type="EquityAsset">
                    <xsd:annotation>
                        <xsd:documentation xml:lang="en">Specifies the equity in which the convertible bond can be converted.</xsd:documentation>
                    </xsd:annotation>
                </xsd:element>
            </xsd:sequence>
        </xsd:extension>
    </xsd:complexContent>
</xsd:complexType>
Collapse Child Elements:
Name Type Min Occurs Max Occurs
instrumentId fpml:instrumentId (1) unbounded
description fpml:description 0 (1)
currency fpml:currency 0 (1)
exchangeId fpml:exchangeId 0 (1)
clearanceSystem fpml:clearanceSystem 0 (1)
definition fpml:definition 0 (1)
relatedExchangeId fpml:relatedExchangeId 0 unbounded
optionsExchangeId fpml:optionsExchangeId 0 unbounded
issuerName fpml:issuerName 0 (1)
seniority fpml:seniority 0 (1)
couponType fpml:couponType 0 (1)
couponRate fpml:couponRate 0 (1)
maturity fpml:maturity 0 (1)
parValue fpml:parValue 0 (1)
faceAmount fpml:faceAmount 0 (1)
paymentFrequency fpml:paymentFrequency 0 (1)
dayCountFraction fpml:dayCountFraction 0 (1)
underlyingEquity fpml:underlyingEquity (1) (1)
<xs:group> fpml:ExchangeIdentifier.model (1) (1)
Collapse Child Attributes:
Name Type Default Value Use
id fpml:id (Optional)
Collapse Derivation Tree:
Collapse References:
fpml:convertibleBond