Definition Type: ComplexType
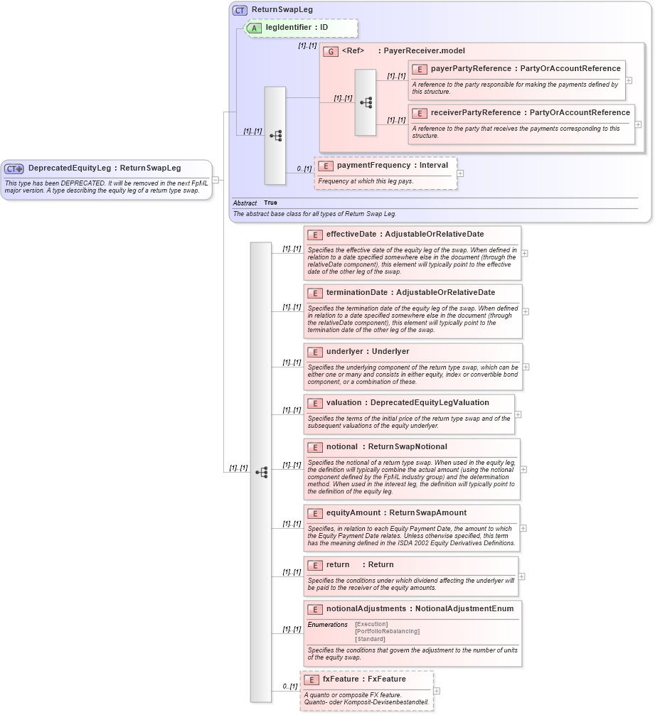
Name: DeprecatedEquityLeg
Namespace: http://www.fpml.org/2005/FpML-4-2
Type: fpml:ReturnSwapLeg
Containing Schema: fpml-return-swaps-4-2.xsd
Abstract
Documentation:
This type has been DEPRECATED. It will be removed in the next FpML major version. A type describing the equity leg of a return type swap.
Collapse XSD Schema Diagram:
Drilldown into fxFeature in schema fpml-return-swaps-4-2_xsd Drilldown into notionalAdjustments in schema fpml-return-swaps-4-2_xsd Drilldown into return in schema fpml-return-swaps-4-2_xsd Drilldown into equityAmount in schema fpml-return-swaps-4-2_xsd Drilldown into notional in schema fpml-return-swaps-4-2_xsd Drilldown into valuation in schema fpml-return-swaps-4-2_xsd Drilldown into underlyer in schema fpml-return-swaps-4-2_xsd Drilldown into terminationDate in schema fpml-return-swaps-4-2_xsd Drilldown into effectiveDate in schema fpml-return-swaps-4-2_xsd Drilldown into paymentFrequency in schema fpml-eq-shared-4-2_xsd Drilldown into receiverPartyReference in schema fpml-shared-4-2_xsd Drilldown into payerPartyReference in schema fpml-shared-4-2_xsd Drilldown into PayerReceiver.model in schema fpml-shared-4-2_xsd Drilldown into legIdentifier in schema fpml-eq-shared-4-2_xsd Drilldown into ReturnSwapLeg in schema fpml-eq-shared-4-2_xsdXSD Diagram of DeprecatedEquityLeg in schema fpml-return-swaps-4-2_xsd (Financial products Markup Language (FpML®))
Collapse XSD Schema Code:
<xsd:complexType name="DeprecatedEquityLeg">
    <xsd:annotation>
        <xsd:documentation xml:lang="en">This type has been DEPRECATED. It will be removed in the next FpML major version. A type describing the equity leg of a return type swap.</xsd:documentation>
    </xsd:annotation>
    <xsd:complexContent>
        <xsd:extension base="ReturnSwapLeg">
            <xsd:sequence>
                <xsd:element name="effectiveDate" type="AdjustableOrRelativeDate">
                    <xsd:annotation>
                        <xsd:documentation xml:lang="en">Specifies the effective date of the equity leg of the swap. When defined in relation to a date specified somewhere else in the document (through the relativeDate component), this element will typically point to the effective date of the other leg of the swap.</xsd:documentation>
                    </xsd:annotation>
                </xsd:element>
                <xsd:element name="terminationDate" type="AdjustableOrRelativeDate">
                    <xsd:annotation>
                        <xsd:documentation xml:lang="en">Specifies the termination date of the equity leg of the swap. When defined in relation to a date specified somewhere else in the document (through the relativeDate component), this element will typically point to the termination date of the other leg of the swap.</xsd:documentation>
                    </xsd:annotation>
                </xsd:element>
                <xsd:element name="underlyer" type="Underlyer">
                    <xsd:annotation>
                        <xsd:documentation xml:lang="en">Specifies the underlying component of the return type swap, which can be either one or many and consists in either equity, index or convertible bond component, or a combination of these.</xsd:documentation>
                    </xsd:annotation>
                </xsd:element>
                <xsd:element name="valuation" type="DeprecatedEquityLegValuation">
                    <xsd:annotation>
                        <xsd:documentation xml:lang="en">Specifies the terms of the initial price of the return type swap and of the subsequent valuations of the equity underlyer.</xsd:documentation>
                    </xsd:annotation>
                </xsd:element>
                <xsd:element name="notional" type="ReturnSwapNotional">
                    <xsd:annotation>
                        <xsd:documentation xml:lang="en">Specifies the notional of a return type swap. When used in the equity leg, the definition will typically combine the actual amount (using the notional component defined by the FpML industry group) and the determination method. When used in the interest leg, the definition will typically point to the definition of the equity leg.</xsd:documentation>
                    </xsd:annotation>
                </xsd:element>
                <xsd:element name="equityAmount" type="ReturnSwapAmount">
                    <xsd:annotation>
                        <xsd:documentation xml:lang="en">Specifies, in relation to each Equity Payment Date, the amount to which the Equity Payment Date relates. Unless otherwise specified, this term has the meaning defined in the ISDA 2002 Equity Derivatives Definitions.</xsd:documentation>
                    </xsd:annotation>
                </xsd:element>
                <xsd:element name="return" type="Return">
                    <xsd:annotation>
                        <xsd:documentation xml:lang="en">Specifies the conditions under which dividend affecting the underlyer will be paid to the receiver of the equity amounts.</xsd:documentation>
                    </xsd:annotation>
                </xsd:element>
                <xsd:element name="notionalAdjustments" type="NotionalAdjustmentEnum">
                    <xsd:annotation>
                        <xsd:documentation xml:lang="en">Specifies the conditions that govern the adjustment to the number of units of the equity swap.</xsd:documentation>
                    </xsd:annotation>
                </xsd:element>
                <xsd:element name="fxFeature" type="FxFeature" minOccurs="0">
                    <xsd:annotation>
                        <xsd:documentation xml:lang="en">A quanto or composite FX feature.</xsd:documentation>
                        <xsd:documentation xml:lang="de">Quanto- oder Komposit-Devisenbestandteil.</xsd:documentation>
                    </xsd:annotation>
                </xsd:element>
            </xsd:sequence>
        </xsd:extension>
    </xsd:complexContent>
</xsd:complexType>
Collapse Child Elements:
Name Type Min Occurs Max Occurs
payerPartyReference fpml:payerPartyReference (1) (1)
receiverPartyReference fpml:receiverPartyReference (1) (1)
paymentFrequency fpml:paymentFrequency 0 (1)
effectiveDate fpml:effectiveDate (1) (1)
terminationDate fpml:terminationDate (1) (1)
underlyer fpml:underlyer (1) (1)
valuation fpml:valuation (1) (1)
notional fpml:notional (1) (1)
equityAmount fpml:equityAmount (1) (1)
return fpml:return (1) (1)
notionalAdjustments fpml:notionalAdjustments (1) (1)
fxFeature fpml:fxFeature 0 (1)
<xs:group> fpml:PayerReceiver.model (1) (1)
Collapse Child Attributes:
Name Type Default Value Use
legIdentifier fpml:legIdentifier (Optional)
Collapse Derivation Tree:
Collapse References:
fpml:equityLeg