Definition Type: ComplexType
Name: DividendConditions
Namespace: http://www.fpml.org/2005/FpML-4-2
Containing Schema: fpml-shared-4-2.xsd
Abstract
Documentation:
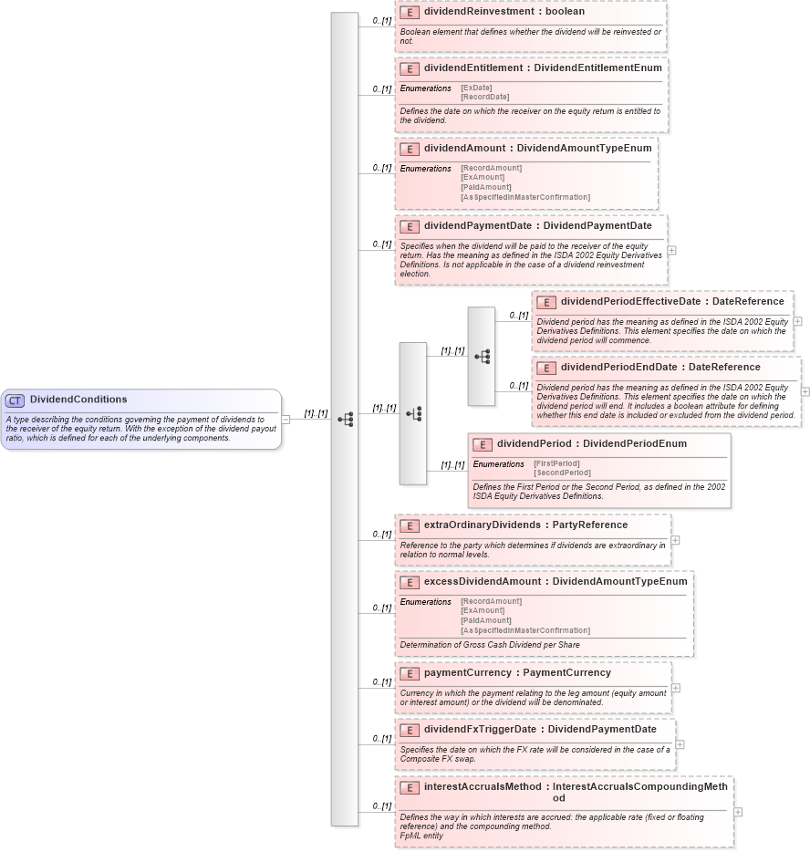
A type describing the conditions governing the payment of dividends to the receiver of the equity return. With the exception of the dividend payout ratio, which is defined for each of the underlying components.
Collapse XSD Schema Diagram:
Drilldown into interestAccrualsMethod in schema fpml-shared-4-2_xsd Drilldown into dividendFxTriggerDate in schema fpml-shared-4-2_xsd Drilldown into paymentCurrency in schema fpml-shared-4-2_xsd Drilldown into excessDividendAmount in schema fpml-shared-4-2_xsd Drilldown into extraOrdinaryDividends in schema fpml-shared-4-2_xsd Drilldown into dividendPeriod in schema fpml-shared-4-2_xsd Drilldown into dividendPeriodEndDate in schema fpml-shared-4-2_xsd Drilldown into dividendPeriodEffectiveDate in schema fpml-shared-4-2_xsd Drilldown into dividendPaymentDate in schema fpml-shared-4-2_xsd Drilldown into dividendAmount in schema fpml-shared-4-2_xsd Drilldown into dividendEntitlement in schema fpml-shared-4-2_xsd Drilldown into dividendReinvestment in schema fpml-shared-4-2_xsdXSD Diagram of DividendConditions in schema fpml-shared-4-2_xsd (Financial products Markup Language (FpML®))
Collapse XSD Schema Code:
<xsd:complexType name="DividendConditions">
    <xsd:annotation>
        <xsd:documentation xml:lang="en">A type describing the conditions governing the payment of dividends to the receiver of the equity return. With the exception of the dividend payout ratio, which is defined for each of the underlying components.</xsd:documentation>
    </xsd:annotation>
    <xsd:sequence>
        <xsd:element name="dividendReinvestment" type="xsd:boolean" minOccurs="0">
            <xsd:annotation>
                <xsd:documentation xml:lang="en">Boolean element that defines whether the dividend will be reinvested or not.</xsd:documentation>
            </xsd:annotation>
        </xsd:element>
        <xsd:element name="dividendEntitlement" type="DividendEntitlementEnum" minOccurs="0">
            <xsd:annotation>
                <xsd:documentation xml:lang="en">Defines the date on which the receiver on the equity return is entitled to the dividend.</xsd:documentation>
            </xsd:annotation>
        </xsd:element>
        <xsd:element name="dividendAmount" type="DividendAmountTypeEnum" minOccurs="0" />
        <xsd:element name="dividendPaymentDate" type="DividendPaymentDate" minOccurs="0">
            <xsd:annotation>
                <xsd:documentation xml:lang="en">Specifies when the dividend will be paid to the receiver of the equity return. Has the meaning as defined in the ISDA 2002 Equity Derivatives Definitions. Is not applicable in the case of a dividend reinvestment election.</xsd:documentation>
            </xsd:annotation>
        </xsd:element>
        <xsd:choice>
            <xsd:sequence>
                <xsd:element name="dividendPeriodEffectiveDate" type="DateReference" minOccurs="0">
                    <xsd:annotation>
                        <xsd:documentation xml:lang="en">Dividend period has the meaning as defined in the ISDA 2002 Equity Derivatives Definitions. This element specifies the date on which the dividend period will commence. </xsd:documentation>
                    </xsd:annotation>
                </xsd:element>
                <xsd:element name="dividendPeriodEndDate" type="DateReference" minOccurs="0">
                    <xsd:annotation>
                        <xsd:documentation xml:lang="en">Dividend period has the meaning as defined in the ISDA 2002 Equity Derivatives Definitions. This element specifies the date on which the dividend period will end. It includes a boolean attribute for defining whether this end date is included or excluded from the dividend period.</xsd:documentation>
                    </xsd:annotation>
                </xsd:element>
            </xsd:sequence>
            <xsd:element name="dividendPeriod" type="DividendPeriodEnum">
                <xsd:annotation>
                    <xsd:documentation xml:lang="en">Defines the First Period or the Second Period, as defined in the 2002 ISDA Equity Derivatives Definitions.</xsd:documentation>
                </xsd:annotation>
            </xsd:element>
        </xsd:choice>
        <xsd:element name="extraOrdinaryDividends" type="PartyReference" minOccurs="0">
            <xsd:annotation>
                <xsd:documentation xml:lang="en">Reference to the party which determines if dividends are extraordinary in relation to normal levels.</xsd:documentation>
            </xsd:annotation>
        </xsd:element>
        <xsd:element name="excessDividendAmount" type="DividendAmountTypeEnum" minOccurs="0">
            <xsd:annotation>
                <xsd:documentation xml:lang="en">Determination of Gross Cash Dividend per Share</xsd:documentation>
            </xsd:annotation>
        </xsd:element>
        <xsd:element name="paymentCurrency" type="PaymentCurrency" minOccurs="0">
            <xsd:annotation>
                <xsd:documentation xml:lang="en">Currency in which the payment relating to the leg amount (equity amount or interest amount) or the dividend will be denominated.</xsd:documentation>
            </xsd:annotation>
        </xsd:element>
        <xsd:element name="dividendFxTriggerDate" type="DividendPaymentDate" minOccurs="0">
            <xsd:annotation>
                <xsd:documentation xml:lang="en">Specifies the date on which the FX rate will be considered in the case of a Composite FX swap.</xsd:documentation>
            </xsd:annotation>
        </xsd:element>
        <xsd:element name="interestAccrualsMethod" type="InterestAccrualsCompoundingMethod" minOccurs="0">
            <xsd:annotation>
                <xsd:documentation xml:lang="en">Defines the way in which interests are accrued: the applicable rate (fixed or floating reference) and the compounding method.</xsd:documentation>
                <xsd:documentation xml:lang="en">FpML entity</xsd:documentation>
            </xsd:annotation>
        </xsd:element>
    </xsd:sequence>
</xsd:complexType>
Collapse Child Elements:
Name Type Min Occurs Max Occurs
dividendReinvestment fpml:dividendReinvestment 0 (1)
dividendEntitlement fpml:dividendEntitlement 0 (1)
dividendAmount fpml:dividendAmount 0 (1)
dividendPaymentDate fpml:dividendPaymentDate 0 (1)
dividendPeriodEffectiveDate fpml:dividendPeriodEffectiveDate 0 (1)
dividendPeriodEndDate fpml:dividendPeriodEndDate 0 (1)
dividendPeriod fpml:dividendPeriod (1) (1)
extraOrdinaryDividends fpml:extraOrdinaryDividends 0 (1)
excessDividendAmount fpml:excessDividendAmount 0 (1)
paymentCurrency fpml:paymentCurrency 0 (1)
dividendFxTriggerDate fpml:dividendFxTriggerDate 0 (1)
interestAccrualsMethod fpml:interestAccrualsMethod 0 (1)
Collapse Derivation Tree:
Collapse References:
fpml:dividendConditions, fpml:dividendConditions