Definition Type: ComplexType
Name: EquityAmericanExercise
Namespace: http://www.fpml.org/2005/FpML-4-2
Type: fpml:SharedAmericanExercise
Containing Schema: fpml-eqd-4-2.xsd
Abstract
Documentation:
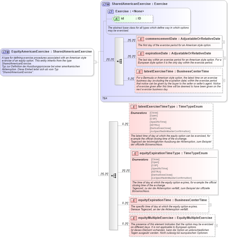
A type for defining exercise procedures associated with an American style exercise of an equity option. This entity inherits from the type SharedAmericanExercise. Typ zur Definition der Ausübungsprozesse bei einer amerikanischen Aktienoption. Diese Einheit leitet sich ab vom Typ "SharedAmericanExercise".
Collapse XSD Schema Diagram:
Drilldown into equityMultipleExercise in schema fpml-eqd-4-2_xsd Drilldown into equityExpirationTime in schema fpml-eqd-4-2_xsd Drilldown into equityExpirationTimeType in schema fpml-eqd-4-2_xsd Drilldown into latestExerciseTimeType in schema fpml-eqd-4-2_xsd Drilldown into latestExerciseTime in schema fpml-shared-4-2_xsd Drilldown into expirationDate in schema fpml-shared-4-2_xsd Drilldown into commencementDate in schema fpml-shared-4-2_xsd Drilldown into id in schema fpml-shared-4-2_xsd Drilldown into Exercise in schema fpml-shared-4-2_xsd Drilldown into SharedAmericanExercise in schema fpml-shared-4-2_xsdXSD Diagram of EquityAmericanExercise in schema fpml-eqd-4-2_xsd (Financial products Markup Language (FpML®))
Collapse XSD Schema Code:
<xsd:complexType name="EquityAmericanExercise">
    <xsd:annotation>
        <xsd:documentation xml:lang="en">A type for defining exercise procedures associated with an American style exercise of an equity option. This entity inherits from the type SharedAmericanExercise.</xsd:documentation>
        <xsd:documentation xml:lang="de">Typ zur Definition der Ausübungsprozesse bei einer amerikanischen Aktienoption. Diese Einheit leitet sich ab vom Typ "SharedAmericanExercise".</xsd:documentation>
    </xsd:annotation>
    <xsd:complexContent>
        <xsd:extension base="SharedAmericanExercise">
            <xsd:sequence>
                <xsd:element name="latestExerciseTimeType" type="TimeTypeEnum" minOccurs="0">
                    <xsd:annotation>
                        <xsd:documentation xml:lang="en">The latest time of day at which the equity option can be exercised, for example the official closing time of the exchange.</xsd:documentation>
                        <xsd:documentation xml:lang="de">Tageszeit der letztmöglichen Ausübung der Aktienoption, zum Beispiel der offizielle Börsenschluss.</xsd:documentation>
                    </xsd:annotation>
                </xsd:element>
                <xsd:element name="equityExpirationTimeType" type="TimeTypeEnum">
                    <xsd:annotation>
                        <xsd:documentation xml:lang="en">The time of day at which the equity option expires, for example the official closing time of the exchange.</xsd:documentation>
                        <xsd:documentation xml:lang="de">Tageszeit, zu der die Aktienoption verfällt, zum Beispiel der offizielle Börsenschluss.</xsd:documentation>
                    </xsd:annotation>
                </xsd:element>
                <xsd:element name="equityExpirationTime" type="BusinessCenterTime" minOccurs="0">
                    <xsd:annotation>
                        <xsd:documentation xml:lang="en">The specific time of day at which the equity option expires.</xsd:documentation>
                        <xsd:documentation xml:lang="de">Genaue Tageszeit, an der die Aktienoption verfällt.</xsd:documentation>
                    </xsd:annotation>
                </xsd:element>
                <xsd:element name="equityMultipleExercise" type="EquityMultipleExercise" minOccurs="0">
                    <xsd:annotation>
                        <xsd:documentation xml:lang="en">The presence of this element indicates that the option may be exercised on different days. It is not applicable to European options.</xsd:documentation>
                        <xsd:documentation xml:lang="de">Ist dieses Element vorhanden, kann die Option an unterschiedlichen Tagen ausgeübt werden. Nicht zulässig bei europäischen Optionen.</xsd:documentation>
                    </xsd:annotation>
                </xsd:element>
            </xsd:sequence>
        </xsd:extension>
    </xsd:complexContent>
</xsd:complexType>
Collapse Child Elements:
Name Type Min Occurs Max Occurs
commencementDate fpml:commencementDate (1) (1)
expirationDate fpml:expirationDate (1) (1)
latestExerciseTime fpml:latestExerciseTime 0 (1)
latestExerciseTimeType fpml:latestExerciseTimeType 0 (1)
equityExpirationTimeType fpml:equityExpirationTimeType (1) (1)
equityExpirationTime fpml:equityExpirationTime 0 (1)
equityMultipleExercise fpml:equityMultipleExercise 0 (1)
Collapse Child Attributes:
Name Type Default Value Use
id fpml:id (Optional)
Collapse Derivation Tree:
Collapse References:
fpml:equityAmericanExercise