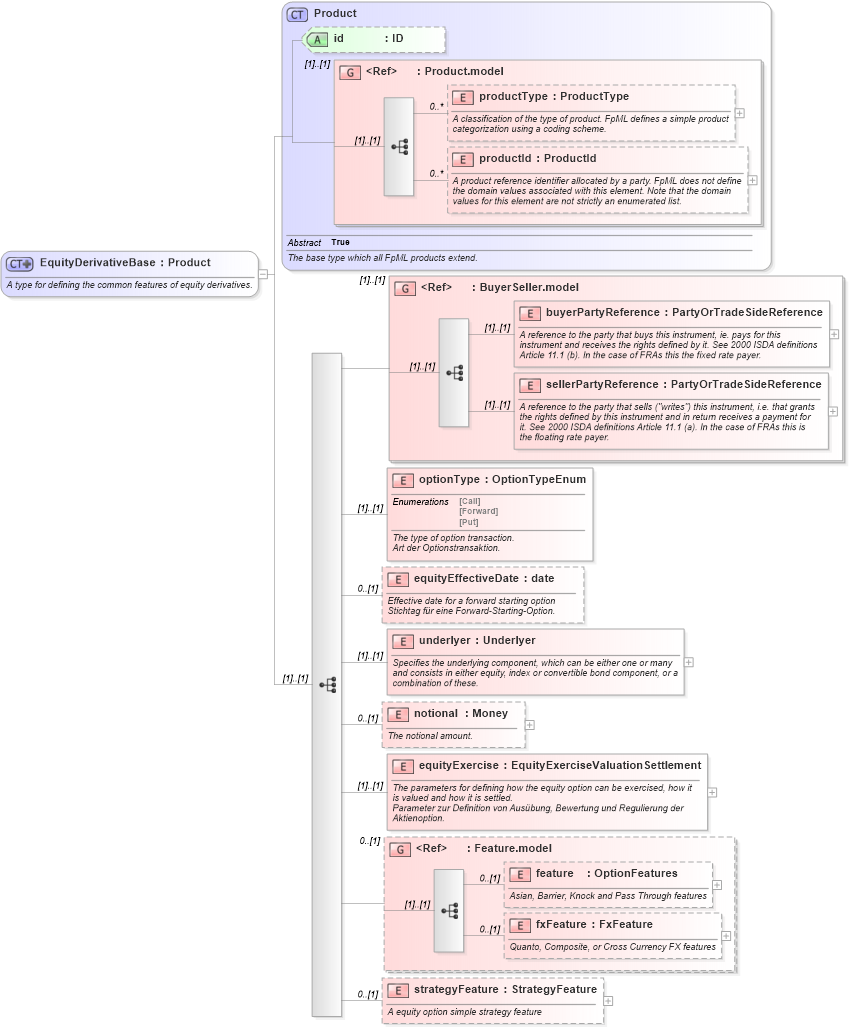
Definition Type: ComplexType
Name: EquityDerivativeBase
Namespace: http://www.fpml.org/2005/FpML-4-2
Type: fpml:Product
Containing Schema: fpml-eqd-4-2.xsd
Abstract
Documentation:
A type for defining the common features of equity derivatives.
Collapse XSD Schema Diagram:
Drilldown into strategyFeature in schema fpml-eqd-4-2_xsd Drilldown into fxFeature in schema fpml-eq-shared-4-2_xsd Drilldown into feature in schema fpml-eq-shared-4-2_xsd Drilldown into Feature.model in schema fpml-eq-shared-4-2_xsd Drilldown into equityExercise in schema fpml-eqd-4-2_xsd Drilldown into notional in schema fpml-eqd-4-2_xsd Drilldown into underlyer in schema fpml-eqd-4-2_xsd Drilldown into equityEffectiveDate in schema fpml-eqd-4-2_xsd Drilldown into optionType in schema fpml-eqd-4-2_xsd Drilldown into sellerPartyReference in schema fpml-shared-4-2_xsd Drilldown into buyerPartyReference in schema fpml-shared-4-2_xsd Drilldown into BuyerSeller.model in schema fpml-shared-4-2_xsd Drilldown into productId in schema fpml-shared-4-2_xsd Drilldown into productType in schema fpml-shared-4-2_xsd Drilldown into Product.model in schema fpml-shared-4-2_xsd Drilldown into id in schema fpml-shared-4-2_xsd Drilldown into Product in schema fpml-shared-4-2_xsdXSD Diagram of EquityDerivativeBase in schema fpml-eqd-4-2_xsd (Financial products Markup Language (FpML®))
Collapse XSD Schema Code:
<xsd:complexType name="EquityDerivativeBase">
    <xsd:annotation>
        <xsd:documentation xml:lang="en">A type for defining the common features of equity derivatives.</xsd:documentation>
    </xsd:annotation>
    <xsd:complexContent>
        <xsd:extension base="Product">
            <xsd:sequence>
                <xsd:group ref="BuyerSeller.model" />
                <xsd:element name="optionType" type="OptionTypeEnum">
                    <xsd:annotation>
                        <xsd:documentation xml:lang="en">The type of option transaction.</xsd:documentation>
                        <xsd:documentation xml:lang="de">Art der Optionstransaktion.</xsd:documentation>
                    </xsd:annotation>
                </xsd:element>
                <xsd:element name="equityEffectiveDate" type="xsd:date" minOccurs="0">
                    <xsd:annotation>
                        <xsd:documentation xml:lang="en">Effective date for a forward starting option</xsd:documentation>
                        <xsd:documentation xml:lang="de">Stichtag für eine Forward-Starting-Option.</xsd:documentation>
                    </xsd:annotation>
                </xsd:element>
                <xsd:element name="underlyer" type="Underlyer">
                    <xsd:annotation>
                        <xsd:documentation xml:lang="en">Specifies the underlying component, which can be either one or many and consists in either equity, index or convertible bond component, or a combination of these.</xsd:documentation>
                    </xsd:annotation>
                </xsd:element>
                <xsd:element name="notional" type="Money" minOccurs="0">
                    <xsd:annotation>
                        <xsd:documentation xml:lang="en">The notional amount.</xsd:documentation>
                    </xsd:annotation>
                </xsd:element>
                <xsd:element name="equityExercise" type="EquityExerciseValuationSettlement">
                    <xsd:annotation>
                        <xsd:documentation xml:lang="en">The parameters for defining how the equity option can be exercised, how it is valued and how it is settled.</xsd:documentation>
                        <xsd:documentation xml:lang="de">Parameter zur Definition von Ausübung, Bewertung und Regulierung der Aktienoption.</xsd:documentation>
                    </xsd:annotation>
                </xsd:element>
                <xsd:group ref="Feature.model" minOccurs="0" />
                <xsd:element name="strategyFeature" type="StrategyFeature" minOccurs="0">
                    <xsd:annotation>
                        <xsd:documentation xml:lang="en">A equity option simple strategy feature</xsd:documentation>
                    </xsd:annotation>
                </xsd:element>
            </xsd:sequence>
        </xsd:extension>
    </xsd:complexContent>
</xsd:complexType>
Collapse Child Elements:
Name Type Min Occurs Max Occurs
productType fpml:productType 0 unbounded
productId fpml:productId 0 unbounded
buyerPartyReference fpml:buyerPartyReference (1) (1)
sellerPartyReference fpml:sellerPartyReference (1) (1)
optionType fpml:optionType (1) (1)
equityEffectiveDate fpml:equityEffectiveDate 0 (1)
underlyer fpml:underlyer (1) (1)
notional fpml:notional 0 (1)
equityExercise fpml:equityExercise (1) (1)
feature fpml:feature 0 (1)
fxFeature fpml:fxFeature 0 (1)
strategyFeature fpml:strategyFeature 0 (1)
<xs:group> fpml:BuyerSeller.model (1) (1)
<xs:group> fpml:Feature.model 0 (1)
Collapse Child Attributes:
Name Type Default Value Use
id fpml:id (Optional)
Collapse Derivation Tree:
Collapse References:
fpml:EquityDerivativeLongFormBase, fpml:EquityDerivativeShortFormBase