Definition Type: ComplexType
Name: EquityPremium
Namespace: http://www.fpml.org/2005/FpML-4-2
Containing Schema: fpml-eq-shared-4-2.xsd
Abstract
Documentation:
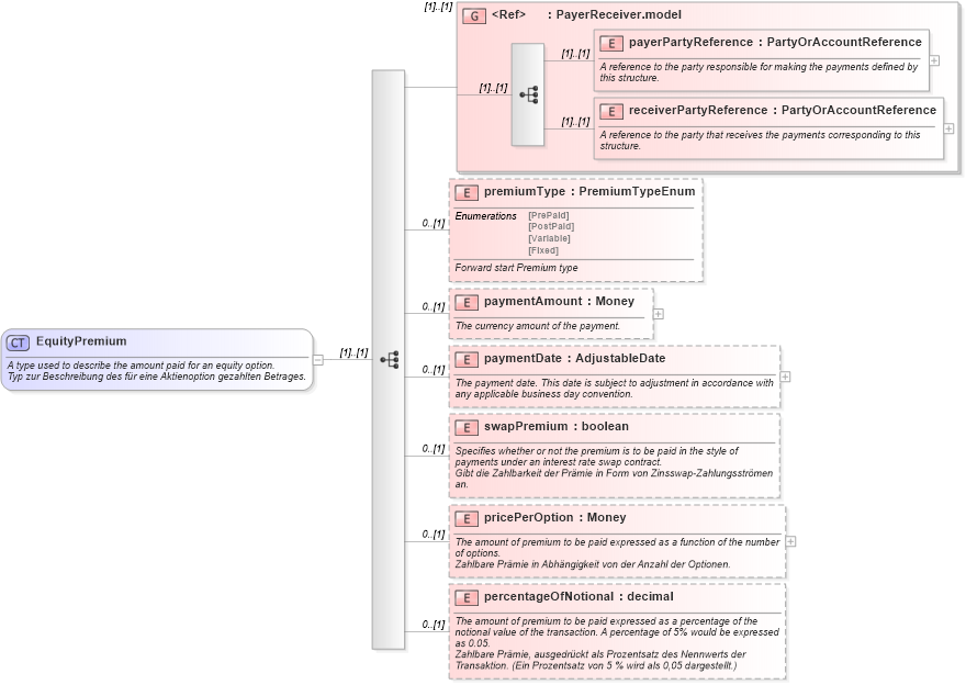
A type used to describe the amount paid for an equity option. Typ zur Beschreibung des für eine Aktienoption gezahlten Betrages.
Collapse XSD Schema Diagram:
Drilldown into percentageOfNotional in schema fpml-eq-shared-4-2_xsd Drilldown into pricePerOption in schema fpml-eq-shared-4-2_xsd Drilldown into swapPremium in schema fpml-eq-shared-4-2_xsd Drilldown into paymentDate in schema fpml-eq-shared-4-2_xsd Drilldown into paymentAmount in schema fpml-eq-shared-4-2_xsd Drilldown into premiumType in schema fpml-eq-shared-4-2_xsd Drilldown into receiverPartyReference in schema fpml-shared-4-2_xsd Drilldown into payerPartyReference in schema fpml-shared-4-2_xsd Drilldown into PayerReceiver.model in schema fpml-shared-4-2_xsdXSD Diagram of EquityPremium in schema fpml-eq-shared-4-2_xsd (Financial products Markup Language (FpML®))
Collapse XSD Schema Code:
<xsd:complexType name="EquityPremium">
    <xsd:annotation>
        <xsd:documentation xml:lang="en">A type used to describe the amount paid for an equity option.</xsd:documentation>
        <xsd:documentation xml:lang="de">Typ zur Beschreibung des für eine Aktienoption gezahlten Betrages.</xsd:documentation>
    </xsd:annotation>
    <xsd:sequence>
        <xsd:group ref="PayerReceiver.model" />
        <xsd:element name="premiumType" type="PremiumTypeEnum" minOccurs="0">
            <xsd:annotation>
                <xsd:documentation xml:lang="en">Forward start Premium type</xsd:documentation>
            </xsd:annotation>
        </xsd:element>
        <xsd:element name="paymentAmount" type="Money" minOccurs="0">
            <xsd:annotation>
                <xsd:documentation xml:lang="en">The currency amount of the payment.</xsd:documentation>
            </xsd:annotation>
        </xsd:element>
        <xsd:element name="paymentDate" type="AdjustableDate" minOccurs="0">
            <xsd:annotation>
                <xsd:documentation xml:lang="en">The payment date. This date is subject to adjustment in accordance with any applicable business day convention.</xsd:documentation>
            </xsd:annotation>
        </xsd:element>
        <xsd:element name="swapPremium" type="xsd:boolean" minOccurs="0">
            <xsd:annotation>
                <xsd:documentation xml:lang="en">Specifies whether or not the premium is to be paid in the style of payments under an interest rate swap contract.</xsd:documentation>
                <xsd:documentation xml:lang="de">Gibt die Zahlbarkeit der Prämie in Form von Zinsswap-Zahlungsströmen an.</xsd:documentation>
            </xsd:annotation>
        </xsd:element>
        <xsd:element name="pricePerOption" type="Money" minOccurs="0">
            <xsd:annotation>
                <xsd:documentation xml:lang="en">The amount of premium to be paid expressed as a function of the number of options.</xsd:documentation>
                <xsd:documentation xml:lang="de">Zahlbare Prämie in Abhängigkeit von der Anzahl der Optionen.</xsd:documentation>
            </xsd:annotation>
        </xsd:element>
        <xsd:element name="percentageOfNotional" type="xsd:decimal" minOccurs="0">
            <xsd:annotation>
                <xsd:documentation xml:lang="en">The amount of premium to be paid expressed as a percentage of the notional value of the transaction. A percentage of 5% would be expressed as 0.05.</xsd:documentation>
                <xsd:documentation xml:lang="de">Zahlbare Prämie, ausgedrückt als Prozentsatz des Nennwerts der Transaktion. (Ein Prozentsatz von 5 % wird als 0,05 dargestellt.)</xsd:documentation>
            </xsd:annotation>
        </xsd:element>
    </xsd:sequence>
</xsd:complexType>
Collapse Child Elements:
Name Type Min Occurs Max Occurs
payerPartyReference fpml:payerPartyReference (1) (1)
receiverPartyReference fpml:receiverPartyReference (1) (1)
premiumType fpml:premiumType 0 (1)
paymentAmount fpml:paymentAmount 0 (1)
paymentDate fpml:paymentDate 0 (1)
swapPremium fpml:swapPremium 0 (1)
pricePerOption fpml:pricePerOption 0 (1)
percentageOfNotional fpml:percentageOfNotional 0 (1)
<xs:group> fpml:PayerReceiver.model (1) (1)
Collapse Derivation Tree:
Collapse References:
fpml:equityPremium, fpml:equityPremium