Definition Type: ComplexType
Name: EquitySwapTransactionSupplement
Namespace: http://www.fpml.org/2005/FpML-4-2
Type: fpml:ReturnSwapBase
Containing Schema: fpml-return-swaps-4-2.xsd
Abstract
Documentation:
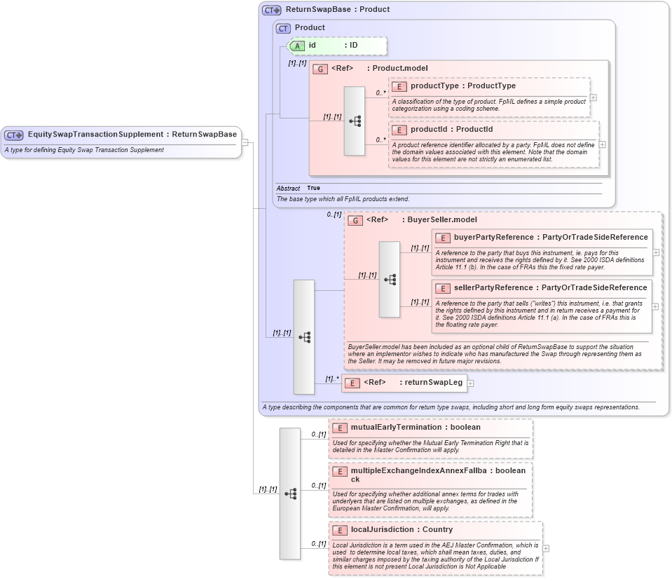
A type for defining Equity Swap Transaction Supplement
Collapse XSD Schema Diagram:
Drilldown into localJurisdiction in schema fpml-return-swaps-4-2_xsd Drilldown into multipleExchangeIndexAnnexFallback in schema fpml-return-swaps-4-2_xsd Drilldown into mutualEarlyTermination in schema fpml-return-swaps-4-2_xsd Drilldown into returnSwapLeg in schema fpml-eq-shared-4-2_xsd Drilldown into sellerPartyReference in schema fpml-shared-4-2_xsd Drilldown into buyerPartyReference in schema fpml-shared-4-2_xsd Drilldown into BuyerSeller.model in schema fpml-shared-4-2_xsd Drilldown into productId in schema fpml-shared-4-2_xsd Drilldown into productType in schema fpml-shared-4-2_xsd Drilldown into Product.model in schema fpml-shared-4-2_xsd Drilldown into id in schema fpml-shared-4-2_xsd Drilldown into Product in schema fpml-shared-4-2_xsd Drilldown into ReturnSwapBase in schema fpml-eq-shared-4-2_xsdXSD Diagram of EquitySwapTransactionSupplement in schema fpml-return-swaps-4-2_xsd (Financial products Markup Language (FpML®))
Collapse XSD Schema Code:
<xsd:complexType name="EquitySwapTransactionSupplement">
    <xsd:annotation>
        <xsd:documentation xml:lang="en">A type for defining Equity Swap Transaction Supplement</xsd:documentation>
    </xsd:annotation>
    <xsd:complexContent>
        <xsd:extension base="ReturnSwapBase">
            <xsd:sequence>
                <xsd:element name="mutualEarlyTermination" type="xsd:boolean" minOccurs="0">
                    <xsd:annotation>
                        <xsd:documentation xml:lang="en">Used for specifying whether the Mutual Early Termination Right that is detailed in the Master Confirmation will apply.</xsd:documentation>
                    </xsd:annotation>
                </xsd:element>
                <xsd:element name="multipleExchangeIndexAnnexFallback" type="xsd:boolean" minOccurs="0">
                    <xsd:annotation>
                        <xsd:documentation xml:lang="en">Used for specifying whether additional annex terms for trades with underlyers that are listed on multiple exchanges, as defined in the European Master Confirmation, will apply.</xsd:documentation>
                    </xsd:annotation>
                </xsd:element>
                <xsd:element name="localJurisdiction" type="Country" minOccurs="0">
                    <xsd:annotation>
                        <xsd:documentation xml:lang="en">Local Jurisdiction is a term used in the AEJ Master Confirmation, which is used  to determine local taxes, which shall mean taxes, duties, and similar charges imposed by the taxing authority of the Local Jurisdiction If this element is not present Local Jurisdiction is Not Applicable</xsd:documentation>
                    </xsd:annotation>
                </xsd:element>
            </xsd:sequence>
        </xsd:extension>
    </xsd:complexContent>
</xsd:complexType>
Collapse Child Elements:
Name Type Min Occurs Max Occurs
productType fpml:productType 0 unbounded
productId fpml:productId 0 unbounded
buyerPartyReference fpml:buyerPartyReference (1) (1)
sellerPartyReference fpml:sellerPartyReference (1) (1)
returnSwapLeg fpml:returnSwapLeg (1) unbounded
mutualEarlyTermination fpml:mutualEarlyTermination 0 (1)
multipleExchangeIndexAnnexFallback fpml:multipleExchangeIndexAnnexFallback 0 (1)
localJurisdiction fpml:localJurisdiction 0 (1)
<xs:group> fpml:BuyerSeller.model 0 (1)
Collapse Child Attributes:
Name Type Default Value Use
id fpml:id (Optional)
Collapse Derivation Tree:
Collapse References:
fpml:equitySwapTransactionSupplement