Definition Type: Element
Name: equityValuation
Namespace: http://www.fpml.org/2005/FpML-4-2
Type: fpml:EquityValuation
Containing Schema: fpml-eq-shared-4-2.xsd
MinOccurs (1)
MaxOccurs (1)
Abstract
Documentation:
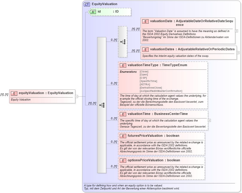
Equity Valuation
Collapse XSD Schema Diagram:
Drilldown into optionsPriceValuation in schema fpml-eq-shared-4-2_xsd Drilldown into futuresPriceValuation in schema fpml-eq-shared-4-2_xsd Drilldown into valuationTime in schema fpml-eq-shared-4-2_xsd Drilldown into valuationTimeType in schema fpml-eq-shared-4-2_xsd Drilldown into valuationDates in schema fpml-eq-shared-4-2_xsd Drilldown into valuationDate in schema fpml-eq-shared-4-2_xsd Drilldown into id in schema fpml-eq-shared-4-2_xsd Drilldown into EquityValuation in schema fpml-eq-shared-4-2_xsdXSD Diagram of equityValuation in schema fpml-eq-shared-4-2_xsd (Financial products Markup Language (FpML®))
Collapse XSD Schema Code:
<xsd:element name="equityValuation" type="EquityValuation">
    <xsd:annotation>
        <xsd:documentation xml:lang="en">Equity Valuation</xsd:documentation>
    </xsd:annotation>
</xsd:element>
Collapse Child Elements:
Name Type Min Occurs Max Occurs
valuationDate fpml:valuationDate (1) (1)
valuationDates fpml:valuationDates (1) (1)
valuationTimeType fpml:valuationTimeType 0 (1)
valuationTime fpml:valuationTime 0 (1)
futuresPriceValuation fpml:futuresPriceValuation 0 (1)
optionsPriceValuation fpml:optionsPriceValuation 0 (1)
Collapse Child Attributes:
Name Type Default Value Use
id fpml:id (Optional)
Collapse Derivation Tree: