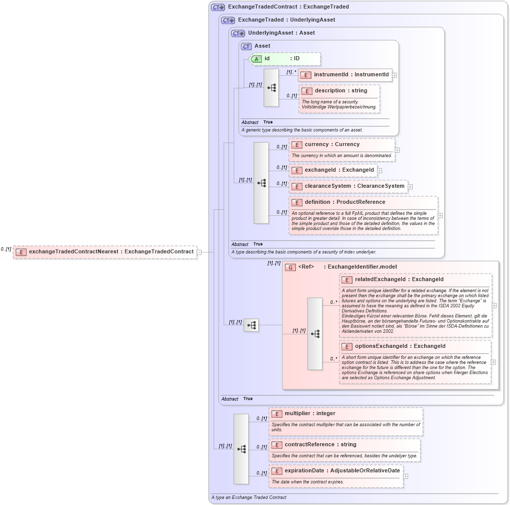
Definition Type: Element
Name: exchangeTradedContractNearest
Namespace: http://www.fpml.org/2005/FpML-4-2
Type: fpml:ExchangeTradedContract
Containing Schema: fpml-eq-shared-4-2.xsd
MinOccurs 0
MaxOccurs (1)
Abstract
Collapse XSD Schema Diagram:
Drilldown into expirationDate in schema fpml-asset-4-2_xsd Drilldown into contractReference in schema fpml-asset-4-2_xsd Drilldown into multiplier in schema fpml-asset-4-2_xsd Drilldown into optionsExchangeId in schema fpml-asset-4-2_xsd Drilldown into relatedExchangeId in schema fpml-asset-4-2_xsd Drilldown into ExchangeIdentifier.model in schema fpml-asset-4-2_xsd Drilldown into definition in schema fpml-asset-4-2_xsd Drilldown into clearanceSystem in schema fpml-asset-4-2_xsd Drilldown into exchangeId in schema fpml-asset-4-2_xsd Drilldown into currency in schema fpml-asset-4-2_xsd Drilldown into description in schema fpml-asset-4-2_xsd Drilldown into instrumentId in schema fpml-asset-4-2_xsd Drilldown into id in schema fpml-asset-4-2_xsd Drilldown into Asset in schema fpml-asset-4-2_xsd Drilldown into UnderlyingAsset in schema fpml-asset-4-2_xsd Drilldown into ExchangeTraded in schema fpml-asset-4-2_xsd Drilldown into ExchangeTradedContract in schema fpml-asset-4-2_xsdXSD Diagram of exchangeTradedContractNearest in schema fpml-eq-shared-4-2_xsd (Financial products Markup Language (FpML®))
Collapse XSD Schema Code:
<xsd:element name="exchangeTradedContractNearest" type="ExchangeTradedContract" minOccurs="0" />
Collapse Child Elements:
Name Type Min Occurs Max Occurs
instrumentId fpml:instrumentId (1) unbounded
description fpml:description 0 (1)
currency fpml:currency 0 (1)
exchangeId fpml:exchangeId 0 (1)
clearanceSystem fpml:clearanceSystem 0 (1)
definition fpml:definition 0 (1)
relatedExchangeId fpml:relatedExchangeId 0 unbounded
optionsExchangeId fpml:optionsExchangeId 0 unbounded
multiplier fpml:multiplier 0 (1)
contractReference fpml:contractReference 0 (1)
expirationDate fpml:expirationDate 0 (1)
<xs:group> fpml:ExchangeIdentifier.model (1) (1)
Collapse Child Attributes:
Name Type Default Value Use
id fpml:id (Optional)
Collapse Derivation Tree: