Definition Type: Element
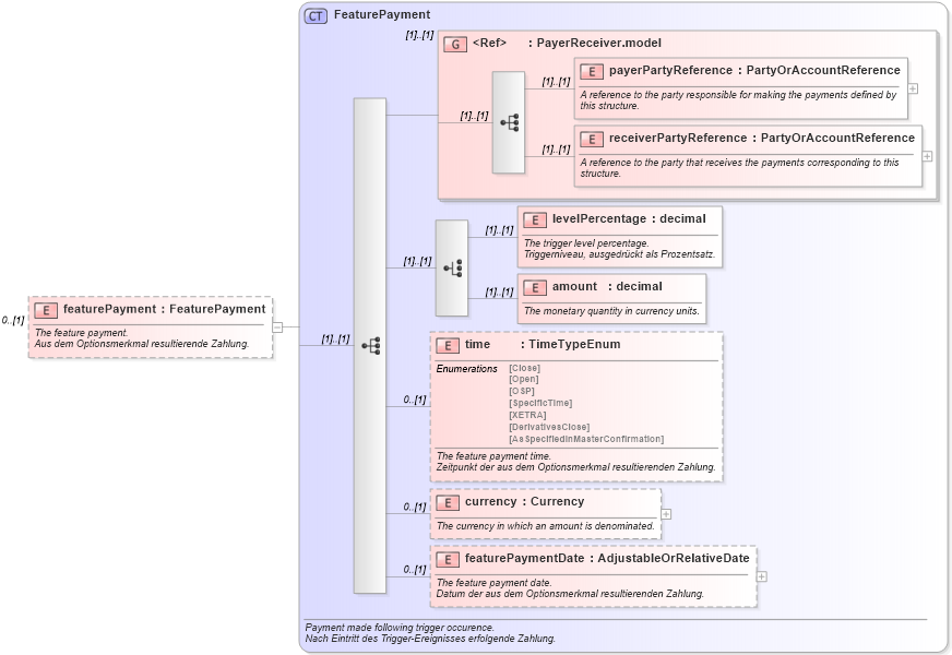
Name: featurePayment
Namespace: http://www.fpml.org/2005/FpML-4-2
Type: fpml:FeaturePayment
Containing Schema: fpml-eq-shared-4-2.xsd
MinOccurs 0
MaxOccurs (1)
Abstract
Documentation:
The feature payment. Aus dem Optionsmerkmal resultierende Zahlung.
Collapse XSD Schema Diagram:
Drilldown into featurePaymentDate in schema fpml-eq-shared-4-2_xsd Drilldown into currency in schema fpml-eq-shared-4-2_xsd Drilldown into time in schema fpml-eq-shared-4-2_xsd Drilldown into amount in schema fpml-eq-shared-4-2_xsd Drilldown into levelPercentage in schema fpml-eq-shared-4-2_xsd Drilldown into receiverPartyReference in schema fpml-shared-4-2_xsd Drilldown into payerPartyReference in schema fpml-shared-4-2_xsd Drilldown into PayerReceiver.model in schema fpml-shared-4-2_xsd Drilldown into FeaturePayment in schema fpml-eq-shared-4-2_xsdXSD Diagram of featurePayment in schema fpml-eq-shared-4-2_xsd (Financial products Markup Language (FpML®))
Collapse XSD Schema Code:
<xsd:element name="featurePayment" type="FeaturePayment" minOccurs="0">
    <xsd:annotation>
        <xsd:documentation xml:lang="en">The feature payment.</xsd:documentation>
        <xsd:documentation xml:lang="de">Aus dem Optionsmerkmal resultierende Zahlung.</xsd:documentation>
    </xsd:annotation>
</xsd:element>
Collapse Child Elements:
Name Type Min Occurs Max Occurs
payerPartyReference fpml:payerPartyReference (1) (1)
receiverPartyReference fpml:receiverPartyReference (1) (1)
levelPercentage fpml:levelPercentage (1) (1)
amount fpml:amount (1) (1)
time fpml:time 0 (1)
currency fpml:currency 0 (1)
featurePaymentDate fpml:featurePaymentDate 0 (1)
<xs:group> fpml:PayerReceiver.model (1) (1)
Collapse Derivation Tree: