Definition Type: Element
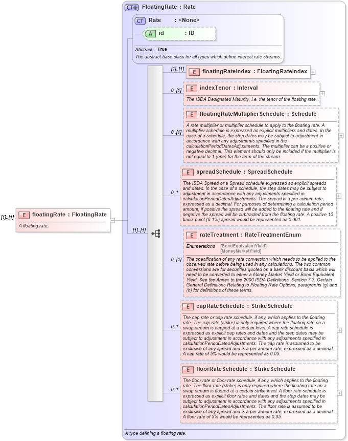
Name: floatingRate
Namespace: http://www.fpml.org/2005/FpML-4-2
Type: fpml:FloatingRate
Containing Schema: fpml-cashflow-matching-4-2.xsd
MinOccurs (1)
MaxOccurs (1)
Abstract
Documentation:
A floating rate.
Collapse XSD Schema Diagram:
Drilldown into floorRateSchedule in schema fpml-shared-4-2_xsd Drilldown into capRateSchedule in schema fpml-shared-4-2_xsd Drilldown into rateTreatment in schema fpml-shared-4-2_xsd Drilldown into spreadSchedule in schema fpml-shared-4-2_xsd Drilldown into floatingRateMultiplierSchedule in schema fpml-shared-4-2_xsd Drilldown into indexTenor in schema fpml-shared-4-2_xsd Drilldown into floatingRateIndex in schema fpml-shared-4-2_xsd Drilldown into id in schema fpml-shared-4-2_xsd Drilldown into Rate in schema fpml-shared-4-2_xsd Drilldown into FloatingRate in schema fpml-shared-4-2_xsdXSD Diagram of floatingRate in schema fpml-cashflow-matching-4-2_xsd (Financial products Markup Language (FpML®))
Collapse XSD Schema Code:
<xsd:element name="floatingRate" type="FloatingRate">
    <xsd:annotation>
        <xsd:documentation xml:lang="en">A floating rate.</xsd:documentation>
    </xsd:annotation>
</xsd:element>
Collapse Child Elements:
Name Type Min Occurs Max Occurs
floatingRateIndex fpml:floatingRateIndex (1) (1)
indexTenor fpml:indexTenor 0 (1)
floatingRateMultiplierSchedule fpml:floatingRateMultiplierSchedule 0 (1)
spreadSchedule fpml:spreadSchedule 0 unbounded
rateTreatment fpml:rateTreatment 0 (1)
capRateSchedule fpml:capRateSchedule 0 unbounded
floorRateSchedule fpml:floorRateSchedule 0 unbounded
Collapse Child Attributes:
Name Type Default Value Use
id fpml:id (Optional)
Collapse Derivation Tree: