Definition Type: Element
Name: fxBarrierOption
Namespace: http://www.fpml.org/2005/FpML-4-2
Type: fpml:FxBarrierOption
Containing Schema: fpml-fx-4-2.xsd
Abstract
Documentation:
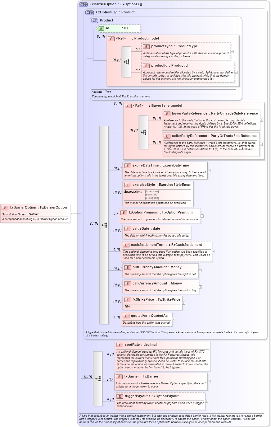
A component describing a FX Barrier Option product.
Collapse XSD Schema Diagram:
Drilldown into triggerPayout in schema fpml-fx-4-2_xsd Drilldown into fxBarrier in schema fpml-fx-4-2_xsd Drilldown into spotRate in schema fpml-fx-4-2_xsd Drilldown into quotedAs in schema fpml-fx-4-2_xsd Drilldown into fxStrikePrice in schema fpml-fx-4-2_xsd Drilldown into callCurrencyAmount in schema fpml-fx-4-2_xsd Drilldown into putCurrencyAmount in schema fpml-fx-4-2_xsd Drilldown into cashSettlementTerms in schema fpml-fx-4-2_xsd Drilldown into valueDate in schema fpml-fx-4-2_xsd Drilldown into fxOptionPremium in schema fpml-fx-4-2_xsd Drilldown into exerciseStyle in schema fpml-fx-4-2_xsd Drilldown into expiryDateTime in schema fpml-fx-4-2_xsd Drilldown into sellerPartyReference in schema fpml-shared-4-2_xsd Drilldown into buyerPartyReference in schema fpml-shared-4-2_xsd Drilldown into BuyerSeller.model in schema fpml-shared-4-2_xsd Drilldown into productId in schema fpml-shared-4-2_xsd Drilldown into productType in schema fpml-shared-4-2_xsd Drilldown into Product.model in schema fpml-shared-4-2_xsd Drilldown into id in schema fpml-shared-4-2_xsd Drilldown into Product in schema fpml-shared-4-2_xsd Drilldown into FxOptionLeg in schema fpml-fx-4-2_xsd Drilldown into FxBarrierOption in schema fpml-fx-4-2_xsdXSD Diagram of fxBarrierOption in schema fpml-fx-4-2_xsd (Financial products Markup Language (FpML®))
Collapse XSD Schema Code:
<xsd:element name="fxBarrierOption" type="FxBarrierOption" substitutionGroup="product">
    <xsd:annotation>
        <xsd:documentation xml:lang="en">A component describing a FX Barrier Option product.</xsd:documentation>
    </xsd:annotation>
</xsd:element>
Collapse Child Elements:
Name Type Min Occurs Max Occurs
productType fpml:productType 0 unbounded
productId fpml:productId 0 unbounded
buyerPartyReference fpml:buyerPartyReference (1) (1)
sellerPartyReference fpml:sellerPartyReference (1) (1)
expiryDateTime fpml:expiryDateTime (1) (1)
exerciseStyle fpml:exerciseStyle (1) (1)
fxOptionPremium fpml:fxOptionPremium 0 unbounded
valueDate fpml:valueDate (1) (1)
cashSettlementTerms fpml:cashSettlementTerms 0 (1)
putCurrencyAmount fpml:putCurrencyAmount (1) (1)
callCurrencyAmount fpml:callCurrencyAmount (1) (1)
fxStrikePrice fpml:fxStrikePrice (1) (1)
quotedAs fpml:quotedAs 0 (1)
spotRate fpml:spotRate 0 (1)
fxBarrier fpml:fxBarrier (1) unbounded
triggerPayout fpml:triggerPayout 0 (1)
<xs:group> fpml:BuyerSeller.model (1) (1)
Collapse Child Attributes:
Name Type Default Value Use
id fpml:id (Optional)
Collapse Derivation Tree:
Collapse References:
fpml:product