Definition Type: ComplexType
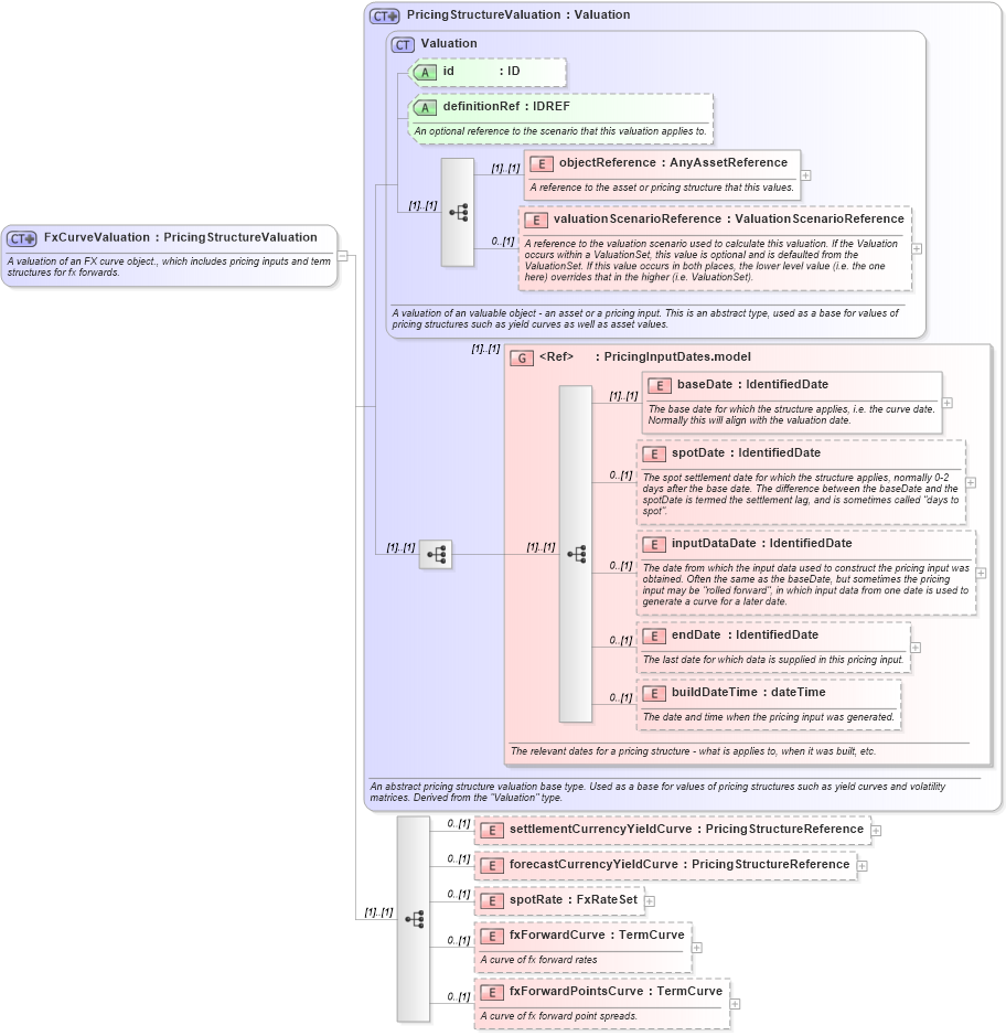
Name: FxCurveValuation
Namespace: http://www.fpml.org/2005/FpML-4-2
Type: fpml:PricingStructureValuation
Containing Schema: fpml-mktenv-4-2.xsd
Abstract
Documentation:
A valuation of an FX curve object., which includes pricing inputs and term structures for fx forwards.
Collapse XSD Schema Diagram:
Drilldown into fxForwardPointsCurve in schema fpml-mktenv-4-2_xsd Drilldown into fxForwardCurve in schema fpml-mktenv-4-2_xsd Drilldown into spotRate in schema fpml-mktenv-4-2_xsd Drilldown into forecastCurrencyYieldCurve in schema fpml-mktenv-4-2_xsd Drilldown into settlementCurrencyYieldCurve in schema fpml-mktenv-4-2_xsd Drilldown into buildDateTime in schema fpml-mktenv-4-2_xsd Drilldown into endDate in schema fpml-mktenv-4-2_xsd Drilldown into inputDataDate in schema fpml-mktenv-4-2_xsd Drilldown into spotDate in schema fpml-mktenv-4-2_xsd Drilldown into baseDate in schema fpml-mktenv-4-2_xsd Drilldown into PricingInputDates.model in schema fpml-mktenv-4-2_xsd Drilldown into valuationScenarioReference in schema fpml-valuation-base-4-2_xsd Drilldown into objectReference in schema fpml-valuation-base-4-2_xsd Drilldown into definitionRef in schema fpml-valuation-base-4-2_xsd Drilldown into id in schema fpml-valuation-base-4-2_xsd Drilldown into Valuation in schema fpml-valuation-base-4-2_xsd Drilldown into PricingStructureValuation in schema fpml-mktenv-4-2_xsdXSD Diagram of FxCurveValuation in schema fpml-mktenv-4-2_xsd (Financial products Markup Language (FpML®))
Collapse XSD Schema Code:
<xsd:complexType name="FxCurveValuation">
    <xsd:annotation>
        <xsd:documentation xml:lang="en">A valuation of an FX curve object., which includes pricing inputs and term structures for fx forwards. </xsd:documentation>
    </xsd:annotation>
    <xsd:complexContent>
        <xsd:extension base="PricingStructureValuation">
            <xsd:sequence>
                <xsd:element name="settlementCurrencyYieldCurve" type="PricingStructureReference" minOccurs="0" />
                <xsd:element name="forecastCurrencyYieldCurve" type="PricingStructureReference" minOccurs="0" />
                <xsd:element name="spotRate" type="FxRateSet" minOccurs="0" />
                <xsd:element name="fxForwardCurve" type="TermCurve" minOccurs="0">
                    <xsd:annotation>
                        <xsd:documentation xml:lang="en">A curve of fx forward rates </xsd:documentation>
                    </xsd:annotation>
                </xsd:element>
                <xsd:element name="fxForwardPointsCurve" type="TermCurve" minOccurs="0">
                    <xsd:annotation>
                        <xsd:documentation xml:lang="en">A curve of fx forward point spreads.</xsd:documentation>
                    </xsd:annotation>
                </xsd:element>
            </xsd:sequence>
        </xsd:extension>
    </xsd:complexContent>
</xsd:complexType>
Collapse Child Elements:
Name Type Min Occurs Max Occurs
objectReference fpml:objectReference (1) (1)
valuationScenarioReference fpml:valuationScenarioReference 0 (1)
baseDate fpml:baseDate (1) (1)
spotDate fpml:spotDate 0 (1)
inputDataDate fpml:inputDataDate 0 (1)
endDate fpml:endDate 0 (1)
buildDateTime fpml:buildDateTime 0 (1)
settlementCurrencyYieldCurve fpml:settlementCurrencyYieldCurve 0 (1)
forecastCurrencyYieldCurve fpml:forecastCurrencyYieldCurve 0 (1)
spotRate fpml:spotRate 0 (1)
fxForwardCurve fpml:fxForwardCurve 0 (1)
fxForwardPointsCurve fpml:fxForwardPointsCurve 0 (1)
<xs:group> fpml:PricingInputDates.model (1) (1)
Collapse Child Attributes:
Name Type Default Value Use
id fpml:id (Optional)
definitionRef fpml:definitionRef (Optional)
Collapse Derivation Tree:
Collapse References:
fpml:fxCurveValuation