Definition Type: ComplexType
Name: GeneralTerms
Namespace: http://www.fpml.org/2005/FpML-4-2
Containing Schema: fpml-cd-4-2.xsd
Abstract
Collapse XSD Schema Diagram:
Drilldown into modifiedEquityDelivery in schema fpml-cd-4-2_xsd Drilldown into substitution in schema fpml-cd-4-2_xsd Drilldown into additionalTerm in schema fpml-cd-4-2_xsd Drilldown into basketReferenceInformation in schema fpml-cd-4-2_xsd Drilldown into indexReferenceInformation in schema fpml-cd-4-2_xsd Drilldown into referenceInformation in schema fpml-cd-4-2_xsd Drilldown into dateAdjustments in schema fpml-cd-4-2_xsd Drilldown into buyerPartyReference in schema fpml-cd-4-2_xsd Drilldown into sellerPartyReference in schema fpml-cd-4-2_xsd Drilldown into scheduledTerminationDate in schema fpml-cd-4-2_xsd Drilldown into effectiveDate in schema fpml-cd-4-2_xsdXSD Diagram of GeneralTerms in schema fpml-cd-4-2_xsd (Financial products Markup Language (FpML®))
Collapse XSD Schema Code:
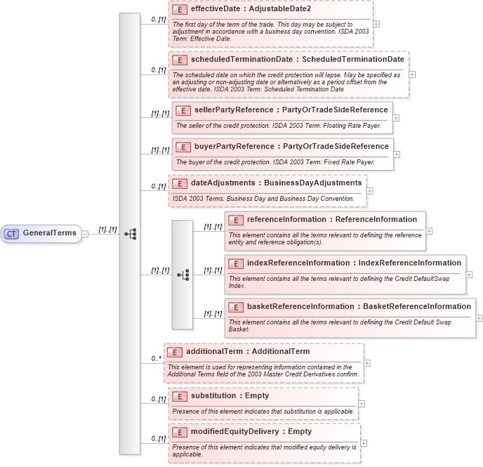
<xsd:complexType name="GeneralTerms">
    <xsd:sequence>
        <xsd:element name="effectiveDate" type="AdjustableDate2" minOccurs="0">
            <xsd:annotation>
                <xsd:documentation xml:lang="en">The first day of the term of the trade. This day may be subject to adjustment in accordance with a business day convention. ISDA 2003 Term: Effective Date.</xsd:documentation>
            </xsd:annotation>
        </xsd:element>
        <xsd:element name="scheduledTerminationDate" type="ScheduledTerminationDate" minOccurs="0">
            <xsd:annotation>
                <xsd:documentation xml:lang="en">The scheduled date on which the credit protection will lapse. May be specified as an adjusting or non-adjusting date or alternatively as a period offset from the effective date. ISDA 2003 Term: Scheduled Termination Date</xsd:documentation>
            </xsd:annotation>
        </xsd:element>
        <xsd:element name="sellerPartyReference" type="PartyOrTradeSideReference">
            <xsd:annotation>
                <xsd:documentation xml:lang="en">The seller of the credit protection. ISDA 2003 Term: Floating Rate Payer.</xsd:documentation>
            </xsd:annotation>
        </xsd:element>
        <xsd:element name="buyerPartyReference" type="PartyOrTradeSideReference">
            <xsd:annotation>
                <xsd:documentation xml:lang="en">The buyer of the credit protection. ISDA 2003 Term: Fixed Rate Payer.</xsd:documentation>
            </xsd:annotation>
        </xsd:element>
        <xsd:element name="dateAdjustments" type="BusinessDayAdjustments" minOccurs="0">
            <xsd:annotation>
                <xsd:documentation xml:lang="en">ISDA 2003 Terms: Business Day and Business Day Convention.</xsd:documentation>
            </xsd:annotation>
        </xsd:element>
        <xsd:choice>
            <xsd:element name="referenceInformation" type="ReferenceInformation">
                <xsd:annotation>
                    <xsd:documentation xml:lang="en">This element contains all the terms relevant to defining the reference entity and reference obligation(s).</xsd:documentation>
                </xsd:annotation>
            </xsd:element>
            <xsd:element name="indexReferenceInformation" type="IndexReferenceInformation">
                <xsd:annotation>
                    <xsd:documentation xml:lang="en">This element contains all the terms relevant to defining the Credit DefaultSwap Index.</xsd:documentation>
                </xsd:annotation>
            </xsd:element>
            <xsd:element name="basketReferenceInformation" type="BasketReferenceInformation">
                <xsd:annotation>
                    <xsd:documentation xml:lang="en">This element contains all the terms relevant to defining the Credit Default Swap Basket.</xsd:documentation>
                </xsd:annotation>
            </xsd:element>
        </xsd:choice>
        <xsd:element name="additionalTerm" type="AdditionalTerm" minOccurs="0" maxOccurs="unbounded">
            <xsd:annotation>
                <xsd:documentation xml:lang="en">This element is used for representing information contained in the Additional Terms field of the 2003 Master Credit Derivatives confirm.</xsd:documentation>
            </xsd:annotation>
        </xsd:element>
        <xsd:element name="substitution" type="Empty" minOccurs="0">
            <xsd:annotation>
                <xsd:documentation xml:lang="en">Presence of this element indicates that substitution is applicable.</xsd:documentation>
            </xsd:annotation>
        </xsd:element>
        <xsd:element name="modifiedEquityDelivery" type="Empty" minOccurs="0">
            <xsd:annotation>
                <xsd:documentation xml:lang="en">Presence of this element indicates that modified equity delivery is applicable.</xsd:documentation>
            </xsd:annotation>
        </xsd:element>
    </xsd:sequence>
</xsd:complexType>
Collapse Child Elements:
Name Type Min Occurs Max Occurs
effectiveDate fpml:effectiveDate 0 (1)
scheduledTerminationDate fpml:scheduledTerminationDate 0 (1)
sellerPartyReference fpml:sellerPartyReference (1) (1)
buyerPartyReference fpml:buyerPartyReference (1) (1)
dateAdjustments fpml:dateAdjustments 0 (1)
referenceInformation fpml:referenceInformation (1) (1)
indexReferenceInformation fpml:indexReferenceInformation (1) (1)
basketReferenceInformation fpml:basketReferenceInformation (1) (1)
additionalTerm fpml:additionalTerm 0 unbounded
substitution fpml:substitution 0 (1)
modifiedEquityDelivery fpml:modifiedEquityDelivery 0 (1)
Collapse Derivation Tree:
Collapse References:
fpml:generalTerms