Definition Type: Element
Name: inflationRateCalculation
Namespace: http://www.fpml.org/2005/FpML-4-2
Type: fpml:InflationRateCalculation
Containing Schema: fpml-ird-4-2.xsd
Abstract
Documentation:
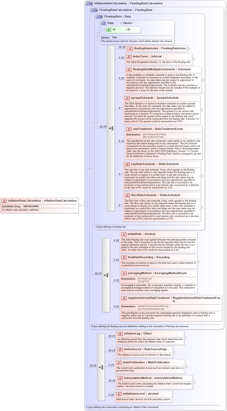
An inflation rate calculation definition.
Collapse XSD Schema Diagram:
Drilldown into initialIndexLevel in schema fpml-ird-4-2_xsd Drilldown into interpolationMethod in schema fpml-ird-4-2_xsd Drilldown into mainPublication in schema fpml-ird-4-2_xsd Drilldown into indexSource in schema fpml-ird-4-2_xsd Drilldown into inflationLag in schema fpml-ird-4-2_xsd Drilldown into negativeInterestRateTreatment in schema fpml-shared-4-2_xsd Drilldown into averagingMethod in schema fpml-shared-4-2_xsd Drilldown into finalRateRounding in schema fpml-shared-4-2_xsd Drilldown into initialRate in schema fpml-shared-4-2_xsd Drilldown into floorRateSchedule in schema fpml-shared-4-2_xsd Drilldown into capRateSchedule in schema fpml-shared-4-2_xsd Drilldown into rateTreatment in schema fpml-shared-4-2_xsd Drilldown into spreadSchedule in schema fpml-shared-4-2_xsd Drilldown into floatingRateMultiplierSchedule in schema fpml-shared-4-2_xsd Drilldown into indexTenor in schema fpml-shared-4-2_xsd Drilldown into floatingRateIndex in schema fpml-shared-4-2_xsd Drilldown into id in schema fpml-shared-4-2_xsd Drilldown into Rate in schema fpml-shared-4-2_xsd Drilldown into FloatingRate in schema fpml-shared-4-2_xsd Drilldown into FloatingRateCalculation in schema fpml-shared-4-2_xsd Drilldown into InflationRateCalculation in schema fpml-ird-4-2_xsdXSD Diagram of inflationRateCalculation in schema fpml-ird-4-2_xsd (Financial products Markup Language (FpML®))
Collapse XSD Schema Code:
<xsd:element name="inflationRateCalculation" type="InflationRateCalculation" substitutionGroup="rateCalculation">
    <xsd:annotation>
        <xsd:documentation xml:lang="en">An inflation rate calculation definition.</xsd:documentation>
    </xsd:annotation>
</xsd:element>
Collapse Child Elements:
Name Type Min Occurs Max Occurs
floatingRateIndex fpml:floatingRateIndex (1) (1)
indexTenor fpml:indexTenor 0 (1)
floatingRateMultiplierSchedule fpml:floatingRateMultiplierSchedule 0 (1)
spreadSchedule fpml:spreadSchedule 0 unbounded
rateTreatment fpml:rateTreatment 0 (1)
capRateSchedule fpml:capRateSchedule 0 unbounded
floorRateSchedule fpml:floorRateSchedule 0 unbounded
initialRate fpml:initialRate 0 (1)
finalRateRounding fpml:finalRateRounding 0 (1)
averagingMethod fpml:averagingMethod 0 (1)
negativeInterestRateTreatment fpml:negativeInterestRateTreatment 0 (1)
inflationLag fpml:inflationLag (1) (1)
indexSource fpml:indexSource (1) (1)
mainPublication fpml:mainPublication 0 (1)
interpolationMethod fpml:interpolationMethod (1) (1)
initialIndexLevel fpml:initialIndexLevel 0 (1)
Collapse Child Attributes:
Name Type Default Value Use
id fpml:id (Optional)
Collapse Derivation Tree:
Collapse References:
fpml:rateCalculation