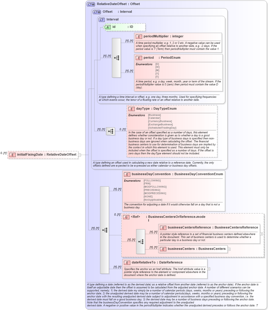
Definition Type: Element
Name: initialFixingDate
Namespace: http://www.fpml.org/2005/FpML-4-2
Type: fpml:RelativeDateOffset
Containing Schema: fpml-ird-4-2.xsd
MinOccurs 0
MaxOccurs (1)
Abstract
Collapse XSD Schema Diagram:
Drilldown into dateRelativeTo in schema fpml-shared-4-2_xsd Drilldown into businessCenters in schema fpml-shared-4-2_xsd Drilldown into businessCentersReference in schema fpml-shared-4-2_xsd Drilldown into BusinessCentersOrReference.model in schema fpml-shared-4-2_xsd Drilldown into businessDayConvention in schema fpml-shared-4-2_xsd Drilldown into dayType in schema fpml-shared-4-2_xsd Drilldown into period in schema fpml-shared-4-2_xsd Drilldown into periodMultiplier in schema fpml-shared-4-2_xsd Drilldown into id in schema fpml-shared-4-2_xsd Drilldown into Interval in schema fpml-shared-4-2_xsd Drilldown into Offset in schema fpml-shared-4-2_xsd Drilldown into RelativeDateOffset in schema fpml-shared-4-2_xsdXSD Diagram of initialFixingDate in schema fpml-ird-4-2_xsd (Financial products Markup Language (FpML®))
Collapse XSD Schema Code:
<xsd:element name="initialFixingDate" type="RelativeDateOffset" minOccurs="0" />
Collapse Child Elements:
Name Type Min Occurs Max Occurs
periodMultiplier fpml:periodMultiplier (1) (1)
period fpml:period (1) (1)
dayType fpml:dayType 0 (1)
businessDayConvention fpml:businessDayConvention (1) (1)
businessCentersReference fpml:businessCentersReference (1) (1)
businessCenters fpml:businessCenters (1) (1)
dateRelativeTo fpml:dateRelativeTo (1) (1)
<xs:group> fpml:BusinessCentersOrReference.model 0 (1)
Collapse Child Attributes:
Name Type Default Value Use
id fpml:id (Optional)
Collapse Derivation Tree: