Definition Type: Element
Name: mutualFund
Namespace: http://www.fpml.org/2005/FpML-4-2
Type: fpml:MutualFund
Containing Schema: fpml-asset-4-2.xsd
Abstract
Documentation:
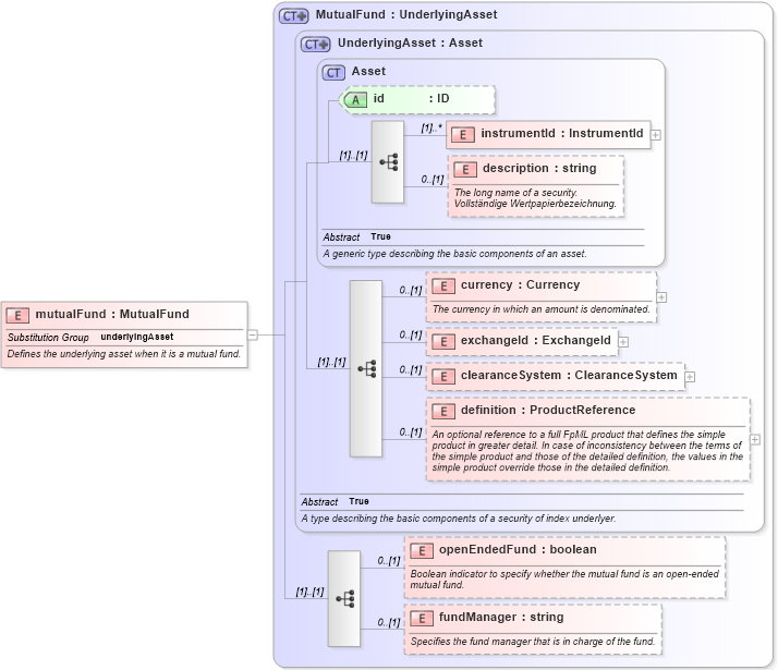
Defines the underlying asset when it is a mutual fund.
Collapse XSD Schema Diagram:
Drilldown into fundManager in schema fpml-asset-4-2_xsd Drilldown into openEndedFund in schema fpml-asset-4-2_xsd Drilldown into definition in schema fpml-asset-4-2_xsd Drilldown into clearanceSystem in schema fpml-asset-4-2_xsd Drilldown into exchangeId in schema fpml-asset-4-2_xsd Drilldown into currency in schema fpml-asset-4-2_xsd Drilldown into description in schema fpml-asset-4-2_xsd Drilldown into instrumentId in schema fpml-asset-4-2_xsd Drilldown into id in schema fpml-asset-4-2_xsd Drilldown into Asset in schema fpml-asset-4-2_xsd Drilldown into UnderlyingAsset in schema fpml-asset-4-2_xsd Drilldown into MutualFund in schema fpml-asset-4-2_xsdXSD Diagram of mutualFund in schema fpml-asset-4-2_xsd (Financial products Markup Language (FpML®))
Collapse XSD Schema Code:
<xsd:element name="mutualFund" type="MutualFund" substitutionGroup="underlyingAsset">
    <xsd:annotation>
        <xsd:documentation xml:lang="en">Defines the underlying asset when it is a mutual fund.</xsd:documentation>
    </xsd:annotation>
</xsd:element>
Collapse Child Elements:
Name Type Min Occurs Max Occurs
instrumentId fpml:instrumentId (1) unbounded
description fpml:description 0 (1)
currency fpml:currency 0 (1)
exchangeId fpml:exchangeId 0 (1)
clearanceSystem fpml:clearanceSystem 0 (1)
definition fpml:definition 0 (1)
openEndedFund fpml:openEndedFund 0 (1)
fundManager fpml:fundManager 0 (1)
Collapse Child Attributes:
Name Type Default Value Use
id fpml:id (Optional)
Collapse Derivation Tree:
Collapse References:
fpml:underlyingAsset