Definition Type: Element
Name: payment
Namespace: http://www.fpml.org/2005/FpML-4-2
Type: fpml:Payment
Containing Schema: fpml-posttrade-4-2.xsd
MinOccurs 0
MaxOccurs (1)
Abstract
Documentation:
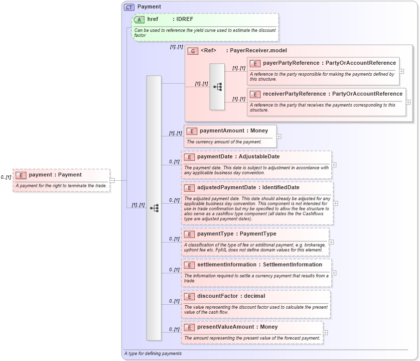
A payment for the right to terminate the trade.
Collapse XSD Schema Diagram:
Drilldown into presentValueAmount in schema fpml-shared-4-2_xsd Drilldown into discountFactor in schema fpml-shared-4-2_xsd Drilldown into settlementInformation in schema fpml-shared-4-2_xsd Drilldown into paymentType in schema fpml-shared-4-2_xsd Drilldown into adjustedPaymentDate in schema fpml-shared-4-2_xsd Drilldown into paymentDate in schema fpml-shared-4-2_xsd Drilldown into paymentAmount in schema fpml-shared-4-2_xsd Drilldown into receiverPartyReference in schema fpml-shared-4-2_xsd Drilldown into payerPartyReference in schema fpml-shared-4-2_xsd Drilldown into PayerReceiver.model in schema fpml-shared-4-2_xsd Drilldown into href in schema fpml-shared-4-2_xsd Drilldown into Payment in schema fpml-shared-4-2_xsdXSD Diagram of payment in schema fpml-posttrade-4-2_xsd (Financial products Markup Language (FpML®))
Collapse XSD Schema Code:
<xsd:element name="payment" type="Payment" minOccurs="0">
    <xsd:annotation>
        <xsd:documentation xml:lang="en">A payment for the right to terminate the trade.</xsd:documentation>
    </xsd:annotation>
</xsd:element>
Collapse Child Elements:
Name Type Min Occurs Max Occurs
payerPartyReference fpml:payerPartyReference (1) (1)
receiverPartyReference fpml:receiverPartyReference (1) (1)
paymentAmount fpml:paymentAmount (1) (1)
paymentDate fpml:paymentDate 0 (1)
adjustedPaymentDate fpml:adjustedPaymentDate 0 (1)
paymentType fpml:paymentType 0 (1)
settlementInformation fpml:settlementInformation 0 (1)
discountFactor fpml:discountFactor 0 (1)
presentValueAmount fpml:presentValueAmount 0 (1)
<xs:group> fpml:PayerReceiver.model (1) (1)
Collapse Child Attributes:
Name Type Default Value Use
href fpml:href (Optional)
Collapse Derivation Tree: