Definition Type: Element
Name: periodicPayment
Namespace: http://www.fpml.org/2005/FpML-4-2
Type: fpml:PeriodicPayment
Containing Schema: fpml-cd-4-2.xsd
MinOccurs 0
MaxOccurs (1)
Abstract
Documentation:
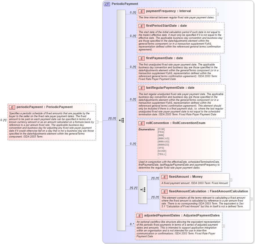
Specifies a periodic schedule of fixed amounts that are payable by the buyer to the seller on the fixed rate payer payment dates. The fixed amount to be paid on each payment date can be specified in terms of a known currency amount or as an amount calculated on a formula basis by reference to a per annum fixed rate. The applicable business day convention and business day for adjusting any fixed rate payer payment date if it would otherwise fall on a day that is not a business day are those specified in the dateAdjustments element within the generalTerms component. ISDA 2003 Term:
Collapse XSD Schema Diagram:
Drilldown into adjustedPaymentDates in schema fpml-cd-4-2_xsd Drilldown into fixedAmountCalculation in schema fpml-cd-4-2_xsd Drilldown into fixedAmount in schema fpml-cd-4-2_xsd Drilldown into rollConvention in schema fpml-cd-4-2_xsd Drilldown into lastRegularPaymentDate in schema fpml-cd-4-2_xsd Drilldown into firstPaymentDate in schema fpml-cd-4-2_xsd Drilldown into firstPeriodStartDate in schema fpml-cd-4-2_xsd Drilldown into paymentFrequency in schema fpml-cd-4-2_xsd Drilldown into PeriodicPayment in schema fpml-cd-4-2_xsdXSD Diagram of periodicPayment in schema fpml-cd-4-2_xsd (Financial products Markup Language (FpML®))
Collapse XSD Schema Code:
<xsd:element name="periodicPayment" type="PeriodicPayment" minOccurs="0">
    <xsd:annotation>
        <xsd:documentation xml:lang="en">Specifies a periodic schedule of fixed amounts that are payable by the buyer to the seller on the fixed rate payer payment dates. The fixed amount to be paid on each payment date can be specified in terms of a known currency amount or as an amount calculated on a formula basis by reference to a per annum fixed rate. The applicable business day convention and business day for adjusting any fixed rate payer payment date if it would otherwise fall on a day that is not a business day are those specified in the dateAdjustments element within the generalTerms component. ISDA 2003 Term:</xsd:documentation>
    </xsd:annotation>
</xsd:element>
Collapse Child Elements:
Name Type Min Occurs Max Occurs
paymentFrequency fpml:paymentFrequency 0 (1)
firstPeriodStartDate fpml:firstPeriodStartDate 0 (1)
firstPaymentDate fpml:firstPaymentDate 0 (1)
lastRegularPaymentDate fpml:lastRegularPaymentDate 0 (1)
rollConvention fpml:rollConvention 0 (1)
fixedAmount fpml:fixedAmount (1) (1)
fixedAmountCalculation fpml:fixedAmountCalculation (1) (1)
adjustedPaymentDates fpml:adjustedPaymentDates 0 unbounded
Collapse Derivation Tree: