Definition Type: ComplexType
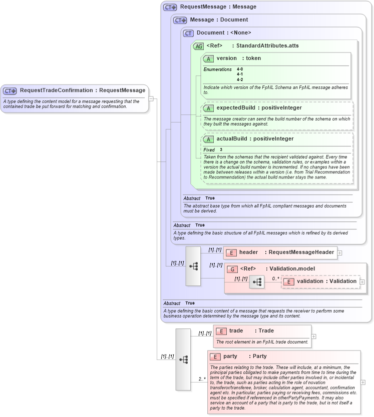
Name: RequestTradeConfirmation
Namespace: http://www.fpml.org/2005/FpML-4-2
Type: fpml:RequestMessage
Containing Schema: fpml-tradeexec-4-2.xsd
Abstract
Documentation:
A type defining the content model for a message requesting that the contained trade be put forward for matching and confirmation.
Collapse XSD Schema Diagram:
Drilldown into party in schema fpml-tradeexec-4-2_xsd Drilldown into trade in schema fpml-tradeexec-4-2_xsd Drilldown into validation in schema fpml-doc-4-2_xsd Drilldown into Validation.model in schema fpml-doc-4-2_xsd Drilldown into header in schema fpml-msg-4-2_xsd Drilldown into actualBuild in schema fpml-doc-4-2_xsd Drilldown into expectedBuild in schema fpml-doc-4-2_xsd Drilldown into version in schema fpml-doc-4-2_xsd Drilldown into StandardAttributes.atts in schema fpml-doc-4-2_xsd Drilldown into Document in schema fpml-doc-4-2_xsd Drilldown into Message in schema fpml-msg-4-2_xsd Drilldown into RequestMessage in schema fpml-msg-4-2_xsdXSD Diagram of RequestTradeConfirmation in schema fpml-tradeexec-4-2_xsd (Financial products Markup Language (FpML®))
Collapse XSD Schema Code:
<xsd:complexType name="RequestTradeConfirmation">
    <xsd:annotation>
        <xsd:documentation xml:lang="en">A type defining the content model for a message requesting that the contained trade be put forward for matching and confirmation.</xsd:documentation>
    </xsd:annotation>
    <xsd:complexContent>
        <xsd:extension base="RequestMessage">
            <xsd:sequence>
                <xsd:element name="trade" type="Trade">
                    <xsd:annotation>
                        <xsd:documentation xml:lang="en">The root element in an FpML trade document.</xsd:documentation>
                    </xsd:annotation>
                </xsd:element>
                <xsd:element name="party" type="Party" minOccurs="2" maxOccurs="unbounded">
                    <xsd:annotation>
                        <xsd:documentation xml:lang="en">The parties relating to the trade. These will include, at a minimum, the principal parties obligated to make payments from time to time during the term of the trade, but may include other parties involved in, or incidental to, the trade, such as parties acting in the role of novation transferor/transferee, broker, calculation agent, accountant, confirmation agent etc. In particular, parties paying or receiving fees, commissions etc. must be specified if referenced in otherPartyPayments. It may also service an account of a party that is party to the trade, but is not itself a party to the trade.</xsd:documentation>
                    </xsd:annotation>
                </xsd:element>
            </xsd:sequence>
        </xsd:extension>
    </xsd:complexContent>
</xsd:complexType>
Collapse Child Elements:
Name Type Min Occurs Max Occurs
header fpml:header (1) (1)
validation fpml:validation 0 unbounded
trade fpml:trade (1) (1)
party fpml:party 2 unbounded
<xs:group> fpml:Validation.model (1) (1)
Collapse Child Attributes:
Name Type Default Value Use
version fpml:version Required
expectedBuild fpml:expectedBuild (Optional)
actualBuild fpml:actualBuild (Optional)
Collapse Derivation Tree: