Definition Type: ComplexType
Name: ReturnSwap
Namespace: http://www.fpml.org/2005/FpML-4-2
Type: fpml:ReturnSwapBase
Containing Schema: fpml-eq-shared-4-2.xsd
Abstract
Documentation:
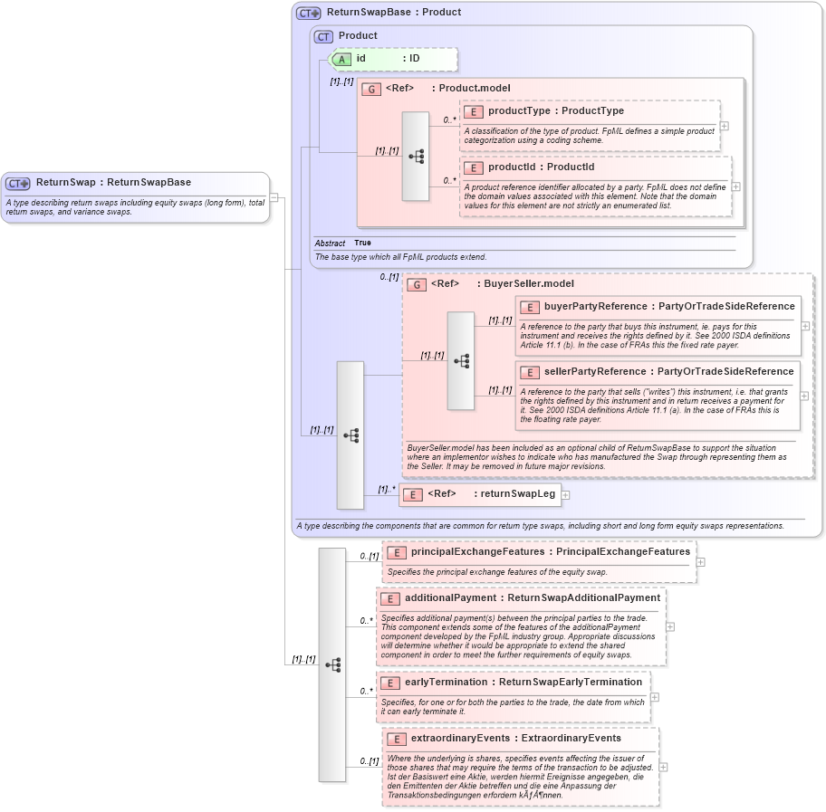
A type describing return swaps including equity swaps (long form), total return swaps, and variance swaps.
Collapse XSD Schema Diagram:
Drilldown into extraordinaryEvents in schema fpml-eq-shared-4-2_xsd Drilldown into earlyTermination in schema fpml-eq-shared-4-2_xsd Drilldown into additionalPayment in schema fpml-eq-shared-4-2_xsd Drilldown into principalExchangeFeatures in schema fpml-eq-shared-4-2_xsd Drilldown into returnSwapLeg in schema fpml-eq-shared-4-2_xsd Drilldown into sellerPartyReference in schema fpml-shared-4-2_xsd Drilldown into buyerPartyReference in schema fpml-shared-4-2_xsd Drilldown into BuyerSeller.model in schema fpml-shared-4-2_xsd Drilldown into productId in schema fpml-shared-4-2_xsd Drilldown into productType in schema fpml-shared-4-2_xsd Drilldown into Product.model in schema fpml-shared-4-2_xsd Drilldown into id in schema fpml-shared-4-2_xsd Drilldown into Product in schema fpml-shared-4-2_xsd Drilldown into ReturnSwapBase in schema fpml-eq-shared-4-2_xsdXSD Diagram of ReturnSwap in schema fpml-eq-shared-4-2_xsd (Financial products Markup Language (FpML®))
Collapse XSD Schema Code:
<xsd:complexType name="ReturnSwap">
    <xsd:annotation>
        <xsd:documentation xml:lang="en">A type describing return swaps including equity swaps (long form), total return swaps, and variance swaps.</xsd:documentation>
    </xsd:annotation>
    <xsd:complexContent>
        <xsd:extension base="ReturnSwapBase">
            <xsd:sequence>
                <xsd:element name="principalExchangeFeatures" type="PrincipalExchangeFeatures" minOccurs="0">
                    <xsd:annotation>
                        <xsd:documentation xml:lang="en">Specifies the principal exchange features of the equity swap.</xsd:documentation>
                    </xsd:annotation>
                </xsd:element>
                <xsd:element name="additionalPayment" type="ReturnSwapAdditionalPayment" minOccurs="0" maxOccurs="unbounded">
                    <xsd:annotation>
                        <xsd:documentation xml:lang="en">Specifies additional payment(s) between the principal parties to the trade. This component extends some of the features of the additionalPayment component developed by the FpML industry group. Appropriate discussions will determine whether it would be appropriate to extend the shared component in order to meet the further requirements of equity swaps.</xsd:documentation>
                    </xsd:annotation>
                </xsd:element>
                <xsd:element name="earlyTermination" type="ReturnSwapEarlyTermination" minOccurs="0" maxOccurs="unbounded">
                    <xsd:annotation>
                        <xsd:documentation xml:lang="en">Specifies, for one or for both the parties to the trade, the date from which it can early terminate it.</xsd:documentation>
                    </xsd:annotation>
                </xsd:element>
                <xsd:element name="extraordinaryEvents" type="ExtraordinaryEvents" minOccurs="0">
                    <xsd:annotation>
                        <xsd:documentation xml:lang="en">Where the underlying is shares, specifies events affecting the issuer of those shares that may require the terms of the transaction to be adjusted.</xsd:documentation>
                        <xsd:documentation xml:lang="de">Ist der Basiswert eine Aktie, werden hiermit Ereignisse angegeben, die den Emittenten der Aktie betreffen und die eine Anpassung der Transaktionsbedingungen erfordern können.</xsd:documentation>
                    </xsd:annotation>
                </xsd:element>
            </xsd:sequence>
        </xsd:extension>
    </xsd:complexContent>
</xsd:complexType>
Collapse Child Elements:
Name Type Min Occurs Max Occurs
productType fpml:productType 0 unbounded
productId fpml:productId 0 unbounded
buyerPartyReference fpml:buyerPartyReference (1) (1)
sellerPartyReference fpml:sellerPartyReference (1) (1)
returnSwapLeg fpml:returnSwapLeg (1) unbounded
principalExchangeFeatures fpml:principalExchangeFeatures 0 (1)
additionalPayment fpml:additionalPayment 0 unbounded
earlyTermination fpml:earlyTermination 0 unbounded
extraordinaryEvents fpml:extraordinaryEvents 0 (1)
<xs:group> fpml:BuyerSeller.model 0 (1)
Collapse Child Attributes:
Name Type Default Value Use
id fpml:id (Optional)
Collapse Derivation Tree:
Collapse References:
fpml:equitySwapfpml:returnSwap,