Definition Type: ComplexType
Name: Trade
Namespace: http://www.fpml.org/2005/FpML-4-2
Containing Schema: fpml-doc-4-2.xsd
Abstract
Documentation:
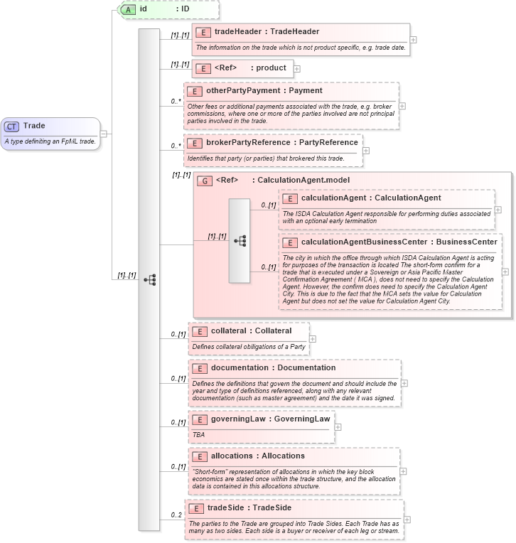
A type definiting an FpML trade.
Collapse XSD Schema Diagram:
Drilldown into tradeSide in schema fpml-doc-4-2_xsd Drilldown into allocations in schema fpml-doc-4-2_xsd Drilldown into governingLaw in schema fpml-doc-4-2_xsd Drilldown into documentation in schema fpml-doc-4-2_xsd Drilldown into collateral in schema fpml-doc-4-2_xsd Drilldown into calculationAgentBusinessCenter in schema fpml-doc-4-2_xsd Drilldown into calculationAgent in schema fpml-doc-4-2_xsd Drilldown into CalculationAgent.model in schema fpml-doc-4-2_xsd Drilldown into brokerPartyReference in schema fpml-doc-4-2_xsd Drilldown into otherPartyPayment in schema fpml-doc-4-2_xsd Drilldown into product in schema fpml-shared-4-2_xsd Drilldown into tradeHeader in schema fpml-doc-4-2_xsd Drilldown into id in schema fpml-doc-4-2_xsdXSD Diagram of Trade in schema fpml-doc-4-2_xsd (Financial products Markup Language (FpML®))
Collapse XSD Schema Code:
<xsd:complexType name="Trade">
    <xsd:annotation>
        <xsd:documentation xml:lang="en">A type definiting an FpML trade.</xsd:documentation>
    </xsd:annotation>
    <xsd:sequence>
        <xsd:element name="tradeHeader" type="TradeHeader">
            <xsd:annotation>
                <xsd:documentation xml:lang="en">The information on the trade which is not product specific, e.g. trade date.</xsd:documentation>
            </xsd:annotation>
        </xsd:element>
        <xsd:element ref="product" />
        <xsd:element name="otherPartyPayment" type="Payment" minOccurs="0" maxOccurs="unbounded">
            <xsd:annotation>
                <xsd:documentation xml:lang="en">Other fees or additional payments associated with the trade, e.g. broker commissions, where one or more of the parties involved are not principal parties involved in the trade.</xsd:documentation>
            </xsd:annotation>
        </xsd:element>
        <xsd:element name="brokerPartyReference" type="PartyReference" minOccurs="0" maxOccurs="unbounded">
            <xsd:annotation>
                <xsd:documentation xml:lang="en">Identifies that party (or parties) that brokered this trade.</xsd:documentation>
            </xsd:annotation>
        </xsd:element>
        <xsd:group ref="CalculationAgent.model" />
        <xsd:element name="collateral" type="Collateral" minOccurs="0">
            <xsd:annotation>
                <xsd:documentation xml:lang="en">Defines collateral obiligations of a Party</xsd:documentation>
            </xsd:annotation>
        </xsd:element>
        <xsd:element name="documentation" type="Documentation" minOccurs="0">
            <xsd:annotation>
                <xsd:documentation xml:lang="en">Defines the definitions that govern the document and should include the year and type of definitions referenced, along with any relevant documentation (such as master agreement) and the date it was signed.</xsd:documentation>
            </xsd:annotation>
        </xsd:element>
        <xsd:element name="governingLaw" type="GoverningLaw" minOccurs="0">
            <xsd:annotation>
                <xsd:documentation xml:lang="en">TBA</xsd:documentation>
            </xsd:annotation>
        </xsd:element>
        <xsd:element name="allocations" type="Allocations" minOccurs="0">
            <xsd:annotation>
                <xsd:documentation xml:lang="en">"Short-form" representation of allocations in which the key block economics are stated once within the trade structure, and the allocation data is contained in this allocations structure.</xsd:documentation>
            </xsd:annotation>
        </xsd:element>
        <xsd:element name="tradeSide" type="TradeSide" minOccurs="0" maxOccurs="2">
            <xsd:annotation>
                <xsd:documentation xml:lang="en">The parties to the Trade are grouped into Trade Sides. Each Trade has as many as two sides. Each side is a buyer or receiver of each leg or stream.</xsd:documentation>
            </xsd:annotation>
        </xsd:element>
    </xsd:sequence>
    <xsd:attribute name="id" type="xsd:ID" />
</xsd:complexType>
Collapse Child Elements:
Name Type Min Occurs Max Occurs
tradeHeader fpml:tradeHeader (1) (1)
product fpml:product (1) (1)
otherPartyPayment fpml:otherPartyPayment 0 unbounded
brokerPartyReference fpml:brokerPartyReference 0 unbounded
calculationAgent fpml:calculationAgent 0 (1)
calculationAgentBusinessCenter fpml:calculationAgentBusinessCenter 0 (1)
collateral fpml:collateral 0 (1)
documentation fpml:documentation 0 (1)
governingLaw fpml:governingLaw 0 (1)
allocations fpml:allocations 0 (1)
tradeSide fpml:tradeSide 0 2
<xs:group> fpml:CalculationAgent.model (1) (1)
Collapse Child Attributes:
Name Type Default Value Use
id fpml:id (Optional)
Collapse Derivation Tree:
Collapse References:
fpml:amendedTrade, fpml:newTransaction, fpml:newTransaction, fpml:oldTransaction, fpml:originalTrade, fpml:remainingTrade, fpml:trade, fpml:trade, fpml:trade, fpml:trade, fpml:trade, fpml:trade, fpml:trade, fpml:trade, fpml:trade, fpml:trade, fpml:tradefpml:trade, fpml:trade, fpml:trade, fpml:trade, fpml:trade, fpml:trade, fpml:trade,