Definition Type: ComplexType
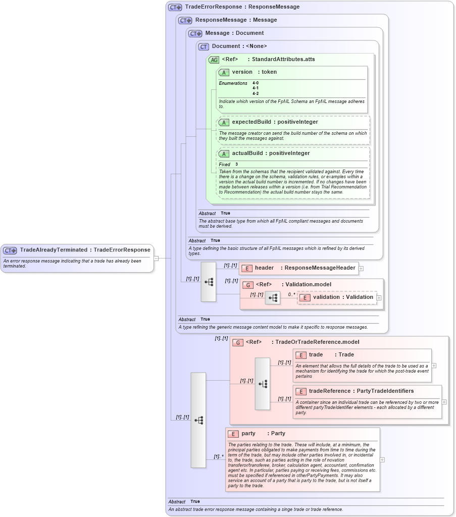
Name: TradeAlreadyTerminated
Namespace: http://www.fpml.org/2005/FpML-4-2
Type: fpml:TradeErrorResponse
Containing Schema: fpml-tradeexec-4-2.xsd
Abstract
Documentation:
An error response message indicating that a trade has already been terminated.
Collapse XSD Schema Diagram:
Drilldown into party in schema fpml-tradeexec-4-2_xsd Drilldown into tradeReference in schema fpml-doc-4-2_xsd Drilldown into trade in schema fpml-doc-4-2_xsd Drilldown into TradeOrTradeReference.model in schema fpml-doc-4-2_xsd Drilldown into validation in schema fpml-doc-4-2_xsd Drilldown into Validation.model in schema fpml-doc-4-2_xsd Drilldown into header in schema fpml-msg-4-2_xsd Drilldown into actualBuild in schema fpml-doc-4-2_xsd Drilldown into expectedBuild in schema fpml-doc-4-2_xsd Drilldown into version in schema fpml-doc-4-2_xsd Drilldown into StandardAttributes.atts in schema fpml-doc-4-2_xsd Drilldown into Document in schema fpml-doc-4-2_xsd Drilldown into Message in schema fpml-msg-4-2_xsd Drilldown into ResponseMessage in schema fpml-msg-4-2_xsd Drilldown into TradeErrorResponse in schema fpml-tradeexec-4-2_xsdXSD Diagram of TradeAlreadyTerminated in schema fpml-tradeexec-4-2_xsd (Financial products Markup Language (FpML®))
Collapse XSD Schema Code:
<xsd:complexType name="TradeAlreadyTerminated">
    <xsd:annotation>
        <xsd:documentation xml:lang="en">An error response message indicating that a trade has already been terminated.</xsd:documentation>
    </xsd:annotation>
    <xsd:complexContent>
        <xsd:extension base="TradeErrorResponse" />
    </xsd:complexContent>
</xsd:complexType>
Collapse Child Elements:
Name Type Min Occurs Max Occurs
header fpml:header (1) (1)
validation fpml:validation 0 unbounded
trade fpml:trade (1) (1)
tradeReference fpml:tradeReference (1) (1)
party fpml:party (1) unbounded
<xs:group> fpml:Validation.model (1) (1)
<xs:group> fpml:TradeOrTradeReference.model (1) (1)
Collapse Child Attributes:
Name Type Default Value Use
version fpml:version Required
expectedBuild fpml:expectedBuild (Optional)
actualBuild fpml:actualBuild (Optional)
Collapse Derivation Tree: