Definition Type: ComplexType
Name: TradeCancelled
Namespace: http://www.fpml.org/2005/FpML-4-2
Type: fpml:NotificationMessage
Containing Schema: fpml-posttrade-4-2.xsd
Abstract
Documentation:
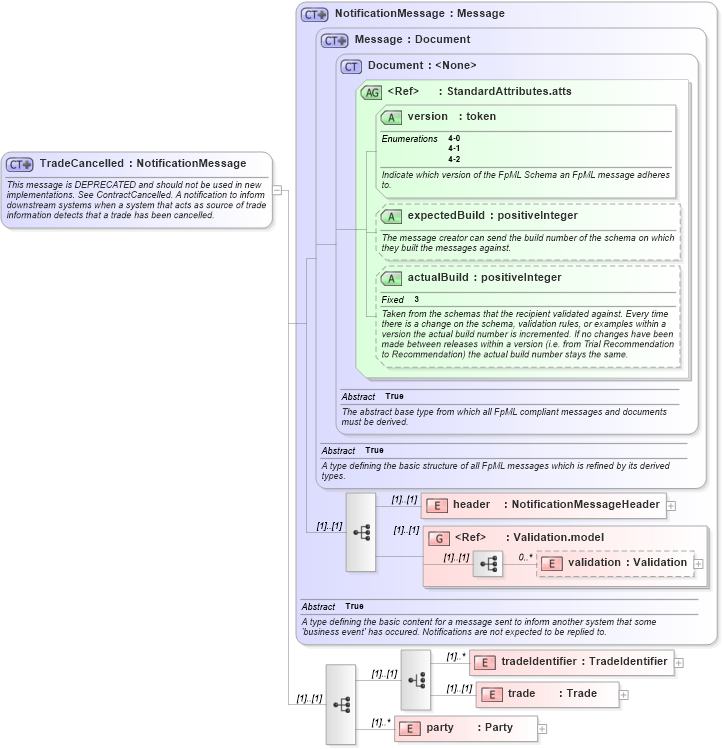
This message is DEPRECATED and should not be used in new implementations. See ContractCancelled. A notification to inform downstream systems when a system that acts as source of trade information detects that a trade has been cancelled.
Collapse XSD Schema Diagram:
Drilldown into party in schema fpml-posttrade-4-2_xsd Drilldown into trade in schema fpml-posttrade-4-2_xsd Drilldown into tradeIdentifier in schema fpml-posttrade-4-2_xsd Drilldown into validation in schema fpml-doc-4-2_xsd Drilldown into Validation.model in schema fpml-doc-4-2_xsd Drilldown into header in schema fpml-msg-4-2_xsd Drilldown into actualBuild in schema fpml-doc-4-2_xsd Drilldown into expectedBuild in schema fpml-doc-4-2_xsd Drilldown into version in schema fpml-doc-4-2_xsd Drilldown into StandardAttributes.atts in schema fpml-doc-4-2_xsd Drilldown into Document in schema fpml-doc-4-2_xsd Drilldown into Message in schema fpml-msg-4-2_xsd Drilldown into NotificationMessage in schema fpml-msg-4-2_xsdXSD Diagram of TradeCancelled in schema fpml-posttrade-4-2_xsd (Financial products Markup Language (FpML®))
Collapse XSD Schema Code:
<xsd:complexType name="TradeCancelled">
    <xsd:annotation>
        <xsd:documentation xml:lang="en">This message is DEPRECATED and should not be used in new implementations. See ContractCancelled. A notification to inform downstream systems when a system that acts as source of trade information detects that a trade has been cancelled. </xsd:documentation>
    </xsd:annotation>
    <xsd:complexContent>
        <xsd:extension base="NotificationMessage">
            <xsd:sequence>
                <xsd:choice>
                    <xsd:element name="tradeIdentifier" type="TradeIdentifier" maxOccurs="unbounded" />
                    <xsd:element name="trade" type="Trade" />
                </xsd:choice>
                <xsd:element name="party" type="Party" maxOccurs="unbounded" />
            </xsd:sequence>
        </xsd:extension>
    </xsd:complexContent>
</xsd:complexType>
Collapse Child Elements:
Name Type Min Occurs Max Occurs
header fpml:header (1) (1)
validation fpml:validation 0 unbounded
tradeIdentifier fpml:tradeIdentifier (1) unbounded
trade fpml:trade (1) (1)
party fpml:party (1) unbounded
<xs:group> fpml:Validation.model (1) (1)
Collapse Child Attributes:
Name Type Default Value Use
version fpml:version Required
expectedBuild fpml:expectedBuild (Optional)
actualBuild fpml:actualBuild (Optional)
Collapse Derivation Tree: