Definition Type: ComplexType
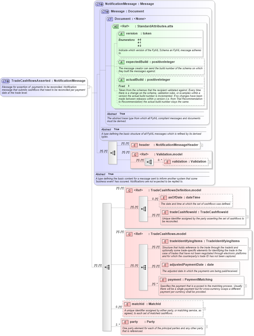
Name: TradeCashflowsAsserted
Namespace: http://www.fpml.org/2005/FpML-4-2
Type: fpml:NotificationMessage
Containing Schema: fpml-cashflow-matching-4-2.xsd
Abstract
Documentation:
Message for assertion of payments to be reconciled. Notification message that submits cashflows that need to be reconciled per payment date at the trade level.
Collapse XSD Schema Diagram:
Drilldown into party in schema fpml-cashflow-matching-4-2_xsd Drilldown into matchId in schema fpml-cashflow-matching-4-2_xsd Drilldown into payment in schema fpml-cashflow-matching-4-2_xsd Drilldown into adjustedPaymentDate in schema fpml-cashflow-matching-4-2_xsd Drilldown into tradeIdentifyingItems in schema fpml-cashflow-matching-4-2_xsd Drilldown into TradeCashflows.model in schema fpml-cashflow-matching-4-2_xsd Drilldown into tradeCashflowsId in schema fpml-cashflow-matching-4-2_xsd Drilldown into asOfDate in schema fpml-cashflow-matching-4-2_xsd Drilldown into TradeCashflowsDefinition.model in schema fpml-cashflow-matching-4-2_xsd Drilldown into validation in schema fpml-doc-4-2_xsd Drilldown into Validation.model in schema fpml-doc-4-2_xsd Drilldown into header in schema fpml-msg-4-2_xsd Drilldown into actualBuild in schema fpml-doc-4-2_xsd Drilldown into expectedBuild in schema fpml-doc-4-2_xsd Drilldown into version in schema fpml-doc-4-2_xsd Drilldown into StandardAttributes.atts in schema fpml-doc-4-2_xsd Drilldown into Document in schema fpml-doc-4-2_xsd Drilldown into Message in schema fpml-msg-4-2_xsd Drilldown into NotificationMessage in schema fpml-msg-4-2_xsdXSD Diagram of TradeCashflowsAsserted in schema fpml-cashflow-matching-4-2_xsd (Financial products Markup Language (FpML®))
Collapse XSD Schema Code:
<xsd:complexType name="TradeCashflowsAsserted">
    <xsd:annotation>
        <xsd:documentation xml:lang="en">Message for assertion of  payments to be reconciled. Notification message that submits cashflows that need to be reconciled per payment date at the trade level.</xsd:documentation>
    </xsd:annotation>
    <xsd:complexContent>
        <xsd:extension base="NotificationMessage">
            <xsd:sequence>
                <xsd:group ref="TradeCashflowsDefinition.model" />
                <xsd:group ref="TradeCashflows.model" />
                <xsd:element name="matchId" type="MatchId" minOccurs="0">
                    <xsd:annotation>
                        <xsd:documentation xml:lang="en">A unique identifier assigned by either party, or matching service, as agreed, to each set of matched cashflows.</xsd:documentation>
                    </xsd:annotation>
                </xsd:element>
                <xsd:element name="party" type="Party" minOccurs="2" maxOccurs="unbounded">
                    <xsd:annotation>
                        <xsd:documentation xml:lang="en">One party element for each of the principal parties and any other party that is referenced.</xsd:documentation>
                    </xsd:annotation>
                </xsd:element>
            </xsd:sequence>
        </xsd:extension>
    </xsd:complexContent>
</xsd:complexType>
Collapse Child Elements:
Name Type Min Occurs Max Occurs
header fpml:header (1) (1)
validation fpml:validation 0 unbounded
asOfDate fpml:asOfDate 0 (1)
tradeCashflowsId fpml:tradeCashflowsId (1) (1)
tradeIdentifyingItems fpml:tradeIdentifyingItems (1) (1)
adjustedPaymentDate fpml:adjustedPaymentDate (1) (1)
payment fpml:payment (1) unbounded
matchId fpml:matchId 0 (1)
party fpml:party 2 unbounded
<xs:group> fpml:Validation.model (1) (1)
<xs:group> fpml:TradeCashflowsDefinition.model (1) (1)
<xs:group> fpml:TradeCashflows.model (1) (1)
Collapse Child Attributes:
Name Type Default Value Use
version fpml:version Required
expectedBuild fpml:expectedBuild (Optional)
actualBuild fpml:actualBuild (Optional)
Collapse Derivation Tree: