Definition Type: ComplexType
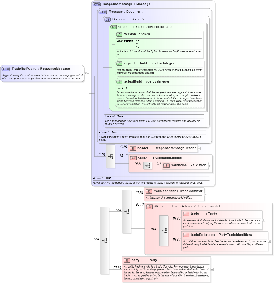
Name: TradeNotFound
Namespace: http://www.fpml.org/2005/FpML-4-2
Type: fpml:ResponseMessage
Containing Schema: fpml-msg-4-2.xsd
Abstract
Documentation:
A type defining the content model of a response message generated when an operation as requested on a trade unknown to the service.
Collapse XSD Schema Diagram:
Drilldown into party in schema fpml-msg-4-2_xsd Drilldown into tradeReference in schema fpml-doc-4-2_xsd Drilldown into trade in schema fpml-doc-4-2_xsd Drilldown into TradeOrTradeReference.model in schema fpml-doc-4-2_xsd Drilldown into tradeIdentifier in schema fpml-msg-4-2_xsd Drilldown into validation in schema fpml-doc-4-2_xsd Drilldown into Validation.model in schema fpml-doc-4-2_xsd Drilldown into header in schema fpml-msg-4-2_xsd Drilldown into actualBuild in schema fpml-doc-4-2_xsd Drilldown into expectedBuild in schema fpml-doc-4-2_xsd Drilldown into version in schema fpml-doc-4-2_xsd Drilldown into StandardAttributes.atts in schema fpml-doc-4-2_xsd Drilldown into Document in schema fpml-doc-4-2_xsd Drilldown into Message in schema fpml-msg-4-2_xsd Drilldown into ResponseMessage in schema fpml-msg-4-2_xsdXSD Diagram of TradeNotFound in schema fpml-msg-4-2_xsd (Financial products Markup Language (FpML®))
Collapse XSD Schema Code:
<xsd:complexType name="TradeNotFound">
    <xsd:annotation>
        <xsd:documentation xml:lang="en">A type defining the content model of a response message generated when an operation as requested on a trade unknown to the service.</xsd:documentation>
    </xsd:annotation>
    <xsd:complexContent>
        <xsd:extension base="ResponseMessage">
            <xsd:sequence>
                <xsd:choice>
                    <xsd:element name="tradeIdentifier" type="fpml:TradeIdentifier">
                        <xsd:annotation>
                            <xsd:documentation xml:lang="en">An instance of a unique trade identifier.</xsd:documentation>
                        </xsd:annotation>
                    </xsd:element>
                    <xsd:group ref="fpml:TradeOrTradeReference.model" />
                </xsd:choice>
                <xsd:element name="party" type="fpml:Party">
                    <xsd:annotation>
                        <xsd:documentation xml:lang="en">An entity having a role in a trade lifecycle. For example, the principal parties obligated to make payments from time to time during the term of the trade, but may include other parties involved in, or incidental to, the trade, such as parties acting in the role of novation transferor/transferee, broker, calculation agent, etc. </xsd:documentation>
                    </xsd:annotation>
                </xsd:element>
            </xsd:sequence>
        </xsd:extension>
    </xsd:complexContent>
</xsd:complexType>
Collapse Child Elements:
Name Type Min Occurs Max Occurs
header fpml:header (1) (1)
validation fpml:validation 0 unbounded
tradeIdentifier fpml:tradeIdentifier (1) (1)
trade fpml:trade (1) (1)
tradeReference fpml:tradeReference (1) (1)
party fpml:party (1) (1)
<xs:group> fpml:Validation.model (1) (1)
<xs:group> fpml:TradeOrTradeReference.model (1) (1)
Collapse Child Attributes:
Name Type Default Value Use
version fpml:version Required
expectedBuild fpml:expectedBuild (Optional)
actualBuild fpml:actualBuild (Optional)
Collapse Derivation Tree: