Definition Type: ComplexType
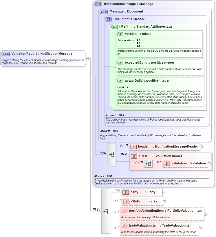
Name: ValuationReport
Namespace: http://www.fpml.org/2005/FpML-4-2
Type: fpml:NotificationMessage
Containing Schema: fpml-reporting-4-2.xsd
Abstract
Documentation:
A type defining the content model for a message normally generated in response to a RequestValuationReport request.
Collapse XSD Schema Diagram:
Drilldown into tradeValuationItem in schema fpml-reporting-4-2_xsd Drilldown into portfolioValuationItem in schema fpml-reporting-4-2_xsd Drilldown into market in schema fpml-mktenv-4-2_xsd Drilldown into party in schema fpml-reporting-4-2_xsd Drilldown into validation in schema fpml-doc-4-2_xsd Drilldown into Validation.model in schema fpml-doc-4-2_xsd Drilldown into header in schema fpml-msg-4-2_xsd Drilldown into actualBuild in schema fpml-doc-4-2_xsd Drilldown into expectedBuild in schema fpml-doc-4-2_xsd Drilldown into version in schema fpml-doc-4-2_xsd Drilldown into StandardAttributes.atts in schema fpml-doc-4-2_xsd Drilldown into Document in schema fpml-doc-4-2_xsd Drilldown into Message in schema fpml-msg-4-2_xsd Drilldown into NotificationMessage in schema fpml-msg-4-2_xsdXSD Diagram of ValuationReport in schema fpml-reporting-4-2_xsd (Financial products Markup Language (FpML®))
Collapse XSD Schema Code:
<xsd:complexType name="ValuationReport">
    <xsd:annotation>
        <xsd:documentation xml:lang="en">A type defining the content model for a message normally generated in response to a RequestValuationReport request.</xsd:documentation>
    </xsd:annotation>
    <xsd:complexContent>
        <xsd:extension base="NotificationMessage">
            <xsd:sequence>
                <xsd:element name="party" type="Party" maxOccurs="unbounded" />
                <xsd:element ref="market" minOccurs="0" />
                <xsd:element name="portfolioValuationItem" type="PortfolioValuationItem" minOccurs="0" maxOccurs="unbounded">
                    <xsd:annotation>
                        <xsd:documentation xml:lang="en">An instance of a unique portfolio valuation.</xsd:documentation>
                    </xsd:annotation>
                </xsd:element>
                <xsd:element name="tradeValuationItem" type="TradeValuationItem" minOccurs="0" maxOccurs="unbounded">
                    <xsd:annotation>
                        <xsd:documentation xml:lang="en">A collection of data values describing the state of the given trade.</xsd:documentation>
                    </xsd:annotation>
                </xsd:element>
            </xsd:sequence>
        </xsd:extension>
    </xsd:complexContent>
</xsd:complexType>
Collapse Child Elements:
Name Type Min Occurs Max Occurs
header fpml:header (1) (1)
validation fpml:validation 0 unbounded
party fpml:party (1) unbounded
market fpml:market 0 (1)
portfolioValuationItem fpml:portfolioValuationItem 0 unbounded
tradeValuationItem fpml:tradeValuationItem 0 unbounded
<xs:group> fpml:Validation.model (1) (1)
Collapse Child Attributes:
Name Type Default Value Use
version fpml:version Required
expectedBuild fpml:expectedBuild (Optional)
actualBuild fpml:actualBuild (Optional)
Collapse Derivation Tree: