Definition Type: ComplexType
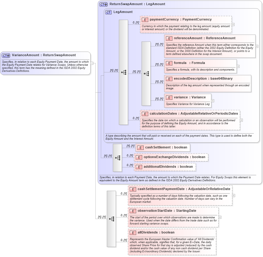
Name: VarianceAmount
Namespace: http://www.fpml.org/2005/FpML-4-2
Type: fpml:ReturnSwapAmount
Containing Schema: fpml-eq-shared-4-2.xsd
Abstract
Documentation:
Specifies, in relation to each Equity Payment Date, the amount to which the Equity Payment Date relates for Variance Swaps. Unless otherwise specified, this term has the meaning defined in the ISDA 2002 Equity Derivatives Definitions.
Collapse XSD Schema Diagram:
Drilldown into allDividends in schema fpml-eq-shared-4-2_xsd Drilldown into observationStartDate in schema fpml-eq-shared-4-2_xsd Drilldown into cashSettlementPaymentDate in schema fpml-eq-shared-4-2_xsd Drilldown into additionalDividends in schema fpml-eq-shared-4-2_xsd Drilldown into optionsExchangeDividends in schema fpml-eq-shared-4-2_xsd Drilldown into cashSettlement in schema fpml-eq-shared-4-2_xsd Drilldown into calculationDates in schema fpml-eq-shared-4-2_xsd Drilldown into variance in schema fpml-eq-shared-4-2_xsd Drilldown into encodedDescription in schema fpml-eq-shared-4-2_xsd Drilldown into formula in schema fpml-eq-shared-4-2_xsd Drilldown into referenceAmount in schema fpml-eq-shared-4-2_xsd Drilldown into paymentCurrency in schema fpml-eq-shared-4-2_xsd Drilldown into LegAmount in schema fpml-eq-shared-4-2_xsd Drilldown into ReturnSwapAmount in schema fpml-eq-shared-4-2_xsdXSD Diagram of VarianceAmount in schema fpml-eq-shared-4-2_xsd (Financial products Markup Language (FpML®))
Collapse XSD Schema Code:
<xsd:complexType name="VarianceAmount">
    <xsd:annotation>
        <xsd:documentation xml:lang="en">Specifies, in relation to each Equity Payment Date, the amount to which the Equity Payment Date relates for Variance Swaps. Unless otherwise specified, this term has the meaning defined in the ISDA 2002 Equity Derivatives Definitions.</xsd:documentation>
    </xsd:annotation>
    <xsd:complexContent>
        <xsd:extension base="ReturnSwapAmount">
            <xsd:sequence>
                <xsd:element name="cashSettlementPaymentDate" type="AdjustableOrRelativeDate" minOccurs="0">
                    <xsd:annotation>
                        <xsd:documentation xml:lang="en">Typically specified as a number of days following the valuation date, such as one settlement cycle following the valuation date. Number of days can vary in the European market.</xsd:documentation>
                    </xsd:annotation>
                </xsd:element>
                <xsd:element name="observationStartDate" type="StartingDate" minOccurs="0">
                    <xsd:annotation>
                        <xsd:documentation xml:lang="en">The start of the period over which observations are made to determine the variance. Used when the date differs from the trade date such as for forward starting variance swaps.</xsd:documentation>
                    </xsd:annotation>
                </xsd:element>
                <xsd:element name="allDividends" type="xsd:boolean" minOccurs="0">
                    <xsd:annotation>
                        <xsd:documentation xml:lang="en">Represents the European Master Confirmation value of 'All Dividends' which, when applicable, signifies that, for a given Ex-Date, the daily observed Share Price for that day is adjusted (reduced) by the cash dividend and/or the cash value of any non cash dividend per Share (including Extraordinary Dividends) declared by the Issuer.</xsd:documentation>
                    </xsd:annotation>
                </xsd:element>
            </xsd:sequence>
        </xsd:extension>
    </xsd:complexContent>
</xsd:complexType>
Collapse Child Elements:
Name Type Min Occurs Max Occurs
paymentCurrency fpml:paymentCurrency 0 (1)
referenceAmount fpml:referenceAmount (1) (1)
formula fpml:formula (1) (1)
encodedDescription fpml:encodedDescription (1) (1)
variance fpml:variance (1) (1)
calculationDates fpml:calculationDates 0 (1)
cashSettlement fpml:cashSettlement (1) (1)
optionsExchangeDividends fpml:optionsExchangeDividends 0 (1)
additionalDividends fpml:additionalDividends 0 (1)
cashSettlementPaymentDate fpml:cashSettlementPaymentDate 0 (1)
observationStartDate fpml:observationStartDate 0 (1)
allDividends fpml:allDividends 0 (1)
Collapse Derivation Tree:
Collapse References:
fpml:equityAmount