Definition Type: ComplexType
Name: CancelTradeConfirmation
Namespace: http://www.fpml.org/2007/FpML-4-4
Type: fpml:RequestMessage
Containing Schema: fpml-confirmation-4-4.xsd
Abstract
Documentation:
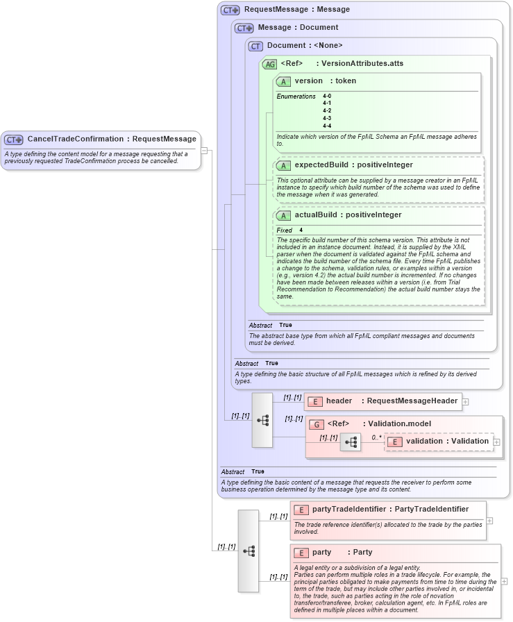
A type defining the content model for a message requesting that a previously requested TradeConfirmation process be cancelled.
Collapse XSD Schema Diagram:
Drilldown into party in schema fpml-confirmation-4-4_xsd Drilldown into partyTradeIdentifier in schema fpml-confirmation-4-4_xsd Drilldown into validation in schema fpml-doc-4-4_xsd Drilldown into Validation.model in schema fpml-doc-4-4_xsd Drilldown into header in schema fpml-msg-4-4_xsd Drilldown into actualBuild in schema fpml-doc-4-4_xsd Drilldown into expectedBuild in schema fpml-doc-4-4_xsd Drilldown into version in schema fpml-doc-4-4_xsd Drilldown into VersionAttributes.atts in schema fpml-doc-4-4_xsd Drilldown into Document in schema fpml-doc-4-4_xsd Drilldown into Message in schema fpml-msg-4-4_xsd Drilldown into RequestMessage in schema fpml-msg-4-4_xsdXSD Diagram of CancelTradeConfirmation in schema fpml-confirmation-4-4_xsd (Financial products Markup Language (FpML®))
Collapse XSD Schema Code:
<xsd:complexType name="CancelTradeConfirmation">
    <xsd:annotation>
        <xsd:documentation xml:lang="en">A type defining the content model for a message requesting that a previously requested TradeConfirmation process be cancelled.</xsd:documentation>
    </xsd:annotation>
    <xsd:complexContent>
        <xsd:extension base="RequestMessage">
            <xsd:sequence>
                <xsd:element name="partyTradeIdentifier" type="PartyTradeIdentifier">
                    <xsd:annotation>
                        <xsd:documentation xml:lang="en">The trade reference identifier(s) allocated to the trade by the parties involved.</xsd:documentation>
                    </xsd:annotation>
                </xsd:element>
                <xsd:element name="party" type="Party">
                    <xsd:annotation>
                        <xsd:documentation xml:lang="en">A legal entity or a subdivision of a legal entity.</xsd:documentation>
                        <xsd:documentation xml:lang="en">Parties can perform multiple roles in a trade lifecycle. For example, the principal parties obligated to make payments from time to time during the term of the trade, but may include other parties involved in, or incidental to, the trade, such as parties acting in the role of novation transferor/transferee, broker, calculation agent, etc. In FpML roles are defined in multiple places within a document.</xsd:documentation>
                    </xsd:annotation>
                </xsd:element>
            </xsd:sequence>
        </xsd:extension>
    </xsd:complexContent>
</xsd:complexType>
Collapse Child Elements:
Name Type Min Occurs Max Occurs
header fpml:header (1) (1)
validation fpml:validation 0 unbounded
partyTradeIdentifier fpml:partyTradeIdentifier (1) (1)
party fpml:party (1) (1)
<xs:group> fpml:Validation.model (1) (1)
Collapse Child Attributes:
Name Type Default Value Use
version fpml:version Required
expectedBuild fpml:expectedBuild (Optional)
actualBuild fpml:actualBuild (Optional)
Collapse Derivation Tree: