Definition Type: Element
Name: creditDefaultSwap
Namespace: http://www.fpml.org/2007/FpML-4-4
Type: fpml:CreditDefaultSwap
Containing Schema: fpml-cd-4-4.xsd
Abstract
Documentation:
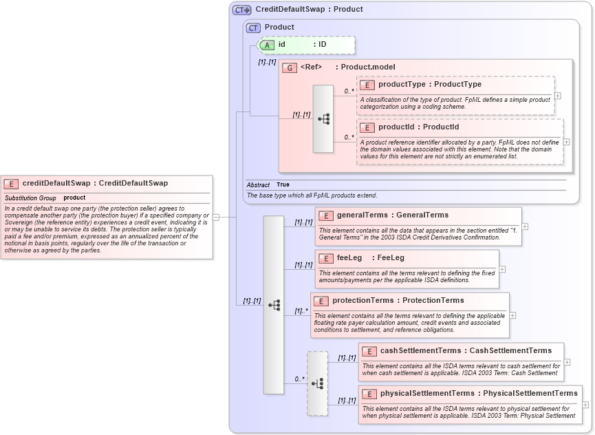
In a credit default swap one party (the protection seller) agrees to compensate another party (the protection buyer) if a specified company or Sovereign (the reference entity) experiences a credit event, indicating it is or may be unable to service its debts. The protection seller is typically paid a fee and/or premium, expressed as an annualized percent of the notional in basis points, regularly over the life of the transaction or otherwise as agreed by the parties.
Collapse XSD Schema Diagram:
Drilldown into physicalSettlementTerms in schema fpml-cd-4-4_xsd Drilldown into cashSettlementTerms in schema fpml-cd-4-4_xsd Drilldown into protectionTerms in schema fpml-cd-4-4_xsd Drilldown into feeLeg in schema fpml-cd-4-4_xsd Drilldown into generalTerms in schema fpml-cd-4-4_xsd Drilldown into productId in schema fpml-shared-4-4_xsd Drilldown into productType in schema fpml-shared-4-4_xsd Drilldown into Product.model in schema fpml-shared-4-4_xsd Drilldown into id in schema fpml-shared-4-4_xsd Drilldown into Product in schema fpml-shared-4-4_xsd Drilldown into CreditDefaultSwap in schema fpml-cd-4-4_xsdXSD Diagram of creditDefaultSwap in schema fpml-cd-4-4_xsd (Financial products Markup Language (FpML®))
Collapse XSD Schema Code:
<xsd:element name="creditDefaultSwap" type="CreditDefaultSwap" substitutionGroup="product">
    <xsd:annotation>
        <xsd:documentation xml:lang="en">In a credit default swap one party (the protection seller) agrees to compensate another party (the protection buyer) if a specified company or Sovereign (the reference entity) experiences a credit event, indicating it is or may be unable to service its debts. The protection seller is typically paid a fee and/or premium, expressed as an annualized percent of the notional in basis points, regularly over the life of the transaction or otherwise as agreed by the parties.</xsd:documentation>
    </xsd:annotation>
</xsd:element>
Collapse Child Elements:
Name Type Min Occurs Max Occurs
productType fpml:productType 0 unbounded
productId fpml:productId 0 unbounded
generalTerms fpml:generalTerms (1) (1)
feeLeg fpml:feeLeg (1) (1)
protectionTerms fpml:protectionTerms (1) unbounded
cashSettlementTerms fpml:cashSettlementTerms (1) (1)
physicalSettlementTerms fpml:physicalSettlementTerms (1) (1)
Collapse Child Attributes:
Name Type Default Value Use
id fpml:id (Optional)
Collapse Derivation Tree:
Collapse References:
fpml:product