Definition Type: ComplexType
Name: DataDocument
Namespace: http://www.fpml.org/2007/FpML-4-4
Type: fpml:Document
Containing Schema: fpml-doc-4-4.xsd
Abstract
Documentation:
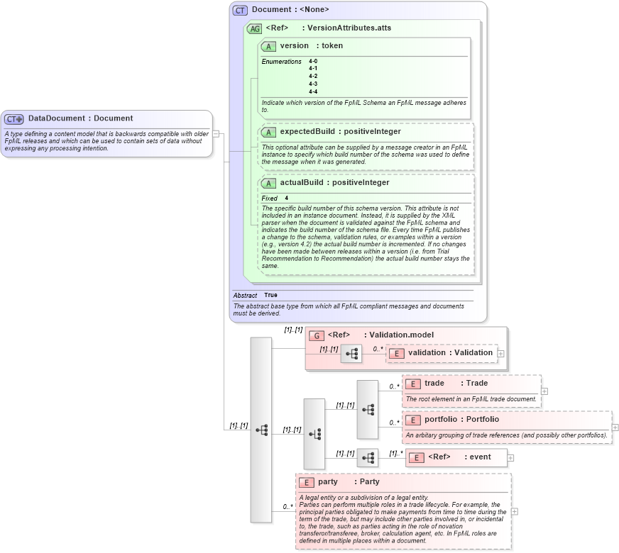
A type defining a content model that is backwards compatible with older FpML releases and which can be used to contain sets of data without expressing any processing intention.
Collapse XSD Schema Diagram:
Drilldown into party in schema fpml-doc-4-4_xsd Drilldown into event in schema fpml-doc-4-4_xsd Drilldown into portfolio in schema fpml-doc-4-4_xsd Drilldown into trade in schema fpml-doc-4-4_xsd Drilldown into validation in schema fpml-doc-4-4_xsd Drilldown into Validation.model in schema fpml-doc-4-4_xsd Drilldown into actualBuild in schema fpml-doc-4-4_xsd Drilldown into expectedBuild in schema fpml-doc-4-4_xsd Drilldown into version in schema fpml-doc-4-4_xsd Drilldown into VersionAttributes.atts in schema fpml-doc-4-4_xsd Drilldown into Document in schema fpml-doc-4-4_xsdXSD Diagram of DataDocument in schema fpml-doc-4-4_xsd (Financial products Markup Language (FpML®))
Collapse XSD Schema Code:
<xsd:complexType name="DataDocument">
    <xsd:annotation>
        <xsd:documentation xml:lang="en">A type defining a content model that is backwards compatible with older FpML releases and which can be used to contain sets of data without expressing any processing intention.</xsd:documentation>
    </xsd:annotation>
    <xsd:complexContent>
        <xsd:extension base="Document">
            <xsd:sequence>
                <xsd:group ref="Validation.model" />
                <xsd:choice>
                    <xsd:sequence>
                        <xsd:element name="trade" type="Trade" minOccurs="0" maxOccurs="unbounded">
                            <xsd:annotation>
                                <xsd:documentation xml:lang="en">The root element in an FpML trade document.</xsd:documentation>
                            </xsd:annotation>
                        </xsd:element>
                        <xsd:element name="portfolio" type="Portfolio" minOccurs="0" maxOccurs="unbounded">
                            <xsd:annotation>
                                <xsd:documentation xml:lang="en">An arbitary grouping of trade references (and possibly other portfolios).</xsd:documentation>
                            </xsd:annotation>
                        </xsd:element>
                    </xsd:sequence>
                    <xsd:sequence>
                        <xsd:element ref="event" maxOccurs="unbounded">
                            <xsd:annotation>
                                <xsd:documentation xml:lang="en">A business event.</xsd:documentation>
                            </xsd:annotation>
                        </xsd:element>
                    </xsd:sequence>
                </xsd:choice>
                <xsd:element name="party" type="Party" minOccurs="0" maxOccurs="unbounded">
                    <xsd:annotation>
                        <xsd:documentation xml:lang="en">A legal entity or a subdivision of a legal entity.</xsd:documentation>
                        <xsd:documentation xml:lang="en">Parties can perform multiple roles in a trade lifecycle. For example, the principal parties obligated to make payments from time to time during the term of the trade, but may include other parties involved in, or incidental to, the trade, such as parties acting in the role of novation transferor/transferee, broker, calculation agent, etc. In FpML roles are defined in multiple places within a document.</xsd:documentation>
                    </xsd:annotation>
                </xsd:element>
            </xsd:sequence>
        </xsd:extension>
    </xsd:complexContent>
</xsd:complexType>
Collapse Child Elements:
Name Type Min Occurs Max Occurs
validation fpml:validation 0 unbounded
trade fpml:trade 0 unbounded
portfolio fpml:portfolio 0 unbounded
event fpml:event (1) unbounded
party fpml:party 0 unbounded
<xs:group> fpml:Validation.model (1) (1)
Collapse Child Attributes:
Name Type Default Value Use
version fpml:version Required
expectedBuild fpml:expectedBuild (Optional)
actualBuild fpml:actualBuild (Optional)
Collapse Derivation Tree:
Collapse References:
fpml:ValuationDocument