Definition Type: ComplexType
Name: EquityAmericanExercise
Namespace: http://www.fpml.org/2007/FpML-4-4
Type: fpml:SharedAmericanExercise
Containing Schema: fpml-eqd-4-4.xsd
Abstract
Documentation:
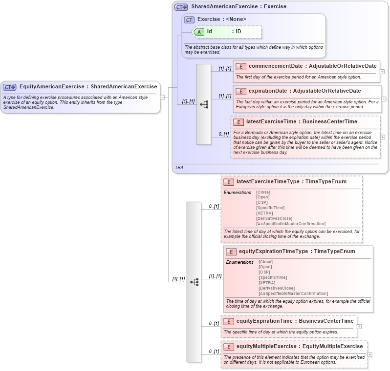
A type for defining exercise procedures associated with an American style exercise of an equity option. This entity inherits from the type SharedAmericanExercise.
Collapse XSD Schema Diagram:
Drilldown into equityMultipleExercise in schema fpml-eqd-4-4_xsd Drilldown into equityExpirationTime in schema fpml-eqd-4-4_xsd Drilldown into equityExpirationTimeType in schema fpml-eqd-4-4_xsd Drilldown into latestExerciseTimeType in schema fpml-eqd-4-4_xsd Drilldown into latestExerciseTime in schema fpml-shared-4-4_xsd Drilldown into expirationDate in schema fpml-shared-4-4_xsd Drilldown into commencementDate in schema fpml-shared-4-4_xsd Drilldown into id in schema fpml-shared-4-4_xsd Drilldown into Exercise in schema fpml-shared-4-4_xsd Drilldown into SharedAmericanExercise in schema fpml-shared-4-4_xsdXSD Diagram of EquityAmericanExercise in schema fpml-eqd-4-4_xsd (Financial products Markup Language (FpML®))
Collapse XSD Schema Code:
<xsd:complexType name="EquityAmericanExercise">
    <xsd:annotation>
        <xsd:documentation xml:lang="en">A type for defining exercise procedures associated with an American style exercise of an equity option. This entity inherits from the type SharedAmericanExercise.</xsd:documentation>
    </xsd:annotation>
    <xsd:complexContent>
        <xsd:extension base="SharedAmericanExercise">
            <xsd:sequence>
                <xsd:element name="latestExerciseTimeType" type="TimeTypeEnum" minOccurs="0">
                    <xsd:annotation>
                        <xsd:documentation xml:lang="en">The latest time of day at which the equity option can be exercised, for example the official closing time of the exchange.</xsd:documentation>
                    </xsd:annotation>
                </xsd:element>
                <xsd:element name="equityExpirationTimeType" type="TimeTypeEnum">
                    <xsd:annotation>
                        <xsd:documentation xml:lang="en">The time of day at which the equity option expires, for example the official closing time of the exchange.</xsd:documentation>
                    </xsd:annotation>
                </xsd:element>
                <xsd:element name="equityExpirationTime" type="BusinessCenterTime" minOccurs="0">
                    <xsd:annotation>
                        <xsd:documentation xml:lang="en">The specific time of day at which the equity option expires.</xsd:documentation>
                    </xsd:annotation>
                </xsd:element>
                <xsd:element name="equityMultipleExercise" type="EquityMultipleExercise" minOccurs="0">
                    <xsd:annotation>
                        <xsd:documentation xml:lang="en">The presence of this element indicates that the option may be exercised on different days. It is not applicable to European options.</xsd:documentation>
                    </xsd:annotation>
                </xsd:element>
            </xsd:sequence>
        </xsd:extension>
    </xsd:complexContent>
</xsd:complexType>
Collapse Child Elements:
Name Type Min Occurs Max Occurs
commencementDate fpml:commencementDate (1) (1)
expirationDate fpml:expirationDate (1) (1)
latestExerciseTime fpml:latestExerciseTime 0 (1)
latestExerciseTimeType fpml:latestExerciseTimeType 0 (1)
equityExpirationTimeType fpml:equityExpirationTimeType (1) (1)
equityExpirationTime fpml:equityExpirationTime 0 (1)
equityMultipleExercise fpml:equityMultipleExercise 0 (1)
Collapse Child Attributes:
Name Type Default Value Use
id fpml:id (Optional)
Collapse Derivation Tree:
Collapse References:
fpml:equityAmericanExercise