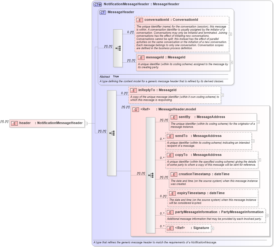
Definition Type: Element
Name: header
Namespace: http://www.fpml.org/2007/FpML-4-4
Type: fpml:NotificationMessageHeader
Containing Schema: fpml-msg-4-4.xsd
MinOccurs (1)
MaxOccurs (1)
Abstract
Collapse XSD Schema Diagram:
Drilldown into Signature in schema xmldsig-core-schema_xsd1 Drilldown into partyMessageInformation in schema fpml-msg-4-4_xsd Drilldown into expiryTimestamp in schema fpml-msg-4-4_xsd Drilldown into creationTimestamp in schema fpml-msg-4-4_xsd Drilldown into copyTo in schema fpml-msg-4-4_xsd Drilldown into sendTo in schema fpml-msg-4-4_xsd Drilldown into sentBy in schema fpml-msg-4-4_xsd Drilldown into MessageHeader.model in schema fpml-msg-4-4_xsd Drilldown into inReplyTo in schema fpml-msg-4-4_xsd Drilldown into messageId in schema fpml-msg-4-4_xsd Drilldown into conversationId in schema fpml-msg-4-4_xsd Drilldown into MessageHeader in schema fpml-msg-4-4_xsd Drilldown into NotificationMessageHeader in schema fpml-msg-4-4_xsdXSD Diagram of header in schema fpml-msg-4-4_xsd (Financial products Markup Language (FpML®))
Collapse XSD Schema Code:
<xsd:element name="header" type="NotificationMessageHeader" />
Collapse Child Elements:
Name Type Min Occurs Max Occurs
conversationId fpml:conversationId 0 (1)
messageId fpml:messageId (1) (1)
inReplyTo fpml:inReplyTo 0 (1)
sentBy fpml:sentBy (1) (1)
sendTo fpml:sendTo 0 unbounded
copyTo fpml:copyTo 0 unbounded
creationTimestamp fpml:creationTimestamp (1) (1)
expiryTimestamp fpml:expiryTimestamp 0 (1)
partyMessageInformation fpml:partyMessageInformation 0 unbounded
Signature ds:Signature 0 unbounded
<xs:group> fpml:MessageHeader.model (1) (1)
Collapse Derivation Tree: