Definition Type: ComplexType
Name: InterestRatePeriod
Namespace: http://www.fpml.org/2007/FpML-4-4
Containing Schema: fpml-loan-4-4.xsd
Abstract
Documentation:
Interest rate information per rate period
Collapse XSD Schema Diagram:
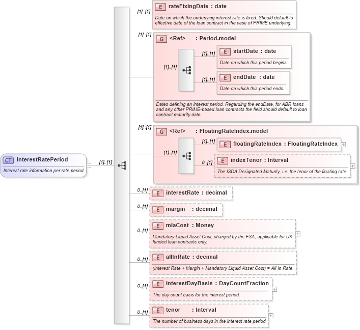
Drilldown into tenor in schema fpml-loan-4-4_xsd Drilldown into interestDayBasis in schema fpml-loan-4-4_xsd Drilldown into allInRate in schema fpml-loan-4-4_xsd Drilldown into mlaCost in schema fpml-loan-4-4_xsd Drilldown into margin in schema fpml-loan-4-4_xsd Drilldown into interestRate in schema fpml-loan-4-4_xsd Drilldown into indexTenor in schema fpml-shared-4-4_xsd Drilldown into floatingRateIndex in schema fpml-shared-4-4_xsd Drilldown into FloatingRateIndex.model in schema fpml-shared-4-4_xsd Drilldown into endDate in schema fpml-loan-4-4_xsd Drilldown into startDate in schema fpml-loan-4-4_xsd Drilldown into Period.model in schema fpml-loan-4-4_xsd Drilldown into rateFixingDate in schema fpml-loan-4-4_xsdXSD Diagram of InterestRatePeriod in schema fpml-loan-4-4_xsd (Financial products Markup Language (FpML®))
Collapse XSD Schema Code:
<xsd:complexType name="InterestRatePeriod">
    <xsd:annotation>
        <xsd:documentation xml:lang="en">Interest rate information per rate period</xsd:documentation>
    </xsd:annotation>
    <xsd:sequence>
        <xsd:element name="rateFixingDate" type="xsd:date">
            <xsd:annotation>
                <xsd:documentation xml:lang="en">Date on which the underlying interest rate is fixed. Should default to effective date of the loan contract in the case of PRIME underlying.</xsd:documentation>
            </xsd:annotation>
        </xsd:element>
        <xsd:group ref="Period.model">
            <xsd:annotation>
                <xsd:documentation xml:lang="en">Dates defining an interest period. Regarding the endDate, for ABR loans and any other PRIME-based loan contracts the field should default to loan contract maturity date.</xsd:documentation>
            </xsd:annotation>
        </xsd:group>
        <xsd:group ref="FloatingRateIndex.model" />
        <xsd:element name="interestRate" type="xsd:decimal" minOccurs="0">
            <xsd:annotation>
                <xsd:documentation xml:lang="en">
                </xsd:documentation>
            </xsd:annotation>
        </xsd:element>
        <xsd:element name="margin" type="xsd:decimal" minOccurs="0">
            <xsd:annotation>
                <xsd:documentation xml:lang="en" />
            </xsd:annotation>
        </xsd:element>
        <xsd:element name="mlaCost" type="Money" minOccurs="0">
            <xsd:annotation>
                <xsd:documentation xml:lang="en">Mandatory Liquid Asset Cost, charged by the FSA, applicable for UK funded loan contracts only.</xsd:documentation>
            </xsd:annotation>
        </xsd:element>
        <xsd:element name="allInRate" type="xsd:decimal" minOccurs="0">
            <xsd:annotation>
                <xsd:documentation xml:lang="en">(Interest Rate + Margin + Mandatory Liquid Asset Cost) = All In Rate.</xsd:documentation>
            </xsd:annotation>
        </xsd:element>
        <xsd:element name="interestDayBasis" type="DayCountFraction" minOccurs="0">
            <xsd:annotation>
                <xsd:documentation xml:lang="en">The day count basis for the interest period.</xsd:documentation>
            </xsd:annotation>
        </xsd:element>
        <xsd:element name="tenor" type="Interval" minOccurs="0">
            <xsd:annotation>
                <xsd:documentation xml:lang="en">The number of business days in the interest rate period</xsd:documentation>
            </xsd:annotation>
        </xsd:element>
    </xsd:sequence>
</xsd:complexType>
Collapse Child Elements:
Name Type Min Occurs Max Occurs
rateFixingDate fpml:rateFixingDate (1) (1)
startDate fpml:startDate (1) (1)
endDate fpml:endDate (1) (1)
floatingRateIndex fpml:floatingRateIndex (1) (1)
indexTenor fpml:indexTenor 0 (1)
interestRate fpml:interestRate 0 (1)
margin fpml:margin 0 (1)
mlaCost fpml:mlaCost 0 (1)
allInRate fpml:allInRate 0 (1)
interestDayBasis fpml:interestDayBasis 0 (1)
tenor fpml:tenor 0 (1)
<xs:group> fpml:Period.model (1) (1)
<xs:group> fpml:FloatingRateIndex.model (1) (1)
Collapse Derivation Tree:
Collapse References:
fpml:currentInterestRatePeriodfpml:interestRatePeriod,