Definition Type: ComplexType
Name: NovationConsentRequest
Namespace: http://www.fpml.org/2007/FpML-4-4
Type: fpml:NovationRequestMessage
Containing Schema: fpml-posttrade-negotiation-4-4.xsd
Abstract
Documentation:
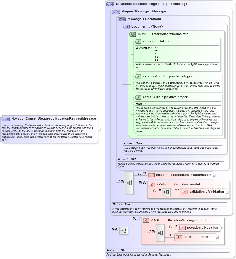
A request message that passes details of the previously negotiated transaction that the transferor wishes to novate as well as describing the identity and roles of each party. As the same message is sent to both the transferee and remaining party it must contain the complete description of the underlying transaction (rather than just a reference) as the transferee will not have record of it.
Collapse XSD Schema Diagram:
Drilldown into party in schema fpml-posttrade-4-4_xsd Drilldown into novation in schema fpml-posttrade-4-4_xsd Drilldown into NovationMessage.model in schema fpml-posttrade-4-4_xsd Drilldown into validation in schema fpml-doc-4-4_xsd Drilldown into Validation.model in schema fpml-doc-4-4_xsd Drilldown into header in schema fpml-msg-4-4_xsd Drilldown into actualBuild in schema fpml-doc-4-4_xsd Drilldown into expectedBuild in schema fpml-doc-4-4_xsd Drilldown into version in schema fpml-doc-4-4_xsd Drilldown into VersionAttributes.atts in schema fpml-doc-4-4_xsd Drilldown into Document in schema fpml-doc-4-4_xsd Drilldown into Message in schema fpml-msg-4-4_xsd Drilldown into RequestMessage in schema fpml-msg-4-4_xsd Drilldown into NovationRequestMessage in schema fpml-posttrade-4-4_xsdXSD Diagram of NovationConsentRequest in schema fpml-posttrade-negotiation-4-4_xsd (Financial products Markup Language (FpML®))
Collapse XSD Schema Code:
<xsd:complexType name="NovationConsentRequest">
    <xsd:annotation>
        <xsd:documentation xml:lang="en">A request message that passes details of the previously negotiated transaction that the transferor wishes to novate as well as describing the identity and roles of each party. As the same message is sent to both the transferee and remaining party it must contain the complete description of the underlying transaction (rather than just a reference) as the transferee will not have record of it.</xsd:documentation>
    </xsd:annotation>
    <xsd:complexContent>
        <xsd:extension base="NovationRequestMessage" />
    </xsd:complexContent>
</xsd:complexType>
Collapse Child Elements:
Name Type Min Occurs Max Occurs
header fpml:header (1) (1)
validation fpml:validation 0 unbounded
novation fpml:novation (1) (1)
party fpml:party 3 unbounded
<xs:group> fpml:Validation.model (1) (1)
<xs:group> fpml:NovationMessage.model (1) (1)
Collapse Child Attributes:
Name Type Default Value Use
version fpml:version Required
expectedBuild fpml:expectedBuild (Optional)
actualBuild fpml:actualBuild (Optional)
Collapse Derivation Tree: