Definition Type: ComplexType
Name: ReturnSwapLegUnderlyer
Namespace: http://www.fpml.org/2007/FpML-4-4
Type: fpml:ReturnSwapLeg
Containing Schema: fpml-eq-shared-4-4.xsd
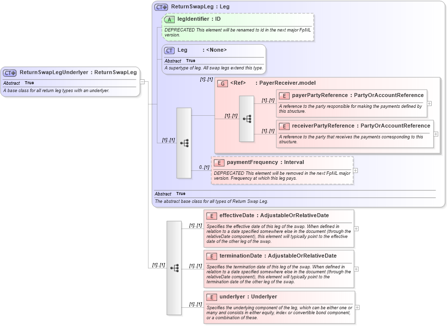
Abstract True
Documentation:
A base class for all return leg types with an underlyer.
Collapse XSD Schema Diagram:
Drilldown into underlyer in schema fpml-eq-shared-4-4_xsd Drilldown into terminationDate in schema fpml-eq-shared-4-4_xsd Drilldown into effectiveDate in schema fpml-eq-shared-4-4_xsd Drilldown into paymentFrequency in schema fpml-eq-shared-4-4_xsd Drilldown into receiverPartyReference in schema fpml-shared-4-4_xsd Drilldown into payerPartyReference in schema fpml-shared-4-4_xsd Drilldown into PayerReceiver.model in schema fpml-shared-4-4_xsd Drilldown into Leg in schema fpml-shared-4-4_xsd Drilldown into legIdentifier in schema fpml-eq-shared-4-4_xsd Drilldown into ReturnSwapLeg in schema fpml-eq-shared-4-4_xsdXSD Diagram of ReturnSwapLegUnderlyer in schema fpml-eq-shared-4-4_xsd (Financial products Markup Language (FpML®))
Collapse XSD Schema Code:
<xsd:complexType name="ReturnSwapLegUnderlyer" abstract="true">
    <xsd:annotation>
        <xsd:documentation xml:lang="en">A base class for all return leg types with an underlyer.</xsd:documentation>
    </xsd:annotation>
    <xsd:complexContent>
        <xsd:extension base="ReturnSwapLeg">
            <xsd:sequence>
                <xsd:element name="effectiveDate" type="AdjustableOrRelativeDate">
                    <xsd:annotation>
                        <xsd:documentation xml:lang="en">Specifies the effective date of this leg of the swap. When defined in relation to a date specified somewhere else in the document (through the relativeDate component), this element will typically point to the effective date of the other leg of the swap.</xsd:documentation>
                    </xsd:annotation>
                </xsd:element>
                <xsd:element name="terminationDate" type="AdjustableOrRelativeDate">
                    <xsd:annotation>
                        <xsd:documentation xml:lang="en">Specifies the termination date of this leg of the swap. When defined in relation to a date specified somewhere else in the document (through the relativeDate component), this element will typically point to the termination date of the other leg of the swap.</xsd:documentation>
                    </xsd:annotation>
                </xsd:element>
                <xsd:element name="underlyer" type="Underlyer">
                    <xsd:annotation>
                        <xsd:documentation xml:lang="en">Specifies the underlying component of the leg, which can be either one or many and consists in either equity, index or convertible bond component, or a combination of these.</xsd:documentation>
                    </xsd:annotation>
                </xsd:element>
            </xsd:sequence>
        </xsd:extension>
    </xsd:complexContent>
</xsd:complexType>
Collapse Child Elements:
Name Type Min Occurs Max Occurs
payerPartyReference fpml:payerPartyReference (1) (1)
receiverPartyReference fpml:receiverPartyReference (1) (1)
paymentFrequency fpml:paymentFrequency 0 (1)
effectiveDate fpml:effectiveDate (1) (1)
terminationDate fpml:terminationDate (1) (1)
underlyer fpml:underlyer (1) (1)
<xs:group> fpml:PayerReceiver.model (1) (1)
Collapse Child Attributes:
Name Type Default Value Use
legIdentifier fpml:legIdentifier (Optional)
Collapse Derivation Tree:
Collapse References:
fpml:ReturnLeg