Definition Type: Element
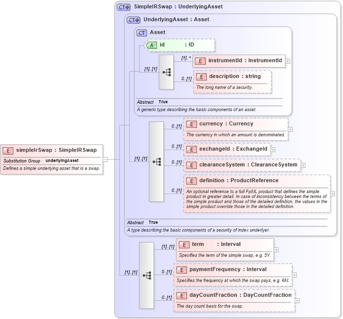
Name: simpleIrSwap
Namespace: http://www.fpml.org/2007/FpML-4-4
Type: fpml:SimpleIRSwap
Containing Schema: fpml-asset-4-4.xsd
Abstract
Documentation:
Defines a simple underlying asset that is a swap.
Collapse XSD Schema Diagram:
Drilldown into dayCountFraction in schema fpml-asset-4-4_xsd Drilldown into paymentFrequency in schema fpml-asset-4-4_xsd Drilldown into term in schema fpml-asset-4-4_xsd Drilldown into definition in schema fpml-asset-4-4_xsd Drilldown into clearanceSystem in schema fpml-asset-4-4_xsd Drilldown into exchangeId in schema fpml-asset-4-4_xsd Drilldown into currency in schema fpml-asset-4-4_xsd Drilldown into description in schema fpml-asset-4-4_xsd Drilldown into instrumentId in schema fpml-asset-4-4_xsd Drilldown into id in schema fpml-asset-4-4_xsd Drilldown into Asset in schema fpml-asset-4-4_xsd Drilldown into UnderlyingAsset in schema fpml-asset-4-4_xsd Drilldown into SimpleIRSwap in schema fpml-asset-4-4_xsdXSD Diagram of simpleIrSwap in schema fpml-asset-4-4_xsd (Financial products Markup Language (FpML®))
Collapse XSD Schema Code:
<xsd:element name="simpleIrSwap" type="SimpleIRSwap" substitutionGroup="underlyingAsset">
    <xsd:annotation>
        <xsd:documentation xml:lang="en">Defines a simple underlying asset that is a swap.</xsd:documentation>
    </xsd:annotation>
</xsd:element>
Collapse Child Elements:
Name Type Min Occurs Max Occurs
instrumentId fpml:instrumentId (1) unbounded
description fpml:description 0 (1)
currency fpml:currency 0 (1)
exchangeId fpml:exchangeId 0 (1)
clearanceSystem fpml:clearanceSystem 0 (1)
definition fpml:definition 0 (1)
term fpml:term (1) (1)
paymentFrequency fpml:paymentFrequency 0 (1)
dayCountFraction fpml:dayCountFraction 0 (1)
Collapse Child Attributes:
Name Type Default Value Use
id fpml:id (Optional)
Collapse Derivation Tree:
Collapse References:
fpml:underlyingAsset