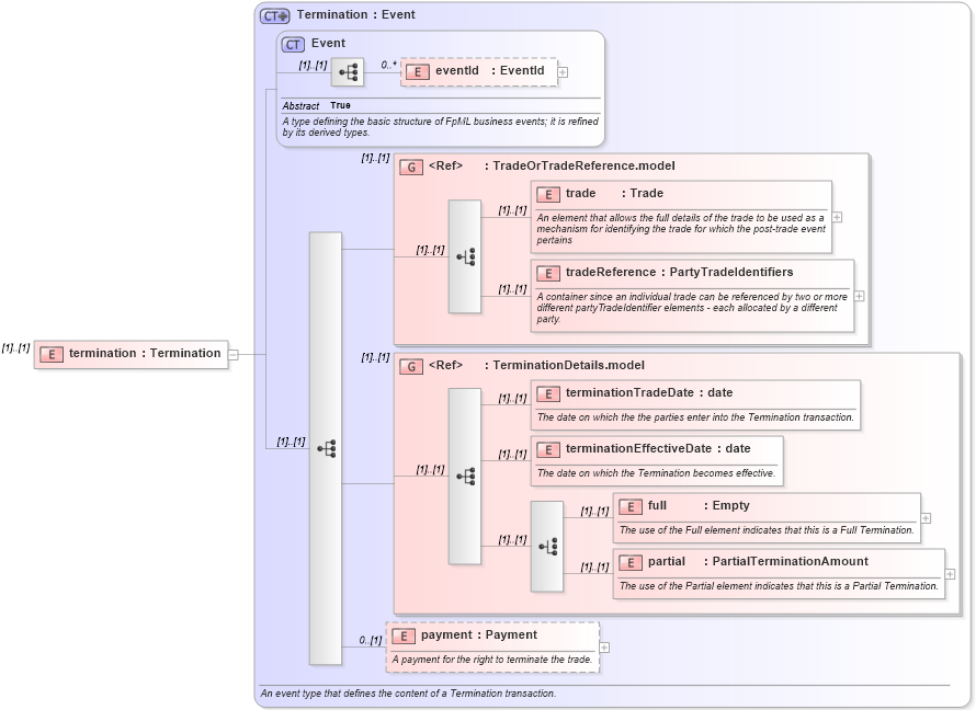
Definition Type: Element
Name: termination
Namespace: http://www.fpml.org/2007/FpML-4-4
Type: fpml:Termination
Containing Schema: fpml-posttrade-confirmation-4-4.xsd
MinOccurs (1)
MaxOccurs (1)
Abstract
Collapse XSD Schema Diagram:
Drilldown into payment in schema fpml-posttrade-4-4_xsd Drilldown into partial in schema fpml-posttrade-4-4_xsd Drilldown into full in schema fpml-posttrade-4-4_xsd Drilldown into terminationEffectiveDate in schema fpml-posttrade-4-4_xsd Drilldown into terminationTradeDate in schema fpml-posttrade-4-4_xsd Drilldown into TerminationDetails.model in schema fpml-posttrade-4-4_xsd Drilldown into tradeReference in schema fpml-doc-4-4_xsd Drilldown into trade in schema fpml-doc-4-4_xsd Drilldown into TradeOrTradeReference.model in schema fpml-doc-4-4_xsd Drilldown into eventId in schema fpml-doc-4-4_xsd Drilldown into Event in schema fpml-doc-4-4_xsd Drilldown into Termination in schema fpml-posttrade-4-4_xsdXSD Diagram of termination in schema fpml-posttrade-confirmation-4-4_xsd (Financial products Markup Language (FpML®))
Collapse XSD Schema Code:
<xsd:element name="termination" type="Termination" />
Collapse Child Elements:
Name Type Min Occurs Max Occurs
eventId fpml:eventId 0 unbounded
trade fpml:trade (1) (1)
tradeReference fpml:tradeReference (1) (1)
terminationTradeDate fpml:terminationTradeDate (1) (1)
terminationEffectiveDate fpml:terminationEffectiveDate (1) (1)
full fpml:full (1) (1)
partial fpml:partial (1) (1)
payment fpml:payment 0 (1)
<xs:group> fpml:TradeOrTradeReference.model (1) (1)
<xs:group> fpml:TerminationDetails.model (1) (1)
Collapse Derivation Tree: