Definition Type: ComplexType
Name: Address
Namespace: http://www.openapplications.org/oagis
Type: nsC:PostalAddressBase
Containing Schema: Invoice.xsd
Abstract
Documentation:
Address,
Collapse XSD Schema Diagram:
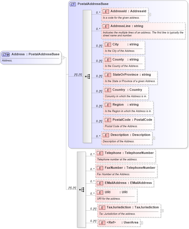
Drilldown into UserArea in schema invoice_xsd Drilldown into TaxJurisdiction in schema invoice_xsd Drilldown into URI in schema invoice_xsd Drilldown into EMailAddress in schema invoice_xsd Drilldown into FaxNumber in schema invoice_xsd Drilldown into Telephone in schema invoice_xsd Drilldown into Description in schema invoice_xsd Drilldown into PostalCode in schema invoice_xsd Drilldown into Region in schema invoice_xsd Drilldown into Country in schema invoice_xsd Drilldown into StateOrProvince in schema invoice_xsd Drilldown into County in schema invoice_xsd Drilldown into City in schema invoice_xsd Drilldown into AddressLine in schema invoice_xsd Drilldown into AddressId in schema invoice_xsd Drilldown into PostalAddressBase in schema invoice_xsdXSD Diagram of Address in schema invoice_xsd (HR-XML - Human Resources XML)
Collapse XSD Schema Code:
<xs:complexType name="Address">
    <xs:annotation>
        <xs:documentation source="http://www.openapplications.org/oagis">Address,  </xs:documentation>
    </xs:annotation>
    <xs:complexContent>
        <xs:extension base="PostalAddressBase">
            <xs:sequence>
                <xs:element name="Telephone" type="TelephoneNumber" minOccurs="0" maxOccurs="unbounded">
                    <xs:annotation>
                        <xs:documentation source="http://www.openapplications.org/oagis">Telephone number at the address.</xs:documentation>
                    </xs:annotation>
                </xs:element>
                <xs:element name="FaxNumber" type="TelephoneNumber" minOccurs="0" maxOccurs="unbounded">
                    <xs:annotation>
                        <xs:documentation source="http://www.openapplications.org/oagis">Fax Number at the Address.</xs:documentation>
                    </xs:annotation>
                </xs:element>
                <xs:element name="EMailAddress" type="EMailAddress" minOccurs="0" maxOccurs="unbounded" />
                <xs:element name="URI" type="URI" minOccurs="0" maxOccurs="unbounded">
                    <xs:annotation>
                        <xs:documentation source="http://www.openapplications.org/oagis">URI for the address.</xs:documentation>
                    </xs:annotation>
                </xs:element>
                <xs:element name="TaxJurisdiction" type="TaxJurisdiction" minOccurs="0">
                    <xs:annotation>
                        <xs:documentation source="http://www.openapplications.org/oagis">Tax Jurisdiction of the address.</xs:documentation>
                    </xs:annotation>
                </xs:element>
                <xs:element ref="UserArea" minOccurs="0" />
            </xs:sequence>
        </xs:extension>
    </xs:complexContent>
</xs:complexType>
Collapse Child Elements:
Name Type Min Occurs Max Occurs
AddressId nsC:AddressId 0 unbounded
AddressLine nsC:AddressLine 0 unbounded
City nsC:City 0 (1)
County nsC:County 0 (1)
StateOrProvince nsC:StateOrProvince 0 (1)
Country nsC:Country 0 (1)
Region nsC:Region 0 (1)
PostalCode nsC:PostalCode 0 (1)
Description nsC:Description 0 unbounded
Telephone nsC:Telephone 0 unbounded
FaxNumber nsC:FaxNumber 0 unbounded
EMailAddress nsC:EMailAddress 0 unbounded
URI nsC:URI 0 unbounded
TaxJurisdiction nsC:TaxJurisdiction 0 (1)
UserArea nsC:UserArea 0 (1)
Collapse Derivation Tree:
Collapse References:
nsC:Address, nsC:DropShipAddress, nsC:PrimaryAddress, nsC:SecondaryAddress, nsC:ShippingAddress