Definition Type: Element
Name: BackgroundCheckStatusRequest
Namespace: http://ns.hr-xml.org/2007-04-15
Type: hr:BackgroundCheckStatusRequestType
Containing Schema: BackgroundCheckStatusRequest.xsd
Abstract
Documentation:
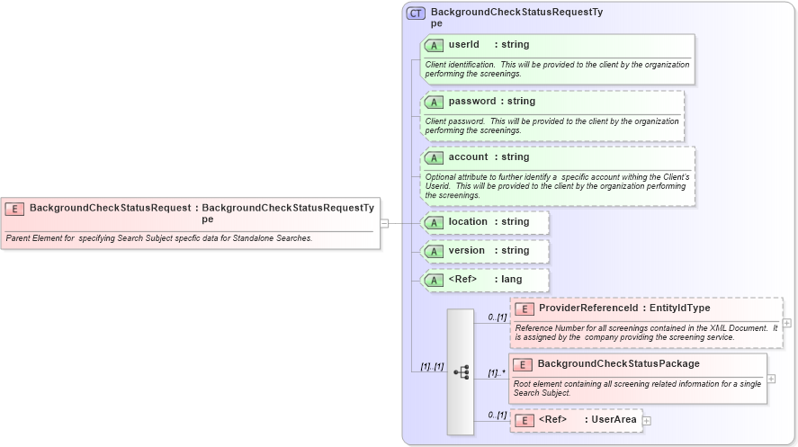
Parent Element for specifying Search Subject specfic data for Standalone Searches.
Collapse XSD Schema Diagram:
Drilldown into UserArea in schema userarea_xsd Drilldown into BackgroundCheckStatusPackage in schema backgroundcheckstatusrequest_xsd Drilldown into ProviderReferenceId in schema backgroundcheckstatusrequest_xsd Drilldown into lang in schema xml_xsd Drilldown into version in schema backgroundcheckstatusrequest_xsd Drilldown into location in schema backgroundcheckstatusrequest_xsd Drilldown into account in schema backgroundcheckstatusrequest_xsd Drilldown into password in schema backgroundcheckstatusrequest_xsd Drilldown into userId in schema backgroundcheckstatusrequest_xsd Drilldown into BackgroundCheckStatusRequestType in schema backgroundcheckstatusrequest_xsdXSD Diagram of BackgroundCheckStatusRequest in schema backgroundcheckstatusrequest_xsd (HR-XML - Human Resources XML)
Collapse XSD Schema Code:
<xsd:element name="BackgroundCheckStatusRequest" type="BackgroundCheckStatusRequestType">
    <xsd:annotation>
        <xsd:documentation>Parent Element for  specifying Search Subject specfic data for Standalone Searches.</xsd:documentation>
    </xsd:annotation>
</xsd:element>
Collapse Child Elements:
Name Type Min Occurs Max Occurs
ProviderReferenceId hr:ProviderReferenceId 0 (1)
BackgroundCheckStatusPackage hr:BackgroundCheckStatusPackage (1) unbounded
UserArea hr:UserArea 0 (1)
Collapse Child Attributes:
Name Type Default Value Use
userId hr:userId Required
password hr:password Optional
account hr:account Optional
location hr:location Optional
version hr:version Optional
lang nsA:lang Optional
Collapse Derivation Tree: