Definition Type: Element
Name: Degree
Namespace: http://ns.hr-xml.org/2007-04-15
Type: hr:EduDegreeType
Containing Schema: EducationHistory.xsd
MinOccurs 0
MaxOccurs unbounded
Abstract
Collapse XSD Schema Diagram:
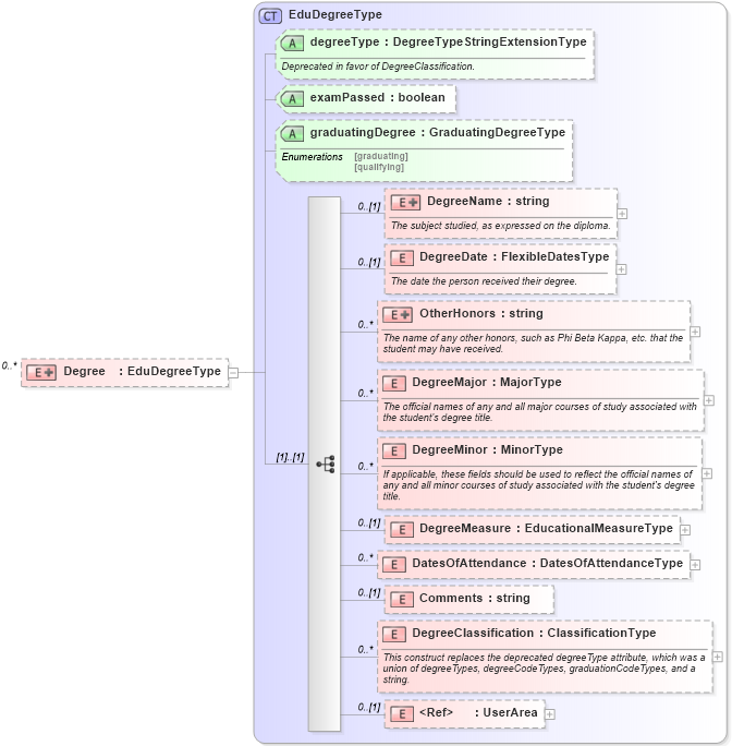
Drilldown into UserArea in schema userarea_xsd Drilldown into DegreeClassification in schema educationhistory_xsd Drilldown into Comments in schema educationhistory_xsd Drilldown into DatesOfAttendance in schema educationhistory_xsd Drilldown into DegreeMeasure in schema educationhistory_xsd Drilldown into DegreeMinor in schema educationhistory_xsd Drilldown into DegreeMajor in schema educationhistory_xsd Drilldown into OtherHonors in schema educationhistory_xsd Drilldown into DegreeDate in schema educationhistory_xsd Drilldown into DegreeName in schema educationhistory_xsd Drilldown into graduatingDegree in schema educationhistory_xsd Drilldown into examPassed in schema educationhistory_xsd Drilldown into degreeType in schema educationhistory_xsd Drilldown into EduDegreeType in schema educationhistory_xsdXSD Diagram of Degree in schema educationhistory_xsd (HR-XML - Human Resources XML)
Collapse XSD Schema Code:
<xsd:element name="Degree" minOccurs="0" maxOccurs="unbounded">
    <xsd:complexType>
        <xsd:complexContent>
            <xsd:extension base="EduDegreeType" />
        </xsd:complexContent>
    </xsd:complexType>
</xsd:element>
Collapse Child Elements:
Name Type Min Occurs Max Occurs
DegreeName hr:DegreeName 0 (1)
DegreeDate hr:DegreeDate 0 (1)
OtherHonors hr:OtherHonors 0 unbounded
DegreeMajor hr:DegreeMajor 0 unbounded
DegreeMinor hr:DegreeMinor 0 unbounded
DegreeMeasure hr:DegreeMeasure 0 (1)
DatesOfAttendance hr:DatesOfAttendance 0 unbounded
Comments hr:Comments 0 (1)
DegreeClassification hr:DegreeClassification 0 unbounded
UserArea hr:UserArea 0 (1)
Collapse Child Attributes:
Name Type Default Value Use
degreeType hr:degreeType Optional
examPassed hr:examPassed Optional
graduatingDegree hr:graduatingDegree Optional
Collapse Derivation Tree: