Definition Type: Group
Name: LedgerEntryContent
Namespace: http://www.openapplications.org/oagis
Containing Schema: Invoice.xsd
Collapse XSD Schema Diagram:
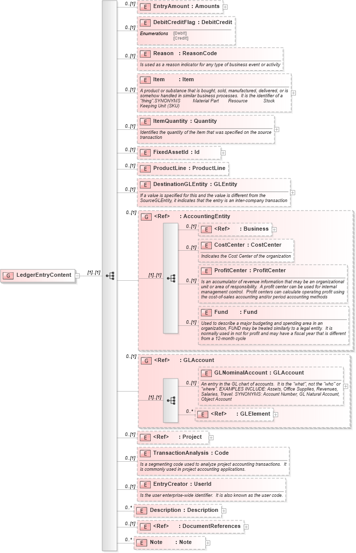
Drilldown into Note in schema invoice_xsd Drilldown into DocumentReferences in schema invoice_xsd Drilldown into Description in schema invoice_xsd Drilldown into EntryCreator in schema invoice_xsd Drilldown into TransactionAnalysis in schema invoice_xsd Drilldown into Project in schema invoice_xsd Drilldown into GLElement in schema invoice_xsd Drilldown into GLNominalAccount in schema invoice_xsd Drilldown into GLAccount in schema invoice_xsd Drilldown into Fund in schema invoice_xsd Drilldown into ProfitCenter in schema invoice_xsd Drilldown into CostCenter in schema invoice_xsd Drilldown into Business in schema invoice_xsd Drilldown into AccountingEntity in schema invoice_xsd Drilldown into DestinationGLEntity in schema invoice_xsd Drilldown into ProductLine in schema invoice_xsd Drilldown into FixedAssetId in schema invoice_xsd Drilldown into ItemQuantity in schema invoice_xsd Drilldown into Item in schema invoice_xsd Drilldown into Reason in schema invoice_xsd Drilldown into DebitCreditFlag in schema invoice_xsd Drilldown into EntryAmount in schema invoice_xsdXSD Diagram of LedgerEntryContent in schema invoice_xsd (HR-XML - Human Resources XML)
Collapse XSD Schema Code:
<xs:group name="LedgerEntryContent">
    <xs:sequence>
        <xs:element name="EntryAmount" type="Amounts" minOccurs="0" />
        <xs:element name="DebitCreditFlag" type="DebitCredit" minOccurs="0" />
        <xs:element name="Reason" type="ReasonCode" minOccurs="0">
            <xs:annotation>
                <xs:documentation source="http://www.openapplications.org/oagis">Is used as a reason indicator for any type of business event or activity</xs:documentation>
            </xs:annotation>
        </xs:element>
        <xs:element name="Item" type="Item" minOccurs="0">
            <xs:annotation>
                <xs:documentation source="http://www.openapplications.org/oagis">A product or substance that is bought, sold, manufactured, delivered, or is somehow handled in similar business processes.  It is the identifier of a "thing".SYNONYMS	Material	Part	Resource	Stock Keeping Unit (SKU)</xs:documentation>
            </xs:annotation>
        </xs:element>
        <xs:element name="ItemQuantity" type="Quantity" minOccurs="0">
            <xs:annotation>
                <xs:documentation source="http://www.openapplications.org/oagis">Identifies the quantity of the item that was specified on the source transaction</xs:documentation>
            </xs:annotation>
        </xs:element>
        <xs:element name="FixedAssetId" type="Id" minOccurs="0" />
        <xs:element name="ProductLine" type="ProductLine" minOccurs="0" />
        <xs:element name="DestinationGLEntity" type="GLEntity" minOccurs="0">
            <xs:annotation>
                <xs:documentation source="http://www.openapplications.org/oagis">If a value is specified for this and the value is different from the SourceGLEntity, it indicates that the entry is an inter-company transaction</xs:documentation>
            </xs:annotation>
        </xs:element>
        <xs:group ref="AccountingEntity" minOccurs="0" />
        <xs:group ref="GLAccount" minOccurs="0" />
        <xs:element ref="Project" minOccurs="0" />
        <xs:element name="TransactionAnalysis" type="Code" minOccurs="0">
            <xs:annotation>
                <xs:documentation source="http://www.openapplications.org/oagis">Is a segmenting code used to analyze project accounting transactions.  It is commonly used in project accounting applications.</xs:documentation>
            </xs:annotation>
        </xs:element>
        <xs:element name="EntryCreator" type="UserId" minOccurs="0">
            <xs:annotation>
                <xs:documentation source="http://www.openapplications.org/oagis">Is the user enterprise-wide identifier.  It is also known as the user code.</xs:documentation>
            </xs:annotation>
        </xs:element>
        <xs:element name="Description" type="Description" minOccurs="0" maxOccurs="unbounded" />
        <xs:element ref="DocumentReferences" minOccurs="0" />
        <xs:element name="Note" type="Note" minOccurs="0" maxOccurs="unbounded" />
    </xs:sequence>
</xs:group>
Collapse Child Elements:
Name Type Min Occurs Max Occurs
EntryAmount nsC:EntryAmount 0 (1)
DebitCreditFlag nsC:DebitCreditFlag 0 (1)
Reason nsC:Reason 0 (1)
Item nsC:Item 0 (1)
ItemQuantity nsC:ItemQuantity 0 (1)
FixedAssetId nsC:FixedAssetId 0 (1)
ProductLine nsC:ProductLine 0 (1)
DestinationGLEntity nsC:DestinationGLEntity 0 (1)
Business nsC:Business 0 (1)
CostCenter nsC:CostCenter 0 (1)
ProfitCenter nsC:ProfitCenter 0 (1)
Fund nsC:Fund 0 (1)
GLNominalAccount nsC:GLNominalAccount 0 (1)
GLElement nsC:GLElement 0 unbounded
Project nsC:Project 0 (1)
TransactionAnalysis nsC:TransactionAnalysis 0 (1)
EntryCreator nsC:EntryCreator 0 (1)
Description nsC:Description 0 unbounded
DocumentReferences nsC:DocumentReferences 0 (1)
Note nsC:Note 0 unbounded
<xs:group> nsC:AccountingEntity 0 (1)
<xs:group> nsC:GLAccount 0 (1)