Definition Type: Element
Name: LicenseReportDetail
Namespace: http://ns.hr-xml.org/2007-04-15
Containing Schema: BackgroundReports.xsd
MinOccurs 0
MaxOccurs unbounded
Abstract
Collapse XSD Schema Diagram:
Drilldown into AdditionalItems in schema backgroundreports_xsd Drilldown into LicenseRestrictions in schema backgroundreports_xsd Drilldown into LicenseClass in schema backgroundreports_xsd Drilldown into LicenseStatus in schema backgroundreports_xsd Drilldown into LicenseType in schema backgroundreports_xsd Drilldown into EffectiveDate in schema backgroundreports_xsd Drilldown into type in schema backgroundreports_xsdXSD Diagram of LicenseReportDetail in schema backgroundreports_xsd (HR-XML - Human Resources XML)
Collapse XSD Schema Code:
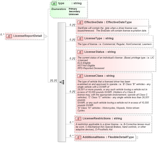
<xsd:element name="LicenseReportDetail" minOccurs="0" maxOccurs="unbounded">
    <xsd:complexType>
        <xsd:sequence>
            <xsd:element name="EffectiveDate" type="EffectiveDateType" minOccurs="0">
                <xsd:annotation>
                    <xsd:documentation>StartDate will contain the  date when a driver license was issued/renewed.  The EndDate will contain license expiration date.</xsd:documentation>
                </xsd:annotation>
            </xsd:element>
            <xsd:element name="LicenseType" type="xsd:string" minOccurs="0">
                <xsd:annotation>
                    <xsd:documentation>The type of license. i.e. Commercial, Regular, NonComercial, Learners</xsd:documentation>
                </xsd:annotation>
            </xsd:element>
            <xsd:element name="LicenseStatus" type="xsd:string" minOccurs="0">
                <xsd:annotation>
                    <xsd:documentation>The current status of an individual's license  (Base) privilege type. i.e. LIC-Licensed
ELG-Eligible
NOT-Not Eligible
RPD-Reported Deceased

</xsd:documentation>
                </xsd:annotation>
            </xsd:element>
            <xsd:element name="LicenseClass" type="xsd:string" minOccurs="0">
                <xsd:annotation>
                    <xsd:documentation>The type of vehicle that a licensed driver has been
examined on and approved to operate. i.e. 'B' Class "B" vehicles - any single vehicle with a GVWR of
26,001 or more pounds, or any such vehicle towing a vehicle not in
excess of 10,000 pounds GVWR. (Holders of a Class B
license may, with the appropriate endorsement, operate all Class C
vehicles). 'C' Class "C" vehicles - any single vehicle less than 26,001 pounds
GVWR, or any such vehicle towing a vehicle not in excess of 10,000
pounds GVWR.
'M' Class "M" vehicles - Motorcycles, Mopeds, Motor-driven
Cycles.
</xsd:documentation>
                </xsd:annotation>
            </xsd:element>
            <xsd:element name="LicenseRestrictions" type="xsd:string" minOccurs="0" maxOccurs="unbounded">
                <xsd:annotation>
                    <xsd:documentation>A restriction applicable to a driver license. i.e. B-Corrective lenses must be worn, C-Mechanical Aid (Special Brakes, hand controls, or other adaptive devices), D-Prosthetic Aid</xsd:documentation>
                </xsd:annotation>
            </xsd:element>
            <xsd:element name="AdditionalItems" type="FlexibleDetailType" minOccurs="0" maxOccurs="unbounded" />
        </xsd:sequence>
        <xsd:attribute name="type" use="optional">
            <xsd:simpleType>
                <xsd:restriction base="xsd:string">
                    <xsd:enumeration value="Primary" />
                    <xsd:enumeration value="Secondary" />
                    <xsd:enumeration value="Unknown" />
                </xsd:restriction>
            </xsd:simpleType>
        </xsd:attribute>
    </xsd:complexType>
</xsd:element>
Collapse Child Elements:
Name Type Min Occurs Max Occurs
EffectiveDate hr:EffectiveDate 0 (1)
LicenseType hr:LicenseType 0 (1)
LicenseStatus hr:LicenseStatus 0 (1)
LicenseClass hr:LicenseClass 0 (1)
LicenseRestrictions hr:LicenseRestrictions 0 unbounded
AdditionalItems hr:AdditionalItems 0 unbounded
Collapse Child Attributes:
Name Type Default Value Use
type hr:type Optional