Definition Type: Element
Name: Location
Namespace: http://www.openapplications.org/oagis
Type: nsC:Location
Containing Schema: Invoice.xsd
Abstract
Documentation:
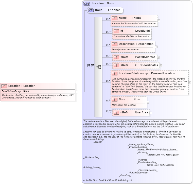
The location of a thing, as captured by an address (or addresses), GPS Coordinates, and/or in relation to other locations.
Collapse XSD Schema Diagram:
Drilldown into UserArea in schema invoice_xsd Drilldown into Note in schema invoice_xsd Drilldown into LocationRelationship in schema invoice_xsd Drilldown into GPSCoordinates in schema invoice_xsd Drilldown into PostalAddress in schema invoice_xsd Drilldown into Description in schema invoice_xsd Drilldown into Id in schema invoice_xsd Drilldown into Name in schema invoice_xsd Drilldown into Noun in schema invoice_xsd Drilldown into Location in schema invoice_xsdXSD Diagram of Location in schema invoice_xsd (HR-XML - Human Resources XML)
Collapse XSD Schema Code:
<xs:element name="Location" type="Location" substitutionGroup="Noun">
    <xs:annotation>
        <xs:documentation source="http://www.openapplications.org/oagis">The location of a thing, as captured by an address (or addresses), GPS Coordinates, and/or in relation to other locations.</xs:documentation>
    </xs:annotation>
</xs:element>
Collapse Child Elements:
Name Type Min Occurs Max Occurs
Name nsC:Name 0 unbounded
Id nsC:Id 0 (1)
Description nsC:Description 0 unbounded
PostalAddress nsC:PostalAddress 0 (1)
GPSCoordinates nsC:GPSCoordinates 0 (1)
LocationRelationship nsC:LocationRelationship 0 unbounded
Note nsC:Note 0 unbounded
UserArea nsC:UserArea 0 (1)
Collapse Derivation Tree:
Collapse References:
nsC:Noun