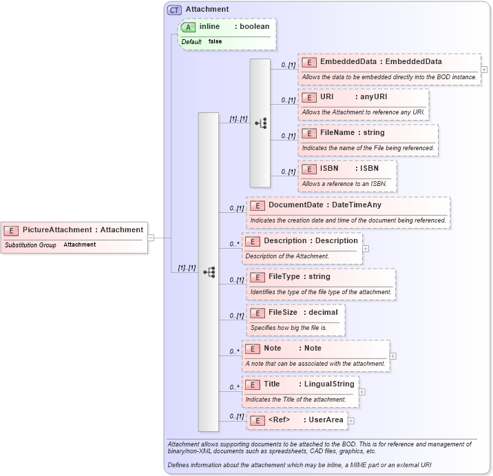
Definition Type: Element
Name: PictureAttachment
Namespace: http://www.openapplications.org/oagis
Type: nsC:Attachment
Containing Schema: Invoice.xsd
Abstract
Collapse XSD Schema Diagram:
Drilldown into UserArea in schema invoice_xsd Drilldown into Title in schema invoice_xsd Drilldown into Note in schema invoice_xsd Drilldown into FileSize in schema invoice_xsd Drilldown into FileType in schema invoice_xsd Drilldown into Description in schema invoice_xsd Drilldown into DocumentDate in schema invoice_xsd Drilldown into ISBN in schema invoice_xsd Drilldown into FileName in schema invoice_xsd Drilldown into URI in schema invoice_xsd Drilldown into EmbeddedData in schema invoice_xsd Drilldown into inline in schema invoice_xsd Drilldown into Attachment in schema invoice_xsdXSD Diagram of PictureAttachment in schema invoice_xsd (HR-XML - Human Resources XML)
Collapse XSD Schema Code:
<xs:element name="PictureAttachment" type="Attachment" substitutionGroup="Attachment" />
Collapse Child Elements:
Name Type Min Occurs Max Occurs
EmbeddedData nsC:EmbeddedData 0 (1)
URI nsC:URI 0 (1)
FileName nsC:FileName 0 (1)
ISBN nsC:ISBN 0 (1)
DocumentDate nsC:DocumentDate 0 (1)
Description nsC:Description 0 unbounded
FileType nsC:FileType 0 (1)
FileSize nsC:FileSize 0 (1)
Note nsC:Note 0 unbounded
Title nsC:Title 0 unbounded
UserArea nsC:UserArea 0 (1)
Collapse Child Attributes:
Name Type Default Value Use
inline nsC:inline false Optional
Collapse Derivation Tree:
Collapse References:
nsC:Attachment