Definition Type: Element
Name: ShowEPMSummaryResult
Namespace: http://ns.hr-xml.org/2007-04-15
Type: hr:EPMSummaryResultType
Containing Schema: ShowEPMSummaryResult.xsd
Abstract
Collapse XSD Schema Diagram:
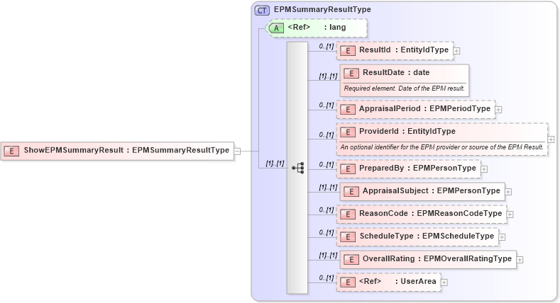
Drilldown into UserArea in schema userarea_xsd Drilldown into OverallRating in schema epmsummaryresult_xsd Drilldown into ScheduleType in schema epmsummaryresult_xsd Drilldown into ReasonCode in schema epmsummaryresult_xsd Drilldown into AppraisalSubject in schema epmsummaryresult_xsd Drilldown into PreparedBy in schema epmsummaryresult_xsd Drilldown into ProviderId in schema epmsummaryresult_xsd Drilldown into AppraisalPeriod in schema epmsummaryresult_xsd Drilldown into ResultDate in schema epmsummaryresult_xsd Drilldown into ResultId in schema epmsummaryresult_xsd Drilldown into lang in schema xml_xsd Drilldown into EPMSummaryResultType in schema epmsummaryresult_xsdXSD Diagram of ShowEPMSummaryResult in schema showepmsummaryresult_xsd (HR-XML - Human Resources XML)
Collapse XSD Schema Code:
<xsd:element name="ShowEPMSummaryResult" type="EPMSummaryResultType" />
Collapse Child Elements:
Name Type Min Occurs Max Occurs
ResultId hr:ResultId 0 (1)
ResultDate hr:ResultDate (1) (1)
AppraisalPeriod hr:AppraisalPeriod 0 (1)
ProviderId hr:ProviderId 0 (1)
PreparedBy hr:PreparedBy 0 (1)
AppraisalSubject hr:AppraisalSubject (1) (1)
ReasonCode hr:ReasonCode 0 (1)
ScheduleType hr:ScheduleType 0 (1)
OverallRating hr:OverallRating (1) (1)
UserArea hr:UserArea 0 (1)
Collapse Child Attributes:
Name Type Default Value Use
lang nsA:lang (Optional)
Collapse Derivation Tree: