Definition Type: Element
Name: SpendingAccountCoverage
Namespace: http://ns.hr-xml.org/2007-04-15
Type: hr:USSpendingAccountCoverage
Containing Schema: Localizations.xsd
Abstract
Collapse XSD Schema Diagram:
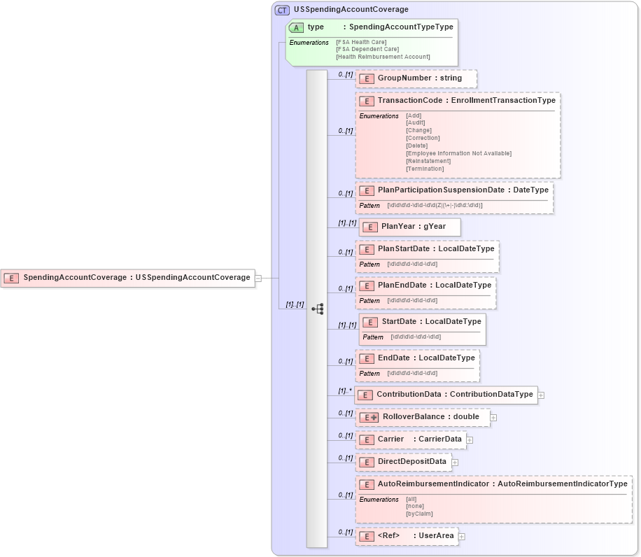
Drilldown into UserArea in schema userarea_xsd Drilldown into AutoReimbursementIndicator in schema usspendingaccountcoverage_xsd Drilldown into DirectDepositData in schema usspendingaccountcoverage_xsd Drilldown into Carrier in schema usspendingaccountcoverage_xsd Drilldown into RolloverBalance in schema usspendingaccountcoverage_xsd Drilldown into ContributionData in schema usspendingaccountcoverage_xsd Drilldown into EndDate in schema usspendingaccountcoverage_xsd Drilldown into StartDate in schema usspendingaccountcoverage_xsd Drilldown into PlanEndDate in schema usspendingaccountcoverage_xsd Drilldown into PlanStartDate in schema usspendingaccountcoverage_xsd Drilldown into PlanYear in schema usspendingaccountcoverage_xsd Drilldown into PlanParticipationSuspensionDate in schema usspendingaccountcoverage_xsd Drilldown into TransactionCode in schema usspendingaccountcoverage_xsd Drilldown into GroupNumber in schema usspendingaccountcoverage_xsd Drilldown into type in schema usspendingaccountcoverage_xsd Drilldown into USSpendingAccountCoverage in schema usspendingaccountcoverage_xsdXSD Diagram of SpendingAccountCoverage in schema localizations_xsd (HR-XML - Human Resources XML)
Collapse XSD Schema Code:
<xsd:element name="SpendingAccountCoverage" type="USSpendingAccountCoverage" />
Collapse Child Elements:
Name Type Min Occurs Max Occurs
GroupNumber hr:GroupNumber 0 (1)
TransactionCode hr:TransactionCode 0 (1)
PlanParticipationSuspensionDate hr:PlanParticipationSuspensionDate 0 (1)
PlanYear hr:PlanYear (1) (1)
PlanStartDate hr:PlanStartDate 0 (1)
PlanEndDate hr:PlanEndDate 0 (1)
StartDate hr:StartDate (1) (1)
EndDate hr:EndDate 0 (1)
ContributionData hr:ContributionData (1) unbounded
RolloverBalance hr:RolloverBalance 0 (1)
Carrier hr:Carrier 0 (1)
DirectDepositData hr:DirectDepositData 0 (1)
AutoReimbursementIndicator hr:AutoReimbursementIndicator 0 (1)
UserArea hr:UserArea 0 (1)
Collapse Child Attributes:
Name Type Default Value Use
type hr:type Required
Collapse Derivation Tree: